El enfrentamiento en torno a la producción de políticas públicas para el desarrollo en la Zona Núcleo Forestal (2008–2013)
Introducción
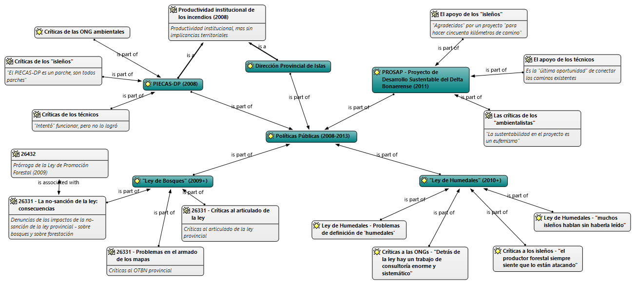
En el capítulo precedente analicé la confrontación entre dos coaliciones antagónicamente constituidas (“isleños” y “ambientalistas) en las disputas por el desarrollo de la Zona Núcleo Forestal en el período 2008–2013. A través de un enfoque narrativo (Roe, 1994), en este capítulo hago foco en analizar los procesos de producción de políticas públicas en el período bajo análisis y evidenciar los modos en que dicha confrontación se expresó en cada interfaz socioestatal. Para ello, me focalizo específicamente en cuatro de ellas: el Plan Integral Estratégico para la Conservación y el Aprovechamiento Sostenible del Delta del río Paraná (PIECAS–DP), la norma provincial complementaria de la Ley Nacional de Presupuestos Mínimos de Protección Ambiental de los Bosques Nativos (localmente referida como “Ley de Bosques”), el Proyecto de Desarrollo Sustentable del Delta Bonaerense y la Ley de Presupuestos Mínimos para la Conservación, Protección y Uso Racional y Sostenible de los Humedales (localmente referida como “Ley de Humedales”). Realicé esta selección porque son fructíferas heurísticamente para comprender que la construcción del antagonismo “isleños” y “ambientalistas” ocurrió también en los procesos de producción de ‘lo estatal’ y en sus formas específicas de implementación (Cowan Ros, 2016; Feito, 2005). Para ello, analizo nuestros registros de campo y los documentos estatales poniéndolos en diálogo con los postulados de la antropología de las políticas públicas (Shore, 2010) y la sociología del desarrollo (Long y Long, 1992).
Según Nogueira y Urcola (2022), existe una tensión entre los análisis institucionales del Estado (Estado aparato) y los análisis sobre su expresión cotidiana (Estado vivido, esto es, cómo es percibido en sus prácticas cotidianas por los sujetos a quienes se orientan las políticas públicas en cuestión). En este capítulo el foco está puesto en la segunda dimensión analítica: el estudio del Estado vivido, a través del enfoque orientado al actor y el análisis de interfaces socioestatales (Hevia e Isunza, 2010; Rodríguez Bilella, 2004). A su vez, desde el campo de la antropología de las políticas públicas se plantea que en todos los procesos de formulación de una política se manifiesta una disputa (implícita o explícita) entre diferentes modelos de sociedad (Shore y Wright, 1997). Bajo estas premisas, las perspectivas etnográficas resultan especialmente potentes habida cuenta de que nos permiten: a) identificar las interfaces socioestatales en las que se producen las interacciones; b) analizar los modos en que actores sociales y políticas públicas se afectan mutuamente en los procesos bajo estudio; y c) analizar cuáles son los modelos en disputa que subyacen a dichos procesos.
Como parte del análisis, inicialmente doy cuenta de diferentes dimensiones a fin de caracterizar cada una de las cuatro políticas públicas mencionadas: el objetivo general, su autoridad de aplicación, la construcción del ámbito de actuación y la población objetivo, sus referenciales, los instrumentos de acción pública contenidos[1] y el paradigma de desarrollo en que se inscribe. Se trata de dimensiones indivisibles, puesto que la forma de construcción del problema, las soluciones que se proponen y los instrumentos para lograrlas se inscriben necesariamente en un marco interpretativo dado, y no en otro (Lascoumes y Le Galès, 2012; Oszlak y O’Donnell, 1981).
Respecto de la construcción de la población objetivo, la definición del target de una política pública influencia los instrumentos de acción pública y echa luz sobre las racionalidades que las legitiman (Schneider y Ingram, 1993). Si bien coincido con Yanow (2015) en que la categoría target o población objetivo parecería invisibilizar la capacidad de agencia de estos sujetos, eso no niega que las políticas públicas contienen destinatarios específicos. Así, activo esta categoría para dar cuenta de cuáles serían los destinatarios y los beneficiarios según lo contenido en el texto de cada política bajo análisis, mientras que el análisis de los respectivos procesos de producción está orientado a evidenciar la capacidad de agencia de esos sectores y mostrar las estrategias que desarrollan para influir en ellas.
Por su parte, el referencial de la política pública refiere a la construcción de la imagen de la realidad sobre la que se quiere intervenir (Müller, 2000). Sin embargo, no se trata de un referencial único ni fijo: según Bejarano Mayorga (2012), que analizó las políticas públicas urbanas en Colombia y sistematizó las investigaciones de numerosos autores de la escuela francesa, la definición del referencial de la política pública es parte de la disputa en su proceso de producción[2]. Dado que esta definición supone la exclusión de referenciales alternativos, las políticas públicas ambientales pueden ser analizadas a la luz de los efectos hegemónicos de sentido que crean y reproducen (de la Vega, 2017). Esto, a su vez, define el ámbito de actuación de la política pública –puesto que los modos en que se produce dicha delimitación se ven afectados por las formas en que se hace legible el espacio– y cuál será la autoridad de aplicación, e influencia los instrumentos contenidos en dicha política.
Finalmente, no sólo es necesario dar cuenta de en qué paradigma de desarrollo se inscribe cada una de las políticas públicas en cuestión sino que, como planteó Roth Deubel (2008), también hay que analizar la retórica (o el arte de convencer y persuadir) inscripta en cada una de ellas a fin de comprender sus formas de legitimación. Además, como parte del análisis de proceso de producción de las cuatro políticas públicas ya mencionadas identifico las interfaces en cada uno de estos procesos[3] y muestro diacrónicamente cuáles fueron las estrategias desarrolladas por quienes se articulaban dentro de cada bloque para influir en los procesos de formulación e implementación de las políticas públicas analizadas.
Plan Integral Estratégico para la Conservación y el Aprovechamiento Sostenible del Delta del río Paraná (PIECAS–DP)
En septiembre de 2008, las tres provincias con jurisdicción en el Delta del río Paraná (Entre Ríos, Buenos Aires y Santa Fe, a través de sus respectivas instituciones ambientales de mayor jerarquía) firmaron un acta-acuerdo junto a la Secretaría de Ambiente y Desarrollo Sustentable de la Nación (SAyDS) constituyendo el Plan Integral Estratégico para la Conservación y el Aprovechamiento Sostenible del Delta del río Paraná (PIECAS–DP), en tanto respuesta estatal a una cuestión socialmente problematizada: los incendios del año 2008 (SAyDS, 2008). La propuesta preliminar de este Plan había sido presentada en mayo de 2008 a instancias de la SAyDS: reconocía la problemática de los incendios en la región, señalaba la necesidad de definir políticas ambientales coordinadas y proponía la constitución de un comité transprovincial que permitiera alcanzar estos objetivos. Algunos meses después, se firmó el acta-acuerdo correspondiente.
De acuerdo con Dayan y Monkes (2022), los fundamentos del PIECAS–DP estaban explícitamente anclados en la dicotomía sociedad/naturaleza, en la homogeneización de la primera y en la capitalización de la segunda. El desarrollo sustentable/sostenible operó como paradigma rector de forma explícita y como retórica legitimadora de la política pública: la “intervención proactiva y orientadora del Estado” era necesaria para alcanzar los “logros de conservación y desarrollo sostenible”, amenazados por la existencia de “prácticas insostenibles” que impactaban negativamente sobre el ambiente. Este tipo de prácticas, según los documentos fundacionales del PIECAS–DP, se explicaban por la inexistencia de una coordinación normativa entre todas las provincias, de modo que los impactos ambientales de los incendios eran consecuencia de ella. Y los objetivos a alcanzar quedaron definidos bajo el mismo marco: “aprovechar en forma sostenible los recursos del área”, “promover la sostenibilidad del proceso de desarrollo del Delta”, “asegurar la participación de todos los actores involucrados” y “promover procesos tendientes al logro de una armonización normativa”, entre otros.
Así, el PIECAS–DP reproducía reiteradamente los postulados de la sustentabilidad, incorporando la cuestión ambiental en clave ecoeficientista: apelaba a mecanismos tecnocráticos, internalizaba la problemática ambiental dentro de las instituciones existentes (aunque, como mostraré a continuación, proponía un nuevo arreglo institucional) y aseguraba que los impactos ambientales podrían controlarse si se eliminaban las prácticas definidas como no sostenibles. Bajo la premisa de que estas prácticas se derivaban de la descoordinación normativa, el Estado (aparato, a través del PIECAS–DP) brindaría la trama político institucional capaz de garantizar el uso racional (i.e., sustentable) de los recursos de la región (Castro et al., 2019).
Antes que una población objetivo, lo que se desprende de forma explícita de este plan es la existencia de un espacio objetivo: definido en clave de “humedales”, el “territorio PIECAS–DP” (esto es, el área de influencia del proyecto) debía ser ordenado para garantizar un desarrollo sostenible[4]. Bajo esta forma específica de ambientalización del territorio (una ambientalización utilitarista, como lo argumenté en el capítulo previo), los pobladores locales eran implícitamente construidos como sujetos a disciplinar (a fin de que dejen de lado sus prácticas “insostenibles” y se constituyan como sujetos ambientalmente responsables). Sin embargo, el acta-acuerdo no contenía los instrumentos de política que harían posible dicho disciplinamiento.
Además, como lo evidenciaron Dayan y Monkes (2022), la forma específica que adquirió la construcción del espacio en esta política pública (“un territorio de humedales de alta sensibilidad que provee un conjunto de bienes y servicios ambientales para la zona más densamente poblada del país”, las itálicas me pertenecen) resulta en una construcción singular de los “beneficiarios directos e indirectos” (así definidos en la propia política pública): los “más de quince millones de argentinos” que son parte del cordón urbano-industrial. De este modo, la política pública así producida homogeneiza a los beneficiarios[5] e invisibiliza a los pobladores locales del Delta del Paraná (y sus heterogeneidades).
Respecto de los instrumentos, el acta-acuerdo firmada definió que el Comité Interjurisdiccional de Alto Nivel para el Desarrollo Sostenible en la Región del Delta del Paraná (CIAN – creado oportunamente para la ocasión, con la participación de las cuatro instituciones ambientales previamente señaladas) sería el espacio de coordinación de las acciones estatales. El acta constitutiva del CIAN se firmó en el año 2009, y el primer encuentro fue en el 2010. Allí se planteó la necesidad de “elaborar una línea de base que diera cuenta del estado actual ecológico, social y económico de la región”, cuyos productos se presentaron a fines del año siguiente (PIECAS–DP, 2011a, 2011b), y se propuso activar diferentes mecanismos institucionales de financiamiento y gestión a través de una “trama institucional” que involucrara a todos los organismos de los Poderes Ejecutivos con competencias sectoriales y/o intereses concurrentes. Además, en los años subsiguientes se presentaron diferentes proyectos de ley a fin de fortalecerlo jurídicamente (Cenicacelaya y Fuentes, 2019), pero no fueron tratados en ningunas de las cámaras y eventualmente perdieron estado parlamentario[6].
En los términos de Merlinsky (2013), el PIECAS–DP representaba un efecto institucional del conflicto constituido a partir de los incendios de 2008 y la posterior emergencia de la cuestión ambiental del Delta del Paraná en la agenda, puesto que es un punto de inflexión que involucraba cambios en la distribución de competencias entre instituciones estatales[7]. Como lo planteamos en Straccia et al. (2021), este plan suponía la conformación de una arquitectura geográfica-institucional novedosa (Swyngedouw, 2004) y puede ser entendido como una política de escala, en los términos de Smith (2002): este despliegue espacial implicaba la constitución de un nuevo territorio estatal (el “territorio PIECAS–DP”[8]) y la creación de nuevos ámbitos de actuación, a la vez que buscaba romper con los límites jurídico-administrativos e institucionales tradicionales a través de la conformación del Comité Interjurisdiccional de Alto Nivel tetrapartito. Además, representaba el primer esfuerzo por parte de instituciones estatales de definir lineamientos comunes para la gestión sustentable del ambiente en toda la región del Delta del Paraná.
Sin embargo, entre el 2011 y el 2015 el CIAN se reunió, en promedio, únicamente una vez por año. La mayor parte de sus propuestas apuntaron al fortalecimiento de la trama institucional, y apenas podemos reconocer dos acciones que hayan tenido cierto impacto territorial. En primer lugar, el apoyo a la consolidación del Consorcio Delta, reseñado en la primera sección del capítulo previo y central para la prevención de nuevos incendios masivos como los del 2008. Y, en segundo lugar, su apoyo para la conformación de un sitio Ramsar interjurisdiccional entre Santa Fe y Entre Ríos, en la parte superior de la Cuenca del Paraná (Giraudo y Arzamendia, 2014). De hecho, en 2014 se publicó un documento de sistematización de las acciones llevadas a cabo por el PIECAS–DP desde el 2008 y su limitado alcance resulta evidente (PIECAS–DP, 2014). Como plantean Cenicacelaya y Fuentes (2019), sus propuestas (en abstracto) resultan pertinentes pero no refieren de forma clara a un modelo territorial deseado y –más allá de las líneas de base construidas– carecen de instrumentos que las traduzcan en proyectos concretos.
En este sentido, las implicancias territoriales del PIECAS–DP en la Zona Núcleo Forestal han sido prácticamente nulas y tanto nuestros registros de campo como documentos producidos por otras instituciones estatales dan cuenta de ello (PRODelta, 2012): antes que develar las interfaces, lo que el ejercicio etnográfico develó fue su inexistencia. A lo largo de todos estos años de trabajo de campo, los productores de la Zona Núcleo Forestal sólo hicieron referencia al PIECAS–DP en dos ocasiones. Por un lado, un productor familiar empresarial sostuvo que “el Delta necesita un manejo político y administrativo unificado” y que “el PIECAS viene a ponerle un parche a eso, pero es un parche, son todos parches” (registro de campo, septiembre de 2014); en otra ocasión, planteó que “las reuniones del PIECAS son muy cerradas, no sé qué negociarán, [pero] nadie sabe qué es lo que pasa ahí” (entrevista informal en el Día del Isleño, octubre de 2015). Así, reconocía la necesidad de una gestión “unificada” pero cuestionaba que no fuera un proyecto a largo plazo ni supusiera la participación de las poblaciones locales. Por el otro, un empleado de una empresa forestoindustrial planteó que “en 2008 después de los fuegos apareció el PIECAS, (…) le dieron fondos y contrataron gente y todavía hay gente contratada, pero nunca hicieron nada (…) [y] hay gente que cobra por eso, que se supone que sigue trabajando” (entrevista personal, diciembre de 2016). Y cuando algunos integrantes de las organizaciones locales hicieron referencia al PIECAS–DP por medio de comunicados públicos, lo hicieron únicamente para señalar que “en 12 años de vigencia” nunca habían sido convocadas a participar del mismo (Pizarro y Straccia, 2022).
En un sentido similar, los técnicos del INTA EEA–DP y de las instituciones nacionales y provinciales de promoción forestal caracterizaron al PIECAS–DP como “un puntapié para tratar de articular a las provincias”, como “una experiencia (…) [para] lograr una coordinación de actividades”, que “intentó” funcionar pero que no lo logró porque “el diálogo entre los actores es difícil, (…) dinámico, los actores de cada provincia y cada sector van cambiando con el tiempo y es difícil establecer un diálogo permanente” (entrevistas a técnicos, septiembre de 2014; febrero de 2016). Además, el INTA EEA–DP manifestó institucionalmente (a través de su director) su rechazo a que el PIECAS–DP convocara a las ONG ambientales y a las autoridades ambientales de las provincias pero no a los productores o a los Ministerios de Asuntos Agrarios de dichas provincias, alertando que eso podría generar un “sesgo ambiental” (PRODelta, 2012). Dado que en este período había una articulación muy fuerte entre los productores forestales y los técnicos de estas instituciones, antes que una ausencia total de la coalición “isleños” en torno a esta política pública lo que detectamos es una presencia especialmente activa de los técnicos de las instituciones de desarrollo rural (y no así de los pobladores locales).
Por su parte, los “ambientalistas” valoraban positivamente al PIECAS–DP y sostenían que sus principios rectores eran coincidentes, de modo tal que los lineamientos que ellos proponían podían ser utilizados “no solamente por los productores sino también por los distintos tomadores de decisión a nivel nacional, provincial y municipal” (registro de campo en presentación del libro ‘Lineamientos para una ganadería ambientalmente sustentable en el Delta del Paraná’, septiembre de 2014). Sin embargo, la falta de acciones concretas del Plan generó el mismo efecto de exclusión con los “ambientalistas” que con los “isleños”: a lo largo de nuestros registros de campo hay una marcada ausencia de referencias al PIECAS–DP también por parte de este sector. Además, los comunicados emitidos por diferentes ONG ambientales también dan cuenta de la insatisfacción respecto de la evolución de este Plan (Cenicacelaya y Fuentes, 2019).
Así, aunque novedosa, es evidente que esta nueva institucionalidad ambiental tuvo un accionar muy restringido y sus productos fueron sumamente limitados. Asimismo, en el proceso de producción de esta política pública no se manifestó una expresión del conflicto entre “isleños” y “ambientalistas”, característica de este período. Y es que la abstracción de las propuestas contenidas en el Plan y la falta de instrumentos de política y un modelo territorial deseado, juntamente con la ausencia de interfaces, obturó la expresión del antagonismo a lo largo de los años: a fin de cuentas, ni la coalición “isleños” ni la coalición “ambientalistas” se mostraba en desacuerdo con los principios generales enumerados en el plan – si era de esperar las diferencias se expresaran en la definición de los instrumentos de acción pública, su ausencia obturó dicha expresión. Y aunque en mayo del año 2020 el Ministerio de Ambiente y Desarrollo Sustentable anunció la reactivación del PIECAS–DP, su expresión territorial en la Zona Núcleo Forestal continúa siendo prácticamente inexistente.
En un sentido similar a lo planteado respecto del PIECAS–DP, la institucionalización de la Dirección Provincial de Islas (DPdI) en la provincia de Buenos Aires en junio de 2008 (a través del Decreto provincial 1115/08, aún vigente) también representó una respuesta institucional al conflicto por los incendios – un ‘efecto institucional’ (Merlinsky, 2013). Sin embargo, a diferencia del PIECAS–DP, no se trató de un proceso completamente novedoso puesto que su creación implicó darle mayor jerarquía a una estructura preexistente, la Oficina para el Desarrollo del Delta e Islas Bonaerenses creada por Decreto 26/08[9]. Según se estableció en el decreto 1115/08, la DPdI tenía como objetivo principal promover la participación de las entidades públicas y privadas en las políticas referidas al desarrollo sustentable del sector insular, así como coordinar acciones con los municipios con jurisdicción en las islas y establecer relaciones permanentes con las comunidades insulares. En un contexto conflictivo en términos de formas de uso y apropiación del ambiente, la DPdI pretendía ocupar un espacio central en la coordinación intermunicipal en el Delta Bonaerense. A su vez, existía también una segunda estructura provincial vinculada con el sector de islas: la Dirección de Bosques y Forestación (dependiente de la Dirección Provincial de Agricultura, según el Decreto 2870/08 publicado en noviembre de ese año), la cual estaba orientada específicamente a la promoción de la actividad agropecuaria en el Delta Bonaerense y dependía del Ministerio de Asuntos Agrarios[10]. Similarmente a lo ocurrido con la DPdI, la creación de esta Dirección había implicado darle mayor jerarquía a una estructura preexistente, la Oficina Provincial para el Desarrollo del Delta Bonaerense y la Promoción de la Actividad Forestal (establecida por Decreto 1286/06).
Como lo planteó Gastellu (2016), la Dirección Provincial de Islas debía diseñar, promover y ejecutar políticas de desarrollo integral del Delta Bonaerense en coordinación con las entidades municipales y provinciales correspondientes. Es decir, funcionaba bajo una premisa similar al PIECAS–DP: había una ausencia de coordinación normativa entre las diferentes jurisdicciones, y eso era definido como una limitante para el “desarrollo sustentable” del sector insular. Sin embargo, sus acciones guardaban mayor vínculo con las demandas de la coalición “isleños” que de la coalición “ambientalistas”, habida cuenta de que se orientaban principalmente a la promoción de las actividades productivas (junto con la Dirección de Bosques y Forestación) y a la solución de uno de los problemas centrales en el Delta del Paraná: la propiedad de la tierra. Amén de ciertos conflictos emblemáticos en relación con esta problemática tanto en Buenos Aires (Astelarra, 2017) como en Santa Fe y Entre Ríos (Machain et al., 2013), la tenencia de la tierra es una problemática recurrente en todo el Delta del Paraná (Cazau y Denegri, 2009). Y dado que la relación entre la tenencia de la tierra y el incremento de la productividad es una de las narrativas más potentes en lo referido al desarrollo rural (Roe, 1991), la promoción de las actividades productivas y la regularización de la tenencia de la tierra podían ser interpretadas como parte de un mismo proceso de desarrollo (sustentable).
Sin embargo, las acciones de la Dirección Provincial de Islas en este período también fueron muy limitadas, y sin ninguna implicancia territorial concreta. Entre 2008 y 2012, el único proyecto coordinado por la Dirección que tuvo cierto desarrollo fue el Proyecto Bambú, el cual tenía como fin su promoción en el Delta Bonaerense y en cuyo marco únicamente se realizaron algunos talleres de capacitación y estudios de prefactibilidad (Peña, 2013). Sin embargo, dicho proyecto jamás se implementó, por desavenencias tanto con los pobladores locales como con los funcionarios de otras instituciones estatales (registro de campo del Día del Isleño, noviembre de 2016; registro de campo en evento científico, agosto de 2022). La Dirección también formó parte del proceso de formulación del Proyecto de Desarrollo Sustentable del Delta Bonaerense, el cual analizaré en un próximo apartado pero que tampoco se implementó.
Nuestros registros de campo evidencian que los relatos locales sobre la DPdI están cargados de valoraciones negativas, y todas las personas entrevistadas a lo largo de estos años coincidieron en que no logró alcanzar los objetivos que justificaran su jerarquización. Para algunos de los entrevistados, esto se debió principalmente a la incapacidad de quienes formaron parte de ella a lo largo del tiempo: argumentaban que los funcionarios no “hacían nada”, que la Dirección era “un pozo ciego” o que las actividades productivas propuestas carecían de sentido porque “meter el bambú exótico y hacer plantaciones [era] una locura” (registro de campo del Día del Isleño, noviembre de 2016; representante de una organización local, junio de 2019; productor familiar capitalizado, febrero de 2020). Otros concordaban con estas críticas, pero planteaban que no eran válidas para todas las gestiones de la DPdI sino sólo para algunas. Y aunque coincidían en la incapacidad de la Dirección para alcanzar los objetivos planteados, sostenían que esto también se debía a un problema estructural: la Dirección carecería del presupuesto y el personal necesario para llevar adelante sus tareas, y tampoco podría reemplazar la ausencia de “decisión política” que tienen los municipios con jurisdicción en el Delta bonaerense (técnico de la institución, julio de 2019).
Así, pese a organizar numerosas reuniones de articulación con municipios, ONG, productores, instituciones estatales, etc., en diferentes entrevistas informales nuestros interlocutores plantearon que el resultado “es un organismo que no funciona”: los “esfuerzos individuales (…) carecen de un objetivo común”, “falta la planificación necesaria” y “los temas estratégicos quedan relegados” (registro de campo, noviembre de 2016; noviembre de 2018; julio de 2019)[11]. De este modo, los efectos institucionales del conflicto por los incendios de 2008 quedaron diluidos: tanto el PIECAS–DP como la Dirección Provincial de Islas continúan funcionando y periódicamente se anuncia su relanzamiento, pero sus objetivos siguen sin cumplirse.
La “Ley de Bosques”[12]
La Ley de Presupuestos Mínimos de Protección Ambiental de los Bosques Nativos (LN 26.331) fue sancionada por el Congreso de la Nación a fines del año 2007. En el marco del federalismo de concertación que caracteriza a nuestro país, esta ley tenía por objeto establecer los presupuestos mínimos de protección ambiental para el enriquecimiento, la restauración, conservación, aprovechamiento y manejo sostenible de los bosques nativos de todo el país. De este modo, sería posible proteger tanto a los bosques propiamente dichos como a los servicios ambientales que brindan a la sociedad (constituida como homogénea). Por su parte, cada provincia debía sancionar una norma complementaria con el inventario y posterior ordenamiento territorial de sus bosques nativos (Figueroa, 2019; Gutiérrez, 2017; Langbehn, 2016). En esta sección denomino “Ley de Bosques” a esta norma complementaria, de carácter provincial, que debía contener el Ordenamiento Territorial de los Bosques Nativos provinciales (al que me referiré de aquí en adelante a través de su sigla, OTBN) –realizado bajo los términos de la LN 26.331– y ser sancionada por el Poder Legislativo de la provincia de Buenos Aires.
Para llevar adelante el proceso de OTBN, a cada área de bosque nativo inventariada se le debía asignar uno de los tres niveles de conservación definidos en la ley nacional: las zonas rojas eran definidas como áreas de alto valor de conservación e imposibilidad de transformación (por lo que constituían de facto zonas de preservación); las zonas amarillas, en cambio, eran consideradas áreas de mediano valor de conservación, susceptibles de ser sometidas a un aprovechamiento sostenible; finalmente, las zonas verdes eran consideradas de bajo valor de conservación y por tanto se establecían pocas restricciones para el desarrollo de las actividades productivas (Gautreau et al., 2014). En los términos de Foucault (2007), se trata de una política que busca regular el orden social a través de diferentes dispositivos en el marco de las representaciones hegemónicas sobre lo ambiental que definen el horizonte de lo pensable en la formulación de políticas de gestión del ambiente (Adger et al., 2001). La propia demarcación de áreas define espacios de inclusión y espacios de exclusión de la residencia y de la actividad humana, por lo que a través de este tipo de normas se disciplinan los cuerpos y se controlan las poblaciones humanas en nombre de la preservación del ambiente, tal y como lo estudiaron Casalderrey Zapata y Tozzini (2020) en Río Negro y Chubut. Es en este sentido que el ordenamiento, en tanto tecnología de gobierno, es simultáneamente un dispositivo disciplinar y un dispositivo de seguridad (Arzeno, 2019).
En Buenos Aires, la autoridad de aplicación en materia ambiental es el Organismo Provincial para el Desarrollo Sostenible (de aquí en adelante, OPDS). Para construir las líneas de base que permitieran inventariar y zonificar los bosques nativos de la provincia, decidió dividirla en cuatro regiones –Delta y Talares de Barranca, Bosque Ribereño, Talares del Este, y Caldenal y Monte (OPDS, 2013)– y llevar adelante este proceso de manera separada para cada una: en esta sección me focalizo especialmente en la sección Delta y Talares de Barranca. En términos politológicos, este proceso se vio afectado por un shock externo (Sabatier, 1991) a fines de 2008. Ese año, la Ley de Promoción Forestal –que había establecido una serie de beneficios para esta actividad (Fernández et al., 2017)– fue prorrogada por medio de la LN 26.432. Sin embargo, la prórroga incluyó un artículo que especificaba que solo se promovería la implantación de bosques cultivados en zonas no afectadas por el OTBN[13], de modo que los productores forestales no podrían acceder a sus beneficios hasta tanto la provincia de Buenos Aires no sancionara la “Ley de Bosques”. Como resultado, los actores vinculados con la forestación en el Delta Bonaerense demandaban la construcción de un OTBN que permitiera continuar con dicha actividad: no solo los isleños, sino también los técnicos de las agencias estatales de desarrollo rural y de promoción de la forestación.
Inicialmente el OPDS llevó adelante procesos de articulación con “referentes técnicos”, los cuales brindarían las herramientas para la construcción preliminar de un primer inventario y ordenamiento de los bosques nativos (OPDS, 2013). En el Delta del Paraná, la articulación se produjo inicialmente con científicos especializados en ecología de humedales[14]. El insumo principal para la construcción preliminar del inventario fue una tesis de grado donde se realizó un primer relevamiento de los bosques nativos del Delta del río Paraná a partir de la interpretación de secuencias de imágenes satelitales, clasificándolos florística y espectralmente (Enrique, 2009). El segundo insumo considerado por la autoridad de aplicación fue una investigación focalizada en el estudio de los parches de monte blanco en el Delta, un tipo de bosque en galería del que sólo permanecen unos pocos relictos (Kalesnik et al., 2011). En los términos locales, los “referentes técnicos” que actuaron como asesores en estos momentos iniciales del proceso son definidos como “ambientalistas”.
En abril de 2011, el ODPS llevó adelante la primera Audiencia Pública con el objetivo de “informar a la comunidad sobre el proyecto en cuestión y atender las observaciones formuladas por los distintos participantes”, en carácter de “instancia de participación ciudadana en el proceso administrativo de toma de decisiones” (OPDS, 2011a). Esta audiencia, de carácter provincial, estuvo signada por el intento de las asambleas vecinales de visibilizar un conflicto que se había iniciado en el año 2008 en los partidos de Quilmes y Avellaneda (Aizcorbe et al., 2013; Calefato, 2018). Allí, el avance de un emprendimiento inmobiliario desarrollado por Techint atentaba contra los bosques nativos ribereños y era resistido por quienes sostenían que constituían una degradación y privatización de estos espacios comunes (Santy, 2014, 2019).
La presencia de oradores vinculados con la Región Delta, en cambio, fue muy limitada. Apenas tres asistieron y tomaron la palabra: dos de ellos vinculados a la forestoindustria y el tercero en calidad de representante municipal. Los tres coincidieron en señalar la especificidad del Delta respecto de las otras regiones de la provincia y plantearon la necesidad de realizar encuentros específicos para la zona en los que participaran agentes locales. De esta forma, buscaban incidir en el proceso político, participando en las interfaces socioestatales disponibles pero simultáneamente procurando construir otras nuevas (con características particulares que fueran favorables para la consecución de sus intereses). Y lo hicieron por medio de argumentos que reproducían elementos de sentido del discurso ambiental y que no cuestionaban las premisas básicas de la “Ley de Bosques” (existen áreas de bosques nativos remanentes que deben ser protegidas), pero que al mismo tiempo buscaban señalar la singularidad de la región, en tanto “polo forestal (…) desde hace doscientos años” (OPDS, 2011a).
Algunos meses más tarde, el OPDS presentó la primera propuesta de OTBN para la región Delta del Paraná, la cual retomó los estudios ecológicos mencionados previamente y los ordenamientos municipales preexistentes[15]. Los isleños entrevistados a lo largo de nuestro trabajo de campo se manifestaron abiertamente en contra de esta propuesta. Desde sus puntos de vista, eran inventariadas como bosques nativos áreas en las cuales ellos llevaban adelante sus producciones forestales y silvopastoriles, de modo que se veía amenazada la posibilidad de continuar con sus prácticas productivas y de vida. Y es que si la “Ley de Bosques” contenía dicha propuesta de OTBN, los productores forestales no podrían acceder a los beneficios de la Ley 26.432 de Promoción Forestal. Sin embargo, cabe recordar que no todos tenían la misma capacidad de acceso a dichos beneficios (Fernández, 2016), lo cual es útil para comprender por qué la problemática de la “Ley de Bosques” fue planteada de forma recurrente por técnicos de agencias estatales y por productores con mayores niveles de capitalización, pero con mucha menor frecuencia por parte de los pequeños productores familiares entrevistados.
Según unos de los técnicos del INTA EEA–DP,
pretendieron con un artilugio poner como bosque nativo el bosque secundario. Llamaban ‘bosque secundario’ a un monte que había sido abandonado, [en el que] las nativas ni existen después de sesenta años. Y querían ponerlo como bosque nativo (entrevista individual, noviembre de 2016).
Así, disputaba las afirmaciones de aquellos científicos que, desde perspectivas biológico-ecológicas, afirmaban que se había formado un nuevo tipo de ecosistema (un ‘neoecosistema’) en áreas con plantaciones abandonadas desde hace más de cincuenta años que daban lugar a bosques secundarios dominados por especies arbóreas exóticas (Kalesnik et al., 2011). Aunque coincidía en que estos espacios existen, nuestro interlocutor centraba su posición en que predominaban especies exóticas y “las nativas ni existen” allí, de modo que no podían ser regulados por una ley cuyo objeto de derecho eran ‘bosques nativos’. Además, cuestionaban la legitimidad de los “ambientalistas” para llevar adelante dicha tarea dado que serían quienes viven y trabajan en el territorio los que estarían en condiciones de señalar dónde se encuentran las porciones remanentes de bosque nativo en el Delta del Paraná. Por esta razón, el inventario propuesto era “una locura total” (entrevista a técnico del INTA EEA–DP, noviembre de 2016).
A lo largo de nuestro trabajo de campo, argumentos similares fueron compartidos por isleños (con mayores grados de capitalización) y otros técnicos de diferentes agencias estatales (productor familiar capitalizado, diciembre de 2013; representante de asociación de empresas forestales, abril de 2014; entrevistas informales con técnicos de agencias estatales de desarrollo rural, abril de 2014; entrevistas informales con técnicos de agencias estatales de promoción de la forestación, abril de 2014; representante de empresa forestoindustrial, febrero de 2016; entre otros). Ante mi consulta sobre este tema, en el marco de una jornada académica sobre salicáceas, un técnico de una de estas instituciones fue especialmente enfático. Mi registro de campo de aquella ocasión da cuenta de lo ocurrido en esa instancia:
Luego de un par de preguntas de otros participantes, decidí animarme a preguntar una cuestión relacionada con la Ley de Bosques y su vínculo con la Ley de Promoción Forestal: por un lado, realmente era una duda que me había surgido durante la presentación de Marcos [un técnico de la institución estatal encargada de la aplicación de Ley de Promoción Forestal] y que me parecía lógico preguntar en ese ámbito; por el otro, me pareció una buena oportunidad para mostrar que estamos y que seguimos laburando en la zona [después de nuestros acercamientos iniciales de 2012 y continuados en 2013]. Además, era mi primera vez participando en algún evento de este estilo sin Cynthia [la directora de mi tesis y del equipo de investigación], y preguntar algo en público era también un desafío a mí mismo. Mi pregunta hizo mención a las discusiones que se han dado en torno al mapa de bosques nativos presentado por la OPDS y cómo eso afectaba a la aplicación de la Ley de Promoción Forestal. Si bien mi pregunta estaba dirigida a Marcos, Carlos[16] [técnico del INTA EEA–DP] le sacó el micrófono y dio paso a la siguiente intervención, con un tono de franco enojo:
“Tenemos un problema serio y es un buen momento para poner orden en esta cuestión [tocándose la cara como tratando de controlar la rabia]. Metiste el dedo en un lugar complicado, y te voy a decir un par de cosas. Primero, eran albardones, (…) cuando la OPDS por desconocimiento o porque no tenían los mapas metió rojo a todo, las organizaciones ambientalistas lo vieron y dijeron ‘uh, lo tenemos, el humedal es nuestro’. Pero no es así. Imagínate que le pongan rojo a todo esto que estamos diciendo, es imposible (…) no hay forestación donde hay bosque nativo, y no hay bosque nativo donde hay forestación (…) esto no implica que no pueda haber en algún campo algún relicto no encontrado y nosotros estamos atrás de eso buscándolo, y parte del recorrido, de las estrategias, no es conservarlo, es preservarlo, hay una voluntad de empresas muy grandes de preservar esos relictos. Pero nosotros estuvimos en la audiencia pública (…) también querían poner los neoecosistemas, y son rebrotes de sauces de una plantación, de álamo, ligustro, fresno… eso no es bosque nativo, la acacia negra no es bosque nativo. Entonces han hecho una historia atrás de esto, y han malinformado a la sociedad, que nosotros, los que vivimos el proceso, es ‘muchachos mejoren la comunicación porque están quedando mal, están quedando’… [piensa que palabra utilizar, a mí me da la sensación de que está a punto de insultar y otros presentes me dirán luego que compartieron la misma sensación] no quiero usar una palabra fuerte, ‘improvisados’.”
Marcos luego tomó el micrófono, dijo jocosamente que Carlos “hizo catarsis”, y procedió a responder cuestiones administrativas vinculadas a la articulación entre ambas leyes. Aunque no me sentí personalmente atacado por la respuesta de Carlos, sí me sorprendió el nivel de frustración en la respuesta. En la siguiente tanda de preguntas, el primero que preguntó empezó diciendo //espero que no me maltraten tanto como al anterior// o algo similar, no pude registrar exactamente la frase textual… evidentemente, la percepción sobre el nivel de frustración era compartida. En charlas informales en el almuerzo posterior y en el resto del día con técnicos de la misma institución y de otras instituciones, fueron varios quienes se me acercaron para hacerme comentarios sobre lo que había pasado, descomprimir la situación y explicarme por qué había tanto enojo. No diría que fue un momento especialmente agradable, pero supongo que al hacernos más visibles podrá ser una buena opción para seguir abriendo campo… (registro de campo, abril de 2014)
Si bien en ese momento mi preocupación principal pasaba por acceder a nuevos entrevistados para llevar adelante la etapa final de mi tesina de grado y el registro da cuenta de eso, la relectura de los registros producidos en aquella instancia (unos pocos meses después de la explosión del conflicto por la “Ley de Humedales”, que analizaré en el apartado 5.4) evidencia la situación de conflicto explícito entre los sectores vinculados a la actividad forestal y silvopastoril en la Zona Núcleo Forestal (esto es, la coalición discursiva “isleños”) y los “ambientalistas”. De hecho, en aquella ocasión no sería el único que utilizaría palabras muy fuertes para referirse a lo que estaba sucediendo en ese período.
Incluso uno de los técnicos estatales con mayor cercanía a los “ambientalistas” reconoció que el mapa “no tenía relación con lo que había en el campo”. En su opinión, “por ser proteccionistas se pasaron de rosca y les jugó en contra”, porque aprovecharon “para poner a los pajonales como bosque nativo (…) [y] la gente no es tonta, sabe que el pajonal es pajonal (…) se armó un quilombo bárbaro” (registro de campo, febrero de 2016). Así, el antagonismo entre “isleños” y “ambientalistas” reseñado en el capítulo previo se expresaría en cada una de las diferentes interfaces del proceso de producción de la “Ley de Bosques”.
El 27 de octubre de 2011 se realizó un Taller Participativo en el Delta del Paraná, donde representantes de la OPDS y la Dirección de Bosques de la SAyDS expusieron la primera propuesta de OTBN para la región y recibieron las devoluciones de los participantes (OPDS, 2011b). Los productores forestales más capitalizados y los técnicos de las agencias de desarrollo asistieron al taller y coincidieron en señalarlo como un hito en el proceso. Una dimensión central fue el lugar donde se realizó:
se hizo […] en el medio de la isla. Entonces para llegar a ese taller tenías que cruzar el Paraná y llegar a un montón de plantaciones, de caminos, de diques y demás, entonces así les podíamos mostrar a todos los asistentes qué era lo que habían señalado como bosque nativo. De hecho, hacerlo en el Delta hizo que pudieran asistir los productores, que en general no salen de la isla (…) [y] asistieron más de cien productores y habitantes del Delta (entrevista a funcionario de una agencia estatal de promoción de la forestación, diciembre de 2016)[17]
La referencia explícita a los “habitantes” del Delta suponía un intento por modificar los términos de la disputa, una estrategia que la coalición “isleños” llevaba según forma continua: se trataba de trascender, cuanto menos discursivamente, la tensión entre un bloque proteccionista y un bloque productivista (y la reproducción económica de los isleños, en tanto productores) para incorporar la tensión con la posibilidad misma de vivir en “la isla”, en su lugar (es decir, la reproducción social de los isleños, en tanto habitantes).
Los organizadores del Taller, por su parte, recordaban que había sido “tenso”, que la situación había ido al choque “desde un primer momento” (entrevista grupal a técnicos del MAyDS; diciembre de 2016), que “había mucha preocupación, les veías las caras a los productores y era como entrar en Kosovo (…) pensaban que éramos como Greenpeace prácticamente, que queríamos pintar [todo] de rojo” (entrevista grupal a técnicos del OPDS, abril de 2017). Sin embargo, también señalaron que
Cuando llegamos y les dijimos ‘la amenaza más grave para nosotros en el Delta (…) es el tema de los emprendimientos inmobiliarios en las islas y no la producción’, ahí ya nos empezaron a mirar de otra manera (…) [al final el Taller fue] re productivo (entrevista grupal a técnicos del OPDS, abril de 2017).
El análisis de las actas del Taller producidas por la autoridad de aplicación (OPDS, 2011b) da cuenta de que casi dos tercios de los 104 asistentes estaban vinculados a la producción forestal y al monocultivo de salicáceas en la Zona Núcleo Forestal, sea por su carácter de isleños o bien como técnicos de agencias estatales. A su vez, la mayor parte de los isleños presentes eran específicamente productores forestales con alto nivel de capitalización, mientras que la asistencia de pequeños productores familiares fue muy limitada. Como lo analicé in extenso en Straccia (2019), los isleños legitimaron sus posturas en contra de la propuesta de OTBN aludiendo a su condición de “sexta generación de isleños”, “que saben vivir en la isla” (OPDS, 2011b). Así, el colectivo “isleños” configuró una vez más la confrontación en términos locales / no–locales y se construyó como un colectivo de identificación anclado en el sentido de pertenencia al lugar (Pizarro, 2006). Al señalar su coincidencia con la necesidad de preservar los relictos de bosque nativo del Delta del Paraná, los productores forestales y los técnicos de las instituciones de desarrollo rural y de promoción de la forestación que participaron en este Taller reprodujeron ciertos elementos de sentido del discurso ambientalista. Pero también recrearon otros, al marcar las diferencias entre “bosque secundario” y “bosque nativo”. Además, retomando uno de los postulados centrales del antagonismo con los “ambientalistas”, manifestaron su rechazo a aquellas posturas que los señalaban como responsables de la degradación del ecosistema del Delta. Los isleños afirmaron que “cuatro o cinco generaciones con explotación [producción frutihortícola primero y forestal después] dan idea de sustentabilidad”, señalando de este modo que las diversas actividades productivas llevadas adelante históricamente por ellos y sus antepasados no habían tenido impactos negativos sobre el ambiente, y que, contrariamente, han sido “sustentables” en tanto han permitido su reproducción económica y social sin tener consecuencias negativas sobre “el humedal” (OPDS, 2011b).
Entre 2012 y 2013, a partir del cuestionamiento de la fotointerpretación realizada por los “ambientalistas” –sintetizado en la demanda de “poner los pies sobre la tierra”[18] (OPDS, 2011b)–, “isleños” y técnicos de agencias de desarrollo se articularon con técnicos del OPDS para construir una nueva propuesta de OTBN. En una entrevista realizada en el 2016, uno de los técnicos que participó más activamente en esta instancia recordó que
… yo me puse en contacto con [los técnicos del OPDS], los cargué en la lancha y los llevé para que vean lo que tienen en la imagen. Como ellos veían en una imagen satelital, [queríamos] que tuvieran la referencia del terreno naturalmente cómo era. Entonces los llevé a ver, ‘mirá, esto que ustedes marcaron como bosque nativo es esto’. Los llevé, les di una vuelta por el Delta donde me estaban esperando los productores de esas quintas, para mostrarles lo que ellos habían marcado como bosque nativo qué era realmente (entrevista a técnico del INTA EEA–DP, noviembre de 2016)
Esta estrategia permitió que los técnicos del OPDS reconocieran “que realmente no había bosque nativo en todos esos lugares” y que “muchos de los lugares que ellos pensaban que eran ceibales [en realidad] eran forestaciones de sauce abandonadas” (entrevista a funcionario de institución estatal de promoción de la forestación, diciembre de 2016). Además, esto evidencia también lo planteado en el segundo apartado del capítulo previo: la centralidad del INTA EEA–DP en la trama de relaciones sociales se produce continuamente a través de múltiples estrategias, las cuales garantizan que los recursos circulen a través de ella y no por otros caminos alternativos.
Así, isleños, técnicos de agencias estatales y técnicos del OPDS llevaron adelante un proceso de articulación que muchos de ellos caracterizaron como ejemplar. Uno de los técnicos que participó en estos procesos planteó que “corregimos y ajustamos [el mapa de inventario y ordenamiento de los bosques nativos] cuando recorrimos juntos con ellos”, y señaló que fueron los propios productores los que “propusieron que todos los relictos de bosques nativos que quedan fueran categorizados en la categoría de máxima conservación, o sea categoría roja” (entrevista grupal a técnicos del OPDS, abril de 2017). En un encuentro previo, este mismo técnico había sintetizado la importancia de esta articulación al señalar que fue a través de ella que “los productores del Delta pasaron de ser los principales que estaban en contra de la ley o de nuestro mapa, a ser nuestros principales aliados” (entrevista grupal a técnicos del OPDS; diciembre de 2016).
Entre la primera y la segunda propuesta de OTBN podemos encontrar una serie de diferencias (figuras 11 y 12). En primer lugar, es evidente el cambio en la forma de construcción del inventario: ya no se observaban amplias superficies señaladas como “bosque nativo” sino un registro más detallado de las áreas en las que se encuentra este tipo de bosques. En segundo lugar, había una reducción sustantiva de la superficie afectada: tanto los ‘neoecosistemas’ como los albardones, relevados en la primera propuesta como “bosques nativos” con diferentes niveles de categorización, quedaron fuera del relevamiento en esta segunda instancia. Y en tercer lugar, la totalidad de la superficie señalada como bosque nativo quedó en color rojo, esto es, con el máximo nivel de conservación. Esta decisión, de acuerdo con los técnicos de la autoridad de aplicación, fue tomada a partir del pedido de los propios isleños, que como hemos visto habían demandado que la zona productiva quedara “sin mapear” (por no contener bosques nativos) pero que los relictos de bosques nativos “fueran categorizados en color rojo” (entrevista grupal a técnicos del OPDS, abril de 2017).

Figura 11. Primera propuesta de Ordenamiento Territorial de los Bosques Nativos de la región “Talares de Barranca y Delta”
Fuente: OPDS (2011b)

Figura 12. Segunda propuesta de Ordenamiento Territorial de los Bosques Nativos de la región “Talares de Barranca y Delta”
Fuente: IDE Ambiental, MAyDS (http://mapas.ambiente.gob.ar)
Sin embargo, la producción de esta segunda propuesta OTBN del Delta bonaerense no estuvo exenta de controversias. A fines del año 2013, los “ambientalistas” que participaron en la construcción de la primera propuesta manifestaron su rechazo a estas “correcciones” y “ajustes” a través de una nota elevada al OPDS. En su opinión, era “inentendible” que se realizaran encuentros entre la autoridad provincial de aplicación, municipios y productores forestales “sin que fuera convocado ninguno de los profesionales que habían participado en la elaboración de la primera propuesta oficial”, y alertaban sobre el hecho de que esta nueva propuesta podría dañar “en forma permanente o incluso irreversible la dinámica hidrogeomorfológica natural de las islas y muchos de sus ambientes y componentes de la flora y fauna nativa, atentando contra la conservación de la identidad cultural isleña”. Fundamentaban su oposición a la nueva propuesta de inventario y ordenamiento en argumentos que recreaban elementos de sentido del discurso científico ecológico, pero también incorporaban la preocupación por “la identidad cultural isleña” para justificar su postura. Sus reclamos por la reducción de la superficie inventariada y los cambios en las categorizaciones realizadas también los registramos en otros espacios, como en las charlas-seminarios en las que participaron los especialistas en ecología de humedales (registro de campo, mayo de 2014; octubre de 2014).
Esta oposición por parte de los “ambientalistas” también fue señalada por los técnicos del OPDS, quienes reconocieron que “tuvimos problemas con investigadores que habían hecho trabajos previos porque no estaban para nada de acuerdo con el mapa (…) [y] no aceptaban que los albardones quedaran fuera de la ley” (entrevista grupal, abril de 2017). En su opinión, el problema de fondo era “filosófico” porque “[ellos] tienen otra visión del Delta (…) [en cambio,] nosotros no terminábamos de estar de acuerdo en limitar la producción en zonas donde hoy no hay un bosque y no existe bosque desde hace mucho tiempo”[19]. De todas formas, valoraban su trabajo porque “aportaron muchísima información (…) y fueron la base para el mapeo [de los bosques nativos] del Delta” (entrevista grupal, abril de 2017).
Pese a los reclamos, las demandas de los “ambientalistas” no fueron atendidas: la autoridad de aplicación decidió considerar válida la segunda propuesta de OTBN y presentarla formalmente. En febrero de 2014 se realizó la segunda Audiencia Pública provincial sobre la “Ley de Bosques”, donde los argumentos ya reseñados fueron presentados nuevamente por cada uno de los sectores. Finalmente, el OPDS decidió dar por completado el proceso de producción del OTBN en el marco de la “Ley de Bosques” y elevar la propuesta “consensuada” al Poder Legislativo, así adjetivada tanto por los técnicos de la autoridad de aplicación (registro de campo, diciembre de 2016; abril de 2017) como de otras agencias estatales (registro de campo, septiembre de 2014; diciembre de 2016). Así, la nueva preocupación de la coalición “isleños” se centraba en la necesidad de su sanción legislativa. Al decir de uno de los entrevistados, “antes la queja de los productores forestales era ‘todo está rojo’, hoy en día es ‘falta [la aprobación de] el ordenamiento’” (entrevista individual a técnico del OPDS, diciembre de 2016).
En agosto de 2015 el anteproyecto de “Ley de Bosques” ingresó formalmente a la Cámara de Senadores de la provincia de Buenos Aires para su tratamiento legislativo, y la sanción de la Ley Provincial 14.888 se produjo en diciembre de 2016. Si bien no desarrollaré aquí esta etapa del proceso de la política puesto que no representa un aporte sustantivo en relación con el objeto de investigación de esta tesis[20], sí cabe señalar dos cuestiones. Por un lado, que el decreto reglamentario 366/17 designó como autoridad de aplicación de la “Ley de Bosques” al Organismo Provincial para el Desarrollo Sostenible y al Ministerio de Agroindustria. Y por el otro, que estableció tres instrumentos de acción principales: el ordenamiento ambiental del territorio, la evaluación de impacto ambiental (como requisito previo para la autorización de aquellas prácticas que puedan representar una amenaza para el bosque nativo) y los regímenes económicos de promoción del desarrollo sustentable (donde se incluyen los Planes de Conservación y los Planes de Manejo Sostenible –inscriptos dentro del Programa Provincial de Bosques Nativos– y el Fondo Provincial de Bosques Nativos).
Como lo analizó Langbehn (2016), la matriz discursiva dominante de la Ley Nacional 26.331 de Protección Ambiental de los Bosques Nativos reproduce los postulados del desarrollo sustentable e inscribe la cuestión ambiental en clave ecoeficientista y tecnocrática: el bosque es valorado en tanto proveedor de servicios ambientales (definidos como los beneficios tangibles e intangibles necesarios para la supervivencia del sistema biológico y para mejorar y asegurar la calidad de vida de los habitantes de la Nación), y se asume que la regulación institucional de su aprovechamiento asegurará dicha provisión a lo largo del tiempo.
Sin embargo, los estudios etnográficos de las políticas públicas dan cuenta de su mutación al producirse saltos escalares: no sólo porque su propia circulación entre jurisdicciones supone cambios, sino que su implementación en espacios diferentes supone también diferentes efectos (Peck y Theodore, 2010). Así, el ejercicio etnográfico (y su reconocimiento y análisis de las múltiples y heterogéneas interfaces socioestatales en las cuales las normas provinciales complementarias se producen) contribuye a dar cuenta del Estado vivido y del carácter situado de las políticas públicas bajo análisis. De hecho, los estudios etnográficos mostraron que el proceso de producción de la “Ley de Bosques” en las distintas provincias del país tuvo características disímiles (Koberwein, 2018; Pohl Schnake y Vallejos, 2011; Schmidt, 2010; entre muchos otros).
Dado que la ley nacional ya definía los instrumentos de política, el conflicto entre “isleños” y “ambientalistas” se expresó en la definición de sus formas situadas de implementación. En la provincia de Buenos Aires, el análisis del proceso de producción de la “Ley de Bosques” (que define las posibles formas de uso y apropiación del ambiente en las áreas categorizadas y que, a diferencia del PIECAS–DP, sí tiene implicancias territoriales) evidenció la existencia de referenciales contrapuestos entre “isleños” y “ambientalistas”. Así, aunque unos y otros fundamentaran sus posiciones refiriendo reiteradamente a la ‘sustentabilidad’ (asignándole sentidos diferentes), los argumentos dan cuenta de dos formas distintas de construcción de la realidad sobre la cual se pretende intervenir. O, en palabras de los técnicos de la autoridad provincial de aplicación, de las diferencias “filosóficas” entre ambos sectores. Y el enfrentamiento, entonces, era por la imposición de un referencial dado.
La resolución final del conflicto encontró sus raíces en justificaciones de índole jurídicas: si la “Ley de Bosques” regula ‘bosques nativos’, entonces los bosques implantados de la Zona Núcleo Forestal quedan fuera del área de influencia de esta norma. Así, los técnicos de la OPDS señalaron que toda el área de bosque nativo del Delta del Paraná quedó pintada de rojo, lo que podría interpretarse como la primacía de la lógica preservacionista… aunque, como lo indiqué previamente, los “ambientalistas” estaban en contra de la propuesta final. Y es que argumentar que toda el área de bosque nativo del Delta del Paraná quedó pintada de rojo es una retórica que legitima a la política pública producida (en tanto política ambiental, de protección de los bosques nativos), pero omite las conflictividades expresadas en su proceso de producción.
Sin embargo, las definiciones asociadas a las categorías del orden de “lo natural” también tienen un carácter político, y este caso no es la excepción. ¿Qué es un bosque nativo? Como lo mostramos en Straccia e Isla Raffaele (en prensa), la Ley Nacional 26.331 define a los ‘bosques nativos’ como aquellos
ecosistemas forestales naturales compuestos predominantemente por especies arbóreas nativas maduras, con diversas especies de flora y fauna asociadas, en conjunto con el medio que las rodea —suelo, subsuelo, atmósfera, clima, recursos hídricos—, conformando una trama interdependiente con características propias y múltiples funciones (art. 2; el resaltado me pertenece).
En Buenos Aires, la Ley Provincial 14.888 define a los ‘bosques nativos’ como
ecosistemas forestales naturales compuestos por especies arbóreas y/o arbustivas nativas, con diversas especies de flora y fauna asociadas, en conjunto con el medio que las rodea –suelo, subsuelo, atmósfera, clima, recursos hídricos–, conformando una trama interdependiente con características propias y múltiples funciones (art. 5).
Las dos definiciones son prácticamente idénticas, pero no iguales: en la definición provincial la palabra predominantemente fue eliminada. Así, se hacen evidentes dos cosas: por un lado, que las políticas públicas están en permanente movimiento, y que eso implica también una permanente mutación (Peck y Theodore, 2010)[21]; y por el otro, que la discusión por la definición (¿el bosque nativo debe estar compuesto únicamente por especies nativas, o predominantemente por especies nativas?) no es únicamente una discusión ecológica sino también inherentemente política. La definición así construida (en oposición a las premisas de la corriente preservacionista) operó como punto de partida para la resolución del problema de política en una dirección determinada y permitió asegurar la exclusión de la Zona Núcleo Forestal de las áreas afectadas por la ley – en otras palabras, fortaleció su constitución como espacio productivo. En cambio, en el caso de la “Ley de Humedales”, el hecho de que “ahora todos hablamos de humedal” hizo imposible esta estrategia, pues la caracterización del espacio como ‘humedal’ había quedado fuera de discusión luego de su incorporación a la trama discursiva local con posterioridad a los incendios del año 2008. Volveré sobre ello en el apartado 5.4.
Proyecto de Desarrollo Sustentable del Delta Bonaerense
En el marco del Programa de Servicios Provinciales (PROSAP) ejecutado por el Ministerio de Agricultura, Ganadería y Pesca de la Nación, el proceso de formulación del Proyecto de Desarrollo Sustentable del Delta Bonaerense se llevó adelante entre los años 2008 y 2011. El objetivo de este proyecto era contribuir al crecimiento de los ingresos de los pequeños y medianos productores del Delta del Paraná, a través de un incremento de la producción y el mejoramiento de la competitividad de las actividades productivas de la región (PROSAP, 2011a). El área de intervención del proyecto, presentada en la figura 13, sería el Bajo Delta Bonaerense del Paraná, incluyendo la Zona Núcleo Forestal (secciones II y IV de islas), la Reserva de Biósfera Delta del Paraná (secciones II y III de islas) y las islas de Escobar y Tigre (sección I de islas)[22]. Dado su carácter intermunicipal, la ejecución del proyecto estaría a cargo de la Dirección Provincial de Islas.

Figura 13. Área de Influencia Directa del Proyecto de Desarrollo Sustentable del Delta Bonaerense
Fuente: PROSAP (2011a)
En comparación con las dos políticas previamente analizadas, el Proyecto de Desarrollo Sustentable del Delta Bonaerense presentaba una característica distintiva: la población objetivo estaba claramente definida (274 “pequeños y medianos productores” de la región, 9 “productores grandes” y 4.500 beneficiarios directos que habitaban en el área de influencia del proyecto), y era construida como una población positiva y dependiente (esto es, con escaso poder político) –en los términos de Schneider y Ingram (1993)– que merecía ser objeto de la asistencia gubernamental. Es decir, a diferencia de la “Ley de Bosques” (que en su proceso de producción fue mutando, a partir de la movilidad característica de toda ley de presupuestos mínimos) y del PIECAS–DP (que aludía de forma genérica a “quince millones de beneficiarios directos e indirectos”), se trataba de una política pública fuertemente situada, localizada ya desde su propia formulación inicial.
Según la documentación oficial del proyecto (PROSAP, 2011a), su ejecución se proponía en torno a tres ejes: el productivo, el institucional y el ambiental (definido como territorial en los documentos estatales asociados). El primer eje implicaba la mejora de las condiciones productivas de los pequeños y medianos productores, mientras que el segundo implicaba el fortalecimiento de las capacidades de las agencias estatales con presencia en las islas. El tercer eje tenía una doble implicación: por un lado, la ocupación y uso sustentable de las regiones donde están situadas las forestaciones de sauce, álamo y mimbre; y por el otro, la preservación ambiental de la Zona Núcleo de la Reserva de Biósfera y las zonas aledañas.
Siguiendo a lo establecido en PROSAP (2011a), el proyecto constaría de cinco componentes que definían con precisión los instrumentos de política. En primer lugar, el Componente de Fortalecimiento Institucional incluía actividades de apoyo a la Dirección Provincial de Islas (en tanto unidad ejecutora) para la adquisición de capacidades y herramientas necesarias para garantizar la ejecución del Proyecto.
También había dos componentes estaban vinculados con la construcción de infraestructura. El Componente de Infraestructura Productiva proponía la construcción de infraestructura con el fin de mejorar tanto el control de las inundaciones como el transporte y la comercialización de la producción deltaica. Así, se promovía la construcción de 52 kilómetros de “alteos transitables” (que, como ya hemos visto previamente, tienen una triple función: como camino, como técnica de manejo del agua y como traza base para el establecimiento de la red eléctrica) y la instalación de nuevas balsas de trasbordo (figura 14), además del acondicionamiento de un buque draga para garantizar la navegabilidad. La totalidad de los alteos se proyectaban en la Zona Núcleo Forestal y se proponía incrementar la superficie endicada en un 20%. El Componente de Conectividad involucraba la instalación de infraestructura de comunicación inalámbrica para proveer servicios de telefonía y banda ancha en el área de influencia para productores, establecimientos educativos y de salud, instituciones y población en general. Esto, como lo analizó Tamashiro (2021), era (y continúa siendo) una demanda de la población isleña de la Zona Núcleo Forestal.

Figura 14. Propuesta de extensión de caminos terrestres y de balsas en el área de influencia del proyecto.
Fuente: PROSAP (2011a)
Finalmente, había dos componentes definidos en clave de sustentabilidad. El Componente de Asistencia Técnica y Capacitación proponía acciones de capacitación orientadas a lograr una producción rentable y sustentable, minimizando el impacto ambiental de las prácticas productivas. Y el Componente de Sustentabilidad Ambiental involucraba acciones de carácter ambiental focalizadas principal pero no exclusivamente en la Reserva de Biósfera, como la construcción de un Centro de Investigación y Divulgación del Delta, la construcción de viveros de flora nativa, la realización de inventarios de ambiente y biodiversidad, el establecimiento de una red de monitoreo ambiental y el reforzamiento del servicio de prevención y control de incendios[23].
La reunión de lanzamiento del proyecto se realizó en mayo de 2008, con la participación de funcionarios del PROSAP, la Dirección Provincial de Islas, algunos de los municipios involucrados (Campana, San Fernando y Tigre), el Ministerio de Agricultura, Ganadería y Pesca de la Nación, la Secretaría de Agricultura de la Provincia de Buenos Aires, la EEA–DP del INTA y representantes de productores forestales, mimbreros, pecaneros y apicultores. Nótese la particularidad de la fecha: mayo de 2008. En mayo de 2008, y a partir de los eventos de incendios reseñados en el primer apartado del capítulo anterior, la SAyDS comenzaba la articulación con las autoridades ambientales estatales para la formulación de un plan con referencias al aprovechamiento sustentable en su propia denominación (PIECAS–DP) – ese mismo mes, isleños e instituciones estatales vinculadas a las actividades agropecuarias participaban de la reunión de lanzamiento de un proyecto con referencias al desarrollo sustentable en su propia denominación (Proyecto de Desarrollo Sustentable del Delta Bonaerense).
En los meses posteriores (principalmente entre agosto de 2008 y junio de 2009, aunque también en agosto y septiembre de 2010) se realizaron doce encuentros con diferentes organizaciones locales a fin de presentar los lineamientos generales del proyecto y responder las inquietudes que pudieran surgir. Es decir, hubo una marcada participación de los “isleños” –a través de un arreglo consultivo, siguiendo la tipología propuesta por Lichtenstein y Renadeau d’Arc (2008)[24]– en el proceso de formulación de esta política pública, así como de las agencias estatales de desarrollo rural. Contrariamente, los espacios de consultas con los “ambientalistas” se limitaron a dos encuentros en mayo y junio de 2010 y los registros de dichos encuentros en la documentación oficial son prácticamente inexistentes. En septiembre de 2011 se publicó el Estudio de Impacto Ambiental y Social (EIAS) del Proyecto (PROSAP, 2011a), y siguiendo los requerimientos del Banco Interamericano de Desarrollo –en tanto entidad financiadora del PROSAP–, en octubre de 2011 se realizó una Consulta Pública para debatir el proyecto en cuestión (PROSAP, 2011b).
Si bien el proyecto contenía numerosas referencias al desarrollo sustentable tanto en su propia denominación como en los objetivos asociados a cada uno de los componentes, esto puede interpretarse como la expresión del carácter hegemónico del paradigma de la sustentabilidad en la actualidad antes que como una política en clave de sustentabilidad propiamente dicha. De hecho, las bases fundantes del proyecto reproducían la lógica modernizadora de las políticas de desarrollo del Delta producidas desde mediados del siglo XX, ancladas en construcciones de la naturaleza como una fuerza inevitable pero dominable a través de obras de infraestructura y de la constitución del espacio como un territorio forestal (Castro et al., 2019; Cobelo, 2005; Moreira, 2018): los alteos transitables permitirían hacer un manejo del agua, lo que a su vez redundaría en nuevas prácticas productivas e incrementos de la producción; al mismo tiempo, los alteos (en tanto caminos) facilitarían el transporte y la comercialización de la producción y supondrían un mejoramiento de la competitividad de las actividades productivas de la región. La dimensión ambiental, por su parte, estaba presente de forma subsidiaria: existía un componente asociado a la cuestión ambiental, pero su ámbito de actuación principal era la Reserva de Biósfera Delta del Paraná. Y para la Zona Núcleo Forestal las acciones se restringían casi exclusivamente a la producción de información (a través de inventarios) y la realización de monitoreos, y no implicaban intervenciones concretas de ninguna índole.
Así, el proyecto reproducía los elementos de sentido del discurso de desarrollo modernizador verde (Bergius y Buseth, 2019): bajo una lógica de identificación del desarrollo con la mejora en los indicadores de bienestar material, esta política devenía verde al vincular el aumento de la productividad y la eficiencia en el uso de los recursos con la protección ambiental a través de formas de producción capital-intensivas. Sin embargo, no suponía mayores cambios respectos de las narrativas dominantes. Dada la coincidencia en el referencial de la política pública y el referencial del colectivo “isleños”, en los encuentros (en tanto interfaces socioestatales) no se expresaron situaciones conflictivas entre pobladores locales, los técnicos de las instituciones estatales que operan en el territorio y los formuladores de la política.
La Consulta Pública sobre el Proyecto se realizó el 31 de octubre de 2011 en la ciudad de Campana, en el sector continental. El funcionario del Ministerio de Asuntos Agrarios que presentó el Proyecto lo relacionó con el “compromiso” asumido por la presidenta Cristina Fernández de extender el área cultivable en la zona[25], evidenciando una vez más la intrínseca relación entre desarrollo y forestación contenida en el proyecto, y explicitó la articulación interinstitucional al asegurar que todo lo planteado había sido propuesto por la Dirección Provincial de Islas y los municipios beneficiados (PROSAP, 2011b). Luego, se abrió un espacio para responder preguntas de los asistentes y se permitió la inscripción de oradores a fin de expresar sus puntos de vista sobre el Proyecto en cuestión.
Contrariamente de los ocurrido en los encuentros de preparación, tanto en la presentación de los funcionarios a cargo de la Consulta Pública como en las preguntas de los asistentes y la intervención de los oradores se evidenció la tensión entre el desarrollo de actividades productivas y la conservación ambiental, reproduciendo el antagonismo analizado en el capítulo previo y expresado en los procesos de producción de cada una de las políticas públicas analizadas. Antes que una defensa del proyecto, los funcionarios plantearon en reiteradas ocasiones que se encontraba en una etapa de formación, que era necesario “superar la artificial brecha entre productores y ecologistas”, y que sería elevado al OPDS para que expresara su opinión y realizara un estudio ambiental.
Los habitantes de la Zona Núcleo Forestal presentes en la Consulta (correspondientes a todo el espectro socioeconómico) se manifestaron a favor del proyecto. Distintos isleños se manifestaron “agradecidos” por las propuestas presentadas y dieron su “apoyo a este tipo de emprendimientos”. Otros manifestaron su posición haciendo referencia explícita al antagonismo con los “ambientalistas”. Un productor familiar capitalizado se preguntó “qué opinión tendrá más peso (…) [si] la de los productores isleños o la de los ecologistas”, a la vez que otro –en una larga intervención– presentó el conjunto de argumentos ya reseñados con anterioridad: sostuvo que “el isleño produce [y] respeta el medio ambiente”, que “queremos al Delta más que ustedes porque vivimos ahí”, que “¿cómo vamos a producir fuera de los diques? (:..) ¿dónde vamos a ir?” y que “no estamos pidiendo un alteo que seque todo el humedal (…) no estamos pensando en todo lo que se hizo [en otras partes del Delta] para plantar soja”, entre otras afirmaciones (PROSAP, 2011b). Es decir, en esta interfaz socioestatal los “isleños” reprodujeron los elementos de sentido del discurso ambiental hegemónico que postula la importancia de proteger el ambiente a la vez que se constituyeron en oposición a los “ambientalistas”: en diálogo con sus premisas, negaron que los alteos propuestos tuvieran impactos ambientales sobre “el humedal” y aseguraron que el dique era necesario para sostener la vida en la “isla”. Además, realizaron propuestas adicionales como solicitar la inclusión de la construcción de un alteo transitable que conecte la red de caminos insular con la Ruta 12[26].
Por su parte, el INTA EEA–DP (a través de su director) manifestó su apoyo general al proyecto, pero aclaró que institucionalmente no habían sido parte de su formulación ni habían sido formalmente consultados. Sin embargo, esta estrategia no debe interpretarse como un intento de tomar distancia sino todo lo contrario: demandaban participar porque “podemos hacer una gran cantidad de propuestas […] el proyecto merece un mejoramiento [y] podemos aportar mucho”. Así, en línea con lo planteado en la segunda sección del capítulo previo, la intervención de su director representaba una de las estrategias del INTA EEA–DP orientados a (re)producir su centralidad (Rose y Miller, 1992) y cuidar su ámbito funcional (Oszlak, 2006) en el Delta del Paraná. Además, el director señaló que el proyecto era la “última oportunidad” para conectar los caminos existentes, “porque se venía el ordenamiento [de bosques nativos]” y posiblemente luego de eso no sería factible llevar adelante la propuesta.
En este punto, cabe enfatizar que narrativamente presento a cada proceso por separado pero analíticamente es necesario considerar su anudamiento: tanto para los “isleños” como para los técnicos de las diferentes instituciones estatales de desarrollo rural como para los “ambientalistas”, el conflicto era único y se expresaba en las múltiples interfaces socioestatales constitutivas de cada uno de los procesos de producción bajo análisis. De hecho, el Taller Participativo en las islas del Paraná vinculado con la “Ley de Bosques” –que analicé en el apartado anterior– se había realizado tan sólo cuatro días antes de esta Consulta Pública (Straccia, 2021a): en sintonía con los lineamientos teórico-metodológicos de esta investigación, el análisis de las intervenciones no puede estar escindido de las circunstancias institucionales del evento que dan forma a la propia práctica discursiva ni de sus singulares condiciones de producción (Fairclough, 1992).
Por otra parte, en esta instancia un variopinto conjunto de oradores se manifestó en contra del proyecto. Y es que así como la participación de los habitantes de la Zona Núcleo Forestal debe comprenderse en diálogo con otros procesos políticos, lo propio ocurre con este conjunto de oradores (incluyendo a los “ambientalistas”). De hecho, la mayor parte de las intervenciones hicieron referencia al conflicto existente con el megaemprendimiento inmobiliario Colony Park en Tigre (Astelarra, 2017), a través de argumentos que en Straccia e Isla Raffaele (en prensa) tipificamos como de (in)justicia ambiental (Anguelovski y Martínez Alier, 2014). Allí, quienes se manifestaban en contra de este proyecto aducían una afectación de los servicios ambientales de los humedales, la posibilidad de avance de las urbanizaciones cerradas y el rechazo a “ver las inundaciones como un problema cuando es lo que nutre a las islas de biodiversidad y fertilidad orgánica”. Aunque algunos manifestaron su rechazo absoluto, otros “ambientalistas” apoyaron estratégicamente la existencia de una “instancia de discusión y debate” pero sostuvieron que “las políticas de Estado no necesariamente son correctas en todas las instancias” y que “como científico (…) soy una voz que también tiene que participar en la discusión” (PROSAP, 2011b) – así, una vez más, la legitimidad de los enunciados de los “ambientalistas” se anclaba en sus trayectorias personales y las virtudes del conocimiento científico.
Por otra parte, los oradores que se manifestaron en contra del proyecto cuestionaron la adjetivación ‘sustentable’. En palabras de uno de ellos, “la sustentabilidad en el proyecto es un eufemismo. El proyecto necesita un sinceramiento, y el sinceramiento significa quitarle la palabra sustentabilidad y dejar la palabra desarrollo”. Otro, en el mismo sentido, sostuvo que el proyecto “es sustentable entre comillas, [será sustentable] económicamente pero no lo es ecológicamente, y la palabra sustentable significa que tiene que ser económica, social y ecológicamente viable” (PROSAP, 2011b). Así, en línea con lo planteado en Straccia e Isla Raffaele (2020) respecto de la emergencia del carácter disputado de categorías como ‘humedal’ en estos procesos (y que retomaré en el siguiente subapartado), lo propio ocurrió con la categoría ‘sustentabilidad’. ‘Desarrollo’, en cambio, continuó operando bajo las lógicas subyacentes de la modernización (Ferguson, 1994).
Pese al apoyo de la coalición “isleños”, el Proyecto de Desarrollo Sustentable del Delta Bonaerense no siguió adelante y jamás se implementó. Según los técnicos entrevistados, el rechazo de la mayor parte de los presentes en la audiencia por las debilidades del componente ambiental del proyecto (en este contexto de disputas en torno a la “Ley de Bosques” primero, la “Ley de Humedales” después, y más ampliamente por el desarrollo de la región) generó que el OPDS se opusiera al mismo y no lo aprobara, por lo que fue un “fracaso” (registro de campo, septiembre de 2014; febrero de 2016; noviembre de 2016). Al ser consultados sobre esta instancia, diferentes “isleños” recordaron la pelea con los “ambientalistas” (“si fuera por ellos no se puede vivir directamente (…) no quieren caminos, no quieren luz, ni nada”) y lamentaron que “la plata para hacer cincuenta kilómetros de caminos se perdió” por esa razón (entrevista a pequeño productor familiar, diciembre de 2013; entrevista a productor familiar capitalizado, agosto de 2014; entrevista a productor familiar capitalizado, febrero de 2016).
Desde entonces, ningún proyecto retomó ninguna de las tres propuestas centrales en términos de infraestructura: ni la construcción de nuevos “alteos transitables” que conectaran los caminos existentes en la Zona Núcleo Forestal, ni la instalación de nuevas balsas de trasbordo, ni el acondicionamiento de un buque draga para garantizar la navegabilidad. Para bien o para mal, el temor del director del INTA EEA–DP de que era “la última oportunidad” para conectar los caminos demostró ser válido. Más aún, no volvió a formularse ningún proyecto de desarrollo a nivel regional que tuviera una población objetivo claramente definida. Volveré sobre este punto en el próximo capítulo.
La “Ley de Humedales”[27]
En línea con lo ocurrido en otras partes del mundo (Ibrahim y Aziz, 2012; Keddy et al., 2009), desde inicios del nuevo milenio las ONG ambientales plantean la necesidad de proteger a los humedales de nuestro país a partir de remarcar su importancia en términos ecológicos (Canevari et al., 1999; Peteán y Cappato, 2005). Y desde entonces, han construido múltiples mecanismos de articulación con las instituciones estatales ambientales con el fin de favorecer la protección de estos ecosistemas (Gutiérrez e Isuani, 2013, 2014).
Los procesos de formulación de anteproyectos de Ley de Presupuestos Mínimos para la Conservación, Protección y Uso Racional y Sostenible de los Humedales (de aquí en adelante, la “Ley de Humedales”) representan uno de los mecanismos de articulación entre los legisladores nacionales y los científicos que son parte de dichas ONG ambientales. De acuerdo con uno de los científicos participantes en dichos procesos, los conflictos ambientales en el Delta del Paraná fueron “el puntapié para empezar a pensar en una ley nacional de conservación de humedales”, y “el hecho de que [ya] existieran algunas leyes [de presupuestos mínimos] sirvió como espaldarazo para que nos pusiéramos a pensar que para humedales también teníamos que hacer lo mismo” (entrevista personal, noviembre de 2016)[28].
Entre 2010 y 2013, científicos especializados en ecología de humedales que eran parte de ONG ambientales (que están incluidas entre aquellas localmente definidas como “ambientalistas”) participaron como asesores en la formulación de dos anteproyectos diferentes. En abril del 2013 se produjo el ingreso formal del primer anteproyecto de Ley a la Cámara de Senadores de la Nación (S–1628/13), presentado por legisladores del Frente para la Victoria. Y en septiembre de 2013 se presentó un segundo anteproyecto de Ley (S–3487/13), presentado por un legislador del Partido Socialista. Ambos anteproyectos concordaban en la mayor parte de su contenido, aunque tenían algunas diferencias menores entre sí (Monkes, 2017): entre otras cuestiones, cabe señalar que el anteproyecto S–3487 refería explícitamente a la “preservación” en sus objetivos, mientras que el anteproyecto S–1628 hacía referencia a la “conservación”. Más allá de eso, según señaló el científico entrevistado en 2016 que mencionamos previamente, “los dos equipos técnicos nos dimos cuenta de que los dos proyectos eran bastante parecidos (…) unificamos y se debatió un único proyecto”.
En noviembre de 2013 el proyecto unificado fue debatido en la Comisión de Ambiente y Desarrollo Sustentable y obtuvo dictamen favorable[29]. Esto puede explicarse por el hecho de que dicha comisión era presidida por el Senador Giustiniani, autor del segundo anteproyecto, y su dotación de capital institucional –derivada de su posición como autoridad de comisión– implicaba la capacidad de ejercer un poder proactivo e impulsar los proyectos de su interés (Calvo y Tow, 2009). Luego, fue aprobado por unanimidad en la Cámara de Senadores de la Nación el 13 de noviembre de 2013. En línea con los postulados de la Convención Ramsar, el proyecto de “Ley de Humedales” aprobado por la Cámara de Senadores tenía por objeto “establecer los presupuestos mínimos para la conservación, protección, restauración ecológica y uso racional y sostenible” de estos ecosistemas en todo el país. Además, proponía una definición de ‘humedales’ sumamente abarcativa, señalada como problemática por los “ambientalistas” debido a su carácter enumerativo, y cuya discusión llevamos adelante en Straccia et al. (2021) y en Straccia e Isla Raffaele (en prensa). Sin embargo, el proyecto nunca llegó a ser tratado por la Cámara de Diputados: obtuvo dictamen en sólo una de las tres comisiones a las que había sido enviado, y pese a la presión ejercida por diferentes ONG nacionales e internacionales y la posición favorable al tratamiento de parte del CoFeMA (Consejo Federal de Medio Ambiente) el proyecto perdió estado parlamentario luego del cierre de las sesiones correspondientes al año parlamentario 2015 (Monkes, 2017). En la jerga legislativa, el proyecto fue cajoneado: según las denuncias de las ONG ambientales, esto ocurrió porque al menos una de las comisiones que nunca trató el proyecto era presidida por un legislador con estrechos vínculos con los desarrollares inmobiliarios (Monkes, 2017). Y es que, en los términos de Calvo y Tow (2009), la dotación de capital institucional implica también la capacidad de ejercer un poder reactivo y detener proyectos que son girados a la comisión que se preside.
Dicho proyecto de ley contenía once objetivos, entre los que se destacaban la promoción de la conservación y el uso racional de los humedales, el mantenimiento de sus procesos ecológicos y culturales garantizando los servicios ambientales que brindan[30] y el fomento de las actividades de conservación, manejo y uso sostenible de estos ecosistemas, entre otros (art. 3), retomando los elementos de sentido del discurso ambiental dominante a nivel global (Adger et al., 2001). En ese mismo artículo también se hacía referencia a “promover los medios de vida tradicionales en las áreas de humedales”, aunque como señaló Monkes (2017) no se establecía cuáles serían ni cómo se definirían[31]. Esta indefinición no es menor, puesto que según dicho autor una de las ONG intervinientes en el proceso de formulación de la norma inicialmente rechazaba que la producción forestal pudiera ser considerada una actividad tradicional[32].
Para las perspectivas preservacionistas, en línea con lo planteado por Gentile y Natenzon (1998), la categoría ‘actividades tradicionales’ usualmente refiere a aquellas que dependen de la productividad natural del ecosistema, tales como la pesca, la caza y la recolección; por lo tanto, la forestación no estaría incluida en este grupo (al igual que la ganadería o la fruticultura). En cambio, para Benencia et al. (1994) y para Galafassi (2005) la existencia de cultivos forestales desde fines del siglo XIX y la constitución estatal del territorio forestal son condicionantes que definen que la forestación sí sea incluida en esta categoría. Para los pobladores de la Zona Núcleo Forestal este detalle tiene especial relevancia, dado que medios de vida tradicionales es una categoría sumamente ambigua donde la inclusión o la exclusión de la forestación tendría efectos de gran envergadura sobre sus vidas.
En su art. 5 el proyecto proponía la construcción de un Inventario Nacional de Humedales (INH), coordinado por la autoridad nacional de aplicación (la SAyDS) y realizado en articulación con las provincias. Además, delegaba en las provincias su clasificación en alguna de las tres categorías especificadas en el art. 9: preservación (sectores de alto nivel de conservación, es decir, zonas rojas), restauración (de mediano valor de conservación, es decir, zonas amarillas) y manejo sostenible (“sectores donde actualmente se realizan actividades económicas o que tienen vocación productiva”, esto es, zonas verdes). Y planteaba explícitamente la necesidad de limitar los “desarrollos agropecuarios (…) que puedan afectar las características ecológicas de los humedales” (art. 8).
Al igual que las políticas previamente analizadas, la “Ley de Humedales” se inscribía dentro del discurso de la ‘sustentabilidad’, refería a la necesidad de garantizar la provisión de “servicios ambientales” y proponía un “uso racional” de estos ecosistemas: en este sentido, las políticas parecían ser coincidentes entre sí. Sin embargo, esta norma tenía características distintivas vinculadas con la lógica preservacionista, como la representación de las prácticas antrópicas como amenazas para el humedal y el marcado predominio de elementos de sentido del discurso científico ecológico. De hecho, el proyecto unificado no contenía la categoría ‘preservación’ entre sus objetivos pero la clasificación de los humedales propuesta en el art. 9 sí, generando de facto espacios de exclusión de la residencia y de la actividad humana Además, aunque las categorías definidas en el art. 9 indicaban que las actividades económicas preexistentes podrían continuar desarrollándose, los isleños observaron con preocupación el art. 8 que limitaba el “desarrollo agropecuario” que pudiera afectar las características ecológicas de los humedales (así como el “desarrollo urbano” y el “desarrollo industrial”). Y es que si la ley era impulsada por “ambientalistas” y en toda esta etapa inicial del conflicto había sido evidente que éstos consideraban a los endicamientos y al manejo del agua en el Delta del Paraná como factores que degradaban “el humedal”, no resulta sorprendente que quienes vivían en “la isla” (y sostenían que los endicamientos no eran sólo prácticas productivas sino de vida) la percibieran como una amenaza para su permanencia en su lugar.
Como lo planteamos en Straccia e Isla Raffaele (2020), la “Ley de Humedales” buscaba posicionarse en un lugar intermedio respecto de las leyes de presupuestos mínimos de protección ambiental preexistentes. En el caso de la “Ley de Bosques”, tanto el inventario como el OTBN fueron procesos netamente provinciales, con instancias de participación técnico-científica y social. En el caso de la “Ley de Glaciares” (sancionada en 2010), el inventario se había centralizado en un único organismo técnico-científico considerado legítimo, sin instancias de participación social. En cambio, aquí se proponía que la producción del INH fuera nacional (al igual que en la “Ley de Glaciares”) pero en articulación con las provincias[33]; sin embargo, continuaba sin incluir mecanismos de participación ciudadana en esta instancia. El ordenamiento territorial de los humedales comprendidos en el INH, en cambio, sí sería un proceso provincial, al igual que en la “Ley de Bosques”, pero sin participación ciudadana. En otras palabras, había una disputa entre el nivel nacional y el provincial respecto de cómo y quién debía realizar el inventario y el ordenamiento de los humedales, pero los argumentos técnico-científicos continuaban siendo la fuente de legitimación que definía quiénes podrían participar y quiénes no en estos procesos.
Así, el discurso científico productor de verdades (Foucault, 1979) se complementó con el discurso ambiental dominante (Adger et al., 2001). En línea con lo planteado por Ferrero (2005b) y Beltrán y Vaccaro (2011), los discursos hegemónicos del ambientalismo son performativos (Bauman, 2002 [1975]) en tanto atribuyen un valor singular a los ecosistemas de humedales y legitiman la formulación de políticas enmarcadas en un paradigma preservacionista. Al igual que lo señalé respecto de la “Ley de Bosques”, la “Ley de Humedales” también definía límites de usos aceptables en el proceso de categorización. Y simultáneamente, definía espacios de inclusión (zonas verdes y amarillas) y espacios de exclusión (zonas rojas) de las personas y sus actividades, a la vez que desplegaba un dispositivo de fijación de la población. Así, en nombre de la preservación del ambiente, esta norma proponía un disciplinamiento y control de las poblaciones humanas.
De acuerdo con nuestros registros, los “ambientalistas” veían con agrado el proyecto de ley unificado porque permitiría frenar la degradación de los humedales generada por diferentes actividades productivas, y planteaban específicamente que en el Delta del Paraná “los diques no se van a poder hacer más” (registro de campo, mayo de 2014; febrero de 2016; junio de 2020)[34]. En su opinión, esto no implicaba negar la posibilidad de llevar adelante prácticas productivas en los humedales, sino que obligaba a “asumir el costo de que estás produciendo en los humedales” y “hacer las cosas bien” (entrevista personal, noviembre de 2016; registro de campo, junio de 2020; febrero de 2021). Sin embargo, según uno de los científicos entrevistados, el proyecto tenía muchos aspectos técnicos sobre los cuales había que seguir trabajando, dado que había cosas que “no estaban claras” o bien que “podían interpretarse de diferentes formas”, y reconocían que eso podría generar dificultades al momento de su implementación (entrevista personal, noviembre de 2016; registro de campo, junio de 2020).
Además, los “ambientalistas” coincidían en la necesidad de complementar la definición de ‘humedal’ de la Convención Ramsar, que debían retomar sí o sí habida cuenta de la ratificación realizada por nuestro país a través de la Ley Nacional 23.919 y que cuestionaban por “enumerativa”, con algún artículo que definiera las bases funcionales y estructurales de este tipo de ecosistema (registro de campo, mayo de 2014; registro de campo, junio de 2020). De todos modos, ambos equipos técnicos reconocían que existía la posibilidad de realizar estos ajustes al formularse la reglamentación de la Ley. Así, se trató de buscar “el equilibrio entre los tiempos políticos, [es decir,] los tiempos de implementación, y los tiempos técnicos, que es un poco la crítica que [siempre] recibimos en el sector académico”, y se apoyó el debate de este proyecto unificado (entrevista personal, noviembre de 2016).
Como mostré anteriormente, el Delta del Paraná era definido como “humedal” por todos los actores sociales involucrados en esta arena en la que está en disputa la definición de las formas de uso y apropiación del ambiente en la Zona Núcleo Forestal. Si bien había diferencias respecto de los impactos que tendrían las prácticas productivas y de vida locales (reseñadas en el tercer y cuarto apartado del capítulo anterior), ni “isleños” ni “ambientalistas” negaban su condición de ‘humedal’: en palabras del representante de una asociación de productores forestales de alto nivel de capitalización durante una entrevista en la que lamentaba las demoras en la sanción de la “Ley de Bosques”, “el Delta es un humedal completo, con poco y nada de bosque nativo” (entrevista personal, marzo de 2017). Esto es central para comprender por qué, a diferencia de lo ocurrido con la “Ley de Bosques”, se constituyó un campo de lucha en la Zona Núcleo Forestal de forma inmediata a partir de la media sanción de este proyecto de Ley[35]. Y es que la “Ley de Bosques” no fue interpretada inicialmente como un riesgo en sí, mientras que esto sí ocurrió a partir de la media sanción de la “Ley de Humedales”. Dicha situación también se veía reforzada por el hecho de que ciertas instituciones ambientales estatales, en conjunto con “ambientalistas”, ya habían realizado una propuesta de inventario de los humedales de todo el corredor fluvial Paraná–Paraguay (SayDS, 2014). Y según esta propuesta, la Zona Núcleo Forestal era efectivamente definida como “humedal” y estaba incluida en la sección “Humedales del Delta del Paraná”, subsección “Pajonales y bosques de las islas deltaicas” (Benzaquén et al., 2013).
En la mayoría de las conversaciones con los productores y pobladores de la Zona Núcleo Forestal, nuestros interlocutores plantearon que se enteraron de la existencia del proyecto de Ley de forma casi simultánea con su media sanción en la Cámara de Senadores. La primera vez que este tema emergió fue en la celebración del Día del Isleño del año 2013, que tuvo lugar el 9 de noviembre (cuando ya había obtenido dictamen favorable en comisión, y cuatro días antes de su media sanción en el Senado de la Nación). Allí, los isleños expresaron sus posturas en relación con este proyecto de Ley tanto durante charlas informales como en los discursos públicos que realizaron los representantes de las distintas asociaciones locales. La temática estuvo presente en la mayoría de nuestras conversaciones informales posteriores al evento, y durante varias semanas los pobladores locales nos plantearon sus opiniones sobre esta norma en cada situación en donde surgía la posibilidad.
Inicialmente, sus puntos de vista fueron relativamente homogéneos. Los isleños compartían una postura de oposición a esta norma, la cual era percibida como una amenaza no sólo para la producción agropecuaria sino para la propia persistencia de la población local. En el Día del Isleño del año 2013, realizado en una escuela emplazada en el centro de la Zona Núcleo Forestal, el presidente de una asociación que nuclea a productores de una zona del Delta Entrerriano realizó un discurso público en el que afirmó que
estos proyectos, de continuar la marcha que llevan, nos dejarán marginados de cualquier tipo de actividad, tanto forestal como ganadera. Quienes los han elaborado se han olvidado por completo de que existe una gran producción dentro de estas tierras a la cual se dedica la mayoría de sus habitantes, se olvidan de la existencia de pueblos dentro de este valle fluvial, que tiene la base de su economía en la forestación y la ganadería desde hace más de cien años
Para este orador, la consecuencia del proyecto de Ley sería “arruinar una economía regional de importancia”. En la misma dirección, dos asociaciones de productores forestales capitalizados emitieron un comunicado de prensa alertando que los “proyectos que no contemplen la actividad productiva y social–cultural pueden acentuar el éxodo y terminar con una cultura centenaria” (Argentina Forestal, 2013). De este modo, señalaban los impactos económicos que tendría la norma a la vez que hacían referencia a la necesidad de evitar la intensificación de los históricos procesos migratorios de expulsión, los cuales atraviesan a “la isla” desde mediados del siglo XX. En las semanas siguientes, entrevistas informales y en profundidad con productores familiares empresariales, productores familiares capitalizados y pequeños productores familiares dieron cuenta de que esta postura de oposición era compartida por todos ellos (registro de campo, diciembre de 2013).
La principal crítica esgrimida fue la ausencia de participación de los actores locales que, desde sus puntos de vista, debían haber sido parte del proceso de elaboración de la norma. En el discurso público referido previamente, el orador señaló que “nos llama poderosamente la atención que en ningún momento se nos haya consultado a ningún tipo de productores u organizaciones isleñas sobre el tema”, y lamentó que se le diera más importancia “a un grupo ambientalista de origen extranjero a opinar o ser partícipe de un proyecto que no sabemos bien qué persigue”. Otros se preguntaban cómo podía ser que las organizaciones ambientalistas tuvieran “más predicamento que todos los productores isleños” (entrevista al representante de una organización local, noviembre de 2013). El presidente de una asociación vecinal, por su parte, también hizo foco en la falta de participación de los isleños en las decisiones sobre el futuro del territorio: en su opinión, “cuando se llegue a la ejecución, hay que ejecutar algo de común acuerdo” (entrevista a pequeño productor familiar, diciembre de 2013).
Además, en línea con los cuestionamientos a los “ambientalistas” desarrollados en el tercer apartado del capítulo previo, los isleños señalaban de forma reiterada la falta de reconocimiento de la heterogeneidad territorial del Delta del Paraná contenida en la Ley[36] y que la producción forestal en este humedal tenía bajos impactos ambientales. Finalmente, también cuestionaban las imprecisas referencias a las “actividades tradicionales” (en palabras de un productor familiar empresarial durante una charla informal en octubre de 2015, “depende cómo se interprete”, pero “de a ratos parece que están preservando un zoológico, no un modo de vida”) y la visión negativa que se les daba a los endicamientos y al manejo del agua, a los cuales entendían como necesarios para la producción y la vida en “la isla”. Luego de la media sanción del proyecto de Ley las diferentes asociaciones que nuclean a los isleños (tanto a los de mayor nivel de capitalización como a los pequeños productores familiares) presentaron notas en el Congreso de la Nación solicitando “que se considere la manera de trabajar por parte de los productores desde hace más de 150 años”, pero en las semanas posteriores no recibieron ninguna respuesta así que “hasta ahora es lo mismo que nada” (entrevista personal, diciembre de 2013).
Como complemento de estas críticas, otro aspecto compartido por todos los lugareños a partir de la media sanción de la “Ley de Humedales” fue el énfasis en “lo local”[37]. Esto no era únicamente una forma de auto–reconocimiento sino también una forma de distinción con respecto a los redactores del anteproyecto, quienes –tal y como lo desarrollé en el capítulo previo– eran representados como ilegítimos para tomar decisiones sobre la región (Opotow y Weiss, 2000). Como lo planteó el presidente de una de las principales asociaciones de productores de la región en el Día del Isleño del año 2013 (con un aplauso unánime y fervoroso de todos los presentes), “creo que esto lo tenemos que solucionar desde adentro, porque somos nosotros los que tenemos que opinar de cómo cuidar nuestro Delta” (el resaltado me pertenece). Así, la identificación de los “isleños” con su lugar se constituyó como uno de los argumentos para oponerse a la Ley. Y además, la definición de una postura unificada supuso un momento de configuración de los “isleños” como colectivo de identificación a través de ciertos diacríticos que los homogeneiza (“nosotros hemos creado el Delta”, “somos sexta generación”, los “nacidos y criados” en el Delta) y que constituyó enunciaciones sobre sus vínculos con “la isla”. En los términos de Lolive (2003), se trató de una “territorialización reactiva”[38].
Los técnicos de las agencias estatales de desarrollo rural, por su parte, coincidían en señalar la falta de participación como el eslabón más débil del proyecto de Ley. Desde sus puntos de vista, esto se expresaba en el nulo diálogo con los actores locales no estatales y con los actores estatales con competencias en territorio, como los ministerios de producción de las provincias o las propias agencias estatales en las que ellos trabajaban (registro de campo, abril de 2014; septiembre de 2014; diciembre de 2016). Y, a su vez, eso generaba “visiones totalmente parcializadas del territorio” que le negaban toda legitimidad a la propuesta. Sin embargo consideraban necesaria la producción de una política pública que regulara la transformación de los humedales de todo el país: lo que ponían en cuestión eran las formas particulares en que se había realizado esta propuesta (registro de campo, agosto de 2014; entrevista personal, septiembre de 2014; entrevista personal, febrero de 2016).
Más allá de estas coincidencias generales, no existía una posición unificada respecto del proyecto entre los técnicos y funcionarios estatales: algunos de ellos se sentían más cercanos a los puntos de vista de los isleños, mientras que otros hacían más énfasis en la necesidad de regular de algún modo la transformación de estos ecosistemas. Para algunos de ellos, la falta de participación generaba suspicacias sobre los intereses detrás de la sanción de una ley de estas características e incluso se llegaban a preguntar si todo esto no sería “un negociado” de ciertas ONG ambientales que buscaban “juntar fondos” a través de consultorías (entrevista personal, septiembre de 2014). Otros, en cambio, se preguntaban “si todos aquellos que están en contra de la Ley [haciendo referencia tanto a los isleños como a los técnicos que rechazaban el proyecto de Ley] se tomaron la molestia de al menos leerla” (registro de campo, diciembre de 2013).
En cuanto a los “ambientalistas”, no negaban la validez de los reclamos por la falta de participación local pero sí cuestionaban las razones por las que los isleños se habían expresado unánimemente en contra de la “Ley de Humedales”. Desde sus puntos de vista, aquellos “que tienen intereses [en referencia a las grandes empresas] les llenan la cabeza” a los “pobladores de bajos recursos”, los “asustan” y de ese modo se aseguran de que estos sectores también se opongan a la ley (entrevista personal, noviembre de 2016). Retomando lo planteado en el cuarto apartado del capítulo anterior, otro de los entrevistados planteó que “ahora sale la Ley de Humedales (…) y la gente cree que es en contra de ellos, y no es en contra de ellos”, de modo que achacaba la posición defensiva de los isleños respecto de esta ley al hecho de que “siempre sienten que los están atacando” (entrevista personal, diciembre de 2013).
Así, el conflicto por la “Ley de Humedales” (que emergió con fuerza a fines de noviembre del año 2013) puede ser visto como el punto cúlmine de este antagonismo entre “isleños” y “ambientalistas” en las disputas por la definición de las formas de uso y apropiación del ambiente en la Zona Núcleo Forestal. Este enfrentamiento, que encontraba sus raíces en las décadas de 1990 y 2000 pero que se había constituido abiertamente como tal a partir de los incendios del año 2008, había ganado potencia con el correr de los años a partir de los conflictos en los años 2011 y 2012 por la producción del OTBN en el marco de la “Ley de Bosques” y por el Proyecto de Desarrollo Sustentable del Delta Bonaerense, y a fines de 2013 alcanzó su máximo esplendor con el conflicto en torno a la “Ley de Humedales”.
Conclusiones del capítulo
Como lo planteó Hajer (1995) al analizar las controversias vinculadas con la lluvia ácida en Europa, la conformación de coaliciones discursivas con líneas narrativas antagónicamente constituidas puede expresarse en discursos de política (esto es, definición de problemas de política y posicionamiento de los actores en términos de responsabilidades, afectados, culpables, etc.) opuestos. El análisis que realicé a lo largo de este capítulo, en diálogo con lo analizado en el capítulo anterior, me permitió mostrar las formas particulares en que el enfrentamiento entre las dos coaliciones discursivas antagónicas (“isleños” y “ambientalistas”) se expresó en los procesos de producción de cuatro políticas públicas: el PIECAS–DP, la “Ley de Bosques”, el Proyecto de Desarrollo Sustentable del Delta Bonaerense y la “Ley de Humedales”.
Para ello, caractericé a cada una de ellas por medio de seis dimensiones de análisis: el objetivo general, su autoridad de aplicación, la construcción del ámbito de actuación y la población objetivo, sus referenciales, los instrumentos de acción pública contenidos y el paradigma de desarrollo en que se inscribe. La caracterización de cada política, sintetizada en la tabla 1, evidenció sus diferencias en términos de objetivo general, ámbitos de actuación, target, autoridad de aplicación e instrumentos de política. Además, mostré que todas las políticas públicas producidas en este período explicitaron su inscripción en el paradigma del desarrollo sustentable, pese a la existencia de diferencias sustantivas entre ellas. Es decir, si bien sus referenciales se inscribieron mayormente dentro del paradigma antropocentrista desde lógicas tecnocráticas, cada una tuvo características distintivas. Así, el Proyecto de Desarrollo Sustentable del Delta Bonaerense incorporó referencias explícitas a la sustentabilidad pero se inscribió dentro del paradigma modernizador verde: sus instrumentos se vincularon de forma casi exclusiva con la dimensión productiva, mientras que la dimensión ambiental sólo se incorporó de forma subsidiaria. Por su parte, la “Ley de Bosques” (al igual que el PIECAS–DP) se inscribió dentro del paradigma de la sustentabilidad y propuso una articulación entre la dimensión productiva y la dimensión ambiental en clave tecnocrática y ecoeficientista, pero involucró una retórica preservacionista pese a haber contribuido a la consolidación de la Zona Núcleo Forestal como un espacio productivo orientado al monocultivo de Salicáceas. Finalmente, la “Ley de Humedales” también se inscribió de forma explícita dentro del paradigma de la sustentabilidad, pero lo hizo retomando elementos de sentido de la corriente preservacionista: así, en esta política había un marcado predominio de la dimensión ecológica/ambiental, mientras que lo productivo sólo se incorporó de forma subsidiaria y las prácticas antrópicas se constituyeron principalmente como amenazas para la preservación de los ecosistemas.
Al caracterizar las políticas estatales producidas en este período y evidenciar las estrategias desarrolladas en las interfaces socioestatales por quienes se articulaban dentro de cada bloque a fin de influir en los procesos de formulación e implementación, mostré que las referencias al desarrollo sustentable estuvieron presentes en todas ellas. Así, se evidencia que el discurso de la sustentabilidad es dominante en la Zona Núcleo Forestal del Delta del río Paraná, en los términos de Hajer (1995)[39]: aun cuando era posible reconocer la existencia de dos líneas narrativas antagónicas que apoyaban/rechazaban políticas públicas abiertamente contradictorias entre sí (e.g., la prohibición de endicamientos y la realización de endicamientos), todas las políticas públicas (y sus objetivos, y sus instrumentos, y sus arreglos institucionales propuestos) señalaban de forma explícita su inscripción bajo dicho paradigma. Sin embargo, esto no implicó la eliminación de las diferencias en las líneas narrativas constitutivas de cada coalición discursiva. De hecho, el análisis etnográfico evidenció que las disputas entre los bloques antagónicos se expresaron en cada interfaz socioestatal y que, cuanto menos en este período inicial del conflicto, los puntos de articulación entre ellos fueron inexistentes. A modo de síntesis, la figura 15 esquematiza el argumento reseñado en este capítulo.
Política pública | PIECAS–DP | Proyecto de Desarrollo Sustentable del Delta Bonaerense |
Ámbito de actuación | Territorio PIECAS–DP (~ Delta del Paraná) | Secciones I a IV de islas del Delta Bonaerense |
Objetivo general | Coordinación interinstitucional e interjurisdiccional de políticas, programas, proyectos y acciones para la promoción e implementación de la conservación, el desarrollo sostenible y la restauración de los humedales del Delta del Paraná | Contribuir al crecimiento de los ingresos de los pequeños y medianos productores del Delta del Paraná, a través de un incremento de la producción y el mejoramiento de la competitividad de las actividades productivas de la región |
Población objetivo | Los beneficiarios “directos e indirectos” son “más de quince millones de argentinos” | 274 pequeños y medianos productores del Delta del Paraná (y 4500 beneficiarios directos) |
Construcción de los pobladores locales | Sujetos a disciplinar (a fin de que dejen de lado sus prácticas “insostenibles” y se constituyan como sujetos ambientalmente responsables) | Población positiva (que merece ser beneficiaria de políticas públicas) y dependiente (con escaso poder político) |
Autoridad de Aplicación | Comité Interjurisdiccional de Alto Nivel para el Desarrollo Sostenible en la Región del Delta del Paraná (nueva arquitectura institucional) | Ministerio de Agricultura, Ganadería y Pesca de la Nación / Dirección Provincial de Islas |
Instrumentos de acción pública | No definió instrumentos de política (sólo produjo documentos diagnósticos: línea de base + evaluación ambiental estratégica) | Construcción de infraestructura (alteos transitables, balsas, dragado, conectividad), asistencia y capacitación a la población objetivo, fortalecimiento institucional de la DPdI, realización de inventarios y constitución de una red de monitoreo ambiental |
Paradigma de desarrollo | Sustentable, en clave ecoeficientista | Modernizador verde (pero con referencias explícitas a la sustentabilidad en su título) |
Tabla 1. Esquema comparativo de las cuatro políticas públicas bajo análisis
Fuente: elaboración propia
Política pública | “Ley de Bosques” | “Ley de Humedales” |
Ámbito de actuación | Provincia de Buenos Aires | Nacional |
Objetivo general | Establecer las normas complementarias para la conservación y el manejo sostenible de los bosques nativos de la provincia de Buenos Aires y aprobar el OTBN bajo los términos de la Ley Nacional 26.331 | Establecer los presupuestos mínimos para la conservación, protección, restauración ecológica y uso racional y sostenible de los humedales |
Población objetivo | La “sociedad” | La “sociedad” |
Construcción de los pobladores locales | De “los principales que estaban en contra de nuestro mapa” a “nuestros principales aliados” | De forma implícita, como sujetos que afectan la integridad ecológica de los humedales – sujetos a controlar |
Autoridad de Aplicación | Organismo Provincial para el Desarrollo Sostenible y Ministerio de Agroindustria | SAyDS (y autoridades provinciales de aplicación en las normas complementarias) |
Instrumentos de acción pública | Ordenamiento ambiental del territorio, evaluación de impacto ambiental y régimen económico de promoción del desarrollo sustentable (Programa provincial de bosques nativos –Planes de conservación y Planes de manejo sostenible– y Fondo provincial de bosques nativos) | Ordenamiento ambiental del territorio, evaluación de impacto ambiental y régimen económico de promoción del desarrollo sustentable (Fondo nacional de humedales) |
Paradigma de desarrollo | Sustentable, en clave ecoeficientista (pero con retórica preservacionista – “los bosques nativos del Delta están todos pintados de rojo”) | Sustentable, con elementos en clave preservacionista |
Tabla 1 (continuación). Esquema comparativo de las cuatro políticas públicas bajo análisis
Fuente: elaboración propia

Figura 15. Red de análisis del proceso de producción de políticas públicas (2008–2013)
Fuente: elaboración propia vía Atlas.Ti 7
A modo de cierre de este capítulo, cabe señalar que una de las preocupaciones centrales de los análisis de los referenciales de las políticas públicas es su estabilidad a lo largo del tiempo (Bejarano Mayorga, 2012). En ese sentido, el análisis aquí realizado evidenció que ni la movilidad de la política ni las interfaces socioestatales generaron cambios en los referenciales de cada política pública en el período bajo análisis. Pero, en términos comparativos, lo que también se hizo evidente es la inconsistencia entre los referenciales de las diferentes políticas públicas: en otras palabras, las representaciones de la realidad sobre la cual se quiere intervenir en cada caso resultaban contrapuestas entre sí, y eso a su vez se expresaba en los instrumentos de acción pública propuestos por cada una. Así, mientras los isleños y los técnicos de instituciones estatales de desarrollo celebraban que el Proyecto de Desarrollo Sustentable del Delta del Paraná haría posible la construcción de cincuenta kilómetros de alteos transitables (lo que suponía incrementar la superficie endicada en un 20%) para contribuir al crecimiento de los ingresos de los pequeños y medianos productores del Bajo Delta bonaerense, los “ambientalistas” impulsores de la “Ley de Humedales” celebraban que su sanción supondría la prohibición total de realizar nuevos diques. Aunque ambas indicaran explícitamente su inscripción en el marco de la sustentabilidad, la contradicción entre los instrumentos de política era evidente.
Sin embargo, esto no derivó en una ‘contradicción situada’[40] en términos de implementación de las políticas públicas. Y es que, como resultado de la configuración singular de las disputas entre “isleños” y “ambientalistas” por el desarrollo sustentable de la Zona Núcleo Forestal, ambos bloques demostraron ser capaces de obturar la implementación de aquellas políticas públicas que consideraban problemáticas, mas no de promover aquellas que apoyaban[41]. Así, el Proyecto de Desarrollo Sustentable del Delta Bonaerense no se llevó a cabo debido a la presión de los “ambientalistas” –entre otros factores–, la discusión por la “Ley de Humedales” se paralizó hasta la pérdida de estado parlamentario debido a la presión de diferentes sectores productivos (del Delta del Paraná y de otras regiones del país) –aunque se retomaría nuevamente al inicio del próximo período legislativo– y el PIECAS–DP sólo intentó un fortalecimiento de la trama institucional (con modestos resultados) y no tuvo ningún tipo de implicancia territorial –más allá de sus periódicos anuncios de supuestos relanzamientos–. De esta forma, el resultado de la configuración del conflicto en esta primera etapa era la reproducción de una dinámica inercial.
Como lo planteé hasta este punto, el antagonismo entre “isleños” y “ambientalistas” en las disputas por la definición de las formas de uso y apropiación del ambiente en la Zona Núcleo Forestal alcanzó su máximo esplendor a fines de 2013, con el enfrentamiento público en torno a la “Ley de Humedales”. En el siguiente capítulo me centraré en mostrar el proceso de desactivación de este conflicto, a través del surgimiento de nuevas formas de articulación entre ciertos “isleños”, técnicos de agencias estatales y “ambientalistas”.
- Esta categoría es utilizada por Lascoumes y Le Galès (2009) para referir a las formas específicas en que materializan las acciones de los gobiernos en el territorio.↵
- A modo de ejemplo, la caracterización del espacio como “isla” en una política dada no sólo representa la imposición de una forma de construcción de la realidad sobre la que se quiere intervenir (en desmedro de referenciales otros, como su caracterización como “humedal”), sino que implica también la producción de instrumentos específicos asociados a dicha construcción. A diferencia de una política constituida en clave de “islas” (como la Ley Provincial 3.534 de 1914 mencionada en el capítulo 3), resulta inconcebible pensar que una política constituida en clave de “humedales” refiera a la necesidad de “proteger a las tierras de quedar bajo el agua” o que normalice la construcción de endicamientos destinados “a proteger las fracciones endicadas contra las invasiones de las aguas”, como lo hacía dicha norma. ↵
- Esto implica asumir como punto de partida que el campo no es una unidad espacial claramente delimitada, y que la implementación de una etnografía multisituada es un requisito ineludible (Shore y Wright, 1997). ↵
- Lo que subyace a este tipo de lógicas, como señala Arzeno (2019), es la idea del Estado como una entidad capaz de garantizar, en base a la concurrencia del saber experto y a una organización técnico-administrativa eficiente, un ordenamiento acorde a los intereses generales de la sociedad en determinado momento.↵
- Lo cual, como planteé en el capítulo anterior, omite que los bienes y servicios ecosistémicos que provee el humedal son desigualmente apropiados y oculta la existencia de desservicios ecosistémicos (Berbés Blázquez et al., 2016; Vaz et al., 2017).↵
- Nos referimos al proyecto de ley S–835/12 presentado por los Senadores Giustiniani, Juez, Linares, Morandini y Estenssoro y al proyecto de ley D–753/17 presentado por los Diputados Ciciliani, Binner, Giménez, Riccardo, Masso, Alonso y Soraire. Ambos proyectos suponían darle fuerza de ley a la creación del CIAN y dotarlo de presupuesto específico, a fin de que pudieran llevar a cabo acciones que les permitieran alcanzar sus objetivos.↵
- Aunque no el único, ciertamente. Lo propio puede plantearse respecto de la institucionalización de la Dirección Provincial de Islas, que retomaré algunas páginas más adelante. Y también la Ley Nacional 25.562 de Presupuestos Mínimos de Protección Ambiental para Control de Actividades de Quema encuentra su origen en los incendios de 2008. Analizar sistemáticamente las productividades de este conflicto en la Zona Núcleo Forestal (y más ampliamente en el Delta del Paraná) es, en este sentido, una tarea aún pendiente.↵
- El Delta del Paraná estaba comprendido en su totalidad dentro del “territorio PIECAS–DP”, aunque éste le excedía en aproximadamente 5000 km2.↵
- A su vez, previamente había existido una Dirección de Islas (creada a través del Decreto 3101/06) en el marco de la Subsecretaría de Asuntos Municipales dependiente del Ministerio de Gobierno, pero con objetivos mucho más acotados al ser una estructura de menor rango.↵
- A partir del año 2016 pasó a denominarse Dirección de Desarrollo del Delta, Bosques y Forestación (según Decreto 78/16), y en la actualidad se denomina Dirección Forestal.↵
- Esto es reconocido por diferentes actores estatales y no estatales, incluyendo a técnicos de la propia Dirección que en entrevistas informales reconocieron su frustración por estar “todo el día en reuniones” y no lograr llevar adelante ninguna de las “mil propuestas presentadas” (registro de campo, julio de 2019).↵
- El proceso de institucionalización de la Ley de Bosques en la Provincia fue analizado en el marco de mi tesis de maestría (Straccia, 2019) y en artículos relacionados publicados posteriormente (Straccia, 2021a, 2021b), de modo que esta sección constituye una síntesis adaptada de lo trabajado allí.↵
- Así, se buscaba evitar que el incremento de la superficie de bosque implantado se lograra a expensas de avanzar sobre los bosques nativos remanentes. Para las zonas definidas como verdes (esto es, presencia de bosque nativo de bajo nivel de conservación, con posibilidad de llevar adelante actividades productivas) también se podía aplicar para recibir los subsidios correspondientes: además del plan establecido en la Ley de Promoción Forestal debían presentar también una Evaluación de Impacto Ambiental ante el OPDS, y si obtenían la aprobación se procedía con los trámites usuales para el otorgamiento de los subsidios.↵
- En los términos de Figueroa (2020), quien analizó las estrategias desarrolladas por los actores que conforman lo que denominó coalición proteccionista a fin de favorecer la sanción de leyes ambientales, la participación en este tipo de espacios (en estas interfaces socioestatales) son ‘estrategias institucionales’. Esto es, acciones que actores estatales y no estatales desarrollan en los ámbitos institucionales de formulación de políticas: la articulación para producir un OTBN (como en el caso de la “Ley de Bosques”) o la participación en comisiones legislativas en los que se debate el dictamen respecto de un proyecto de ley (como lo mostraré en el caso de la “Ley de Humedales”) son dos ejemplos claros de este tipo de estrategias.↵
- Para más detalles sobre las características de esta primera propuesta, ver Straccia (2021a).↵
- Tanto Marcos como Carlos son seudónimos.↵
- Según Yanow (2015), el análisis interpretativo de las políticas públicas implica también analizar la producción de sentidos en dichos procesos. En esa dirección, el análisis de los espacios en los cuáles se producen las interfaces socioestatales no puede ser soslayado a fin de comprender cuáles sentidos son producidos y de qué maneras.↵
- Poner “los pies en la tierra” refería no sólo a un modo de confrontar con el uso de la interpretación de imágenes satelitales como forma de construcción del inventario, tal y como se había hecho al momento de generar la primera propuesta de OTBN, sino también de disputar la legitimidad de los “ambientalistas” (en tanto outsiders) en este proceso.↵
- Según dicho técnico, esa diferencia “filosófica” (“y política”) se resumía en que esto investigadores tenían una perspectiva conservacionista, mientras que ellos tenían una perspectiva orientada al manejo sustentable.↵
- Para su caracterización y análisis, ver Straccia (2019) y Straccia (2021b).↵
- Y aunque generalmente hacemos énfasis en la movilidad vertical unidireccional de las políticas, la movilidad ocurre en ambas direcciones (además de en sentido horizontal). De hecho, según los técnicos del OPDS entrevistados, la propia definición nacional de ‘bosque nativo’ (formalizada a través de sucesivas resoluciones del Consejo Federal de Medio Ambiente) sufrió numerosas modificaciones a lo largo del tiempo a partir de los procesos de formulación e implementación de las sucesivas normas provinciales complementarias.↵
- Es decir, las mismas secciones donde Galafassi (2001) realizó su investigación doctoral. Como mostraré en este subapartado, la lógica modernizadora de este proyecto probablemente sería una evidencia adicional de la existencia del proceso de pampeanización para dicho autor.↵
- La evaluación técnica de la Reserva de Biósfera Delta del Paraná realizada por Díaz Galán y Tort (2010) se insertó dentro de este componente, y fue producida con el fin de producir recomendaciones que orientaran las inversiones realizadas en el marco de este proyecto.↵
- Sintéticamente, las autoras plantean la existencia de cinco tipos ideales de arreglos participativos en los proyectos ambientales: instructivos (liderados unidireccionalmente por las instituciones estatales), consultivos (cogestionados en sentido lato, pero liderados por las instituciones estatales), cooperativos (cogestionados en sentido estricto), asesorativos (cogestionados en sentido lato, pero liderados por grupos locales) e informativos (liderados unidireccionalmente por grupos locales). ↵
- El 13 de abril de 2009, la entonces presidenta había visitado el Delta sanfernandino y anunciado la prórroga de la Ley 25.080 de Promoción Forestal (El Tigre Verde, 2009). Allí, junto al gobernador Daniel Scioli, también habían manifestado el interés por duplicar la superficie forestada en la región.↵
- Este camino, que sería a la altura de Puente Zárate–Brazo Largo, supondría la reapertura de una vía de comunicación entre “la isla” y el “continente” que fue utilizada hasta 1983, pero que después de “la marea” dejó de estar abierta (“se cortó el camino”, en términos locales) de forma poco clara. De hecho, se trata de una las demandas centrales de la Asociación Civil Isleños Unidos II, que en los últimos años ha comenzado la construcción de una nueva traza con el financiamiento del Municipio de Campana.↵
- Los conflictos en la Zona Núcleo Forestal del Delta Bonaerense del río Paraná expresados a lo largo del proceso de institucionalización de la “Ley de Humedales” fueron analizados en el marco de mi tesis de maestría (Straccia, 2019), de modo que esta sección constituye una síntesis adaptada de lo trabajado allí.↵
- Sin embargo, esto no implica afirmar que la propuesta de regular las formas de uso y apropiación del ambiente en los humedales de todo el país representó una estrategia a fin de lograr este objetivo en un territorio específico, el Delta del Paraná. Como lo planteamos en otros lados, la perspectiva dominante en el discurso ambiental hegemónico define al espacio físico como soporte/contenedor (Massey, 2009) y el fin es conservar el atributo (‘humedal’), de modo que el Delta del Paraná sólo sería uno de los espacios físicos que lo contienen (Straccia e Isla Raffaele, 2020; Straccia et al., 2021). ↵
- En Argentina, cuando un anteproyecto es presentado en una de las cámaras legislativas (en este caso, la Cámara de Senadores), éste es tratado inicialmente en una sesión ordinaria y se lo asigna a alguna/s de la/s comisión/es que forman parte de la Cámara. Es al interior de cada Comisión donde los especialistas y otros individuos e instituciones participan del debate. Luego la Comisión genera uno o más dictámenes (según haya o no consenso), el proyecto es elevado a la Cámara de origen y puesto a consideración de los legisladores. En caso de que sea aprobado el proyecto de ley gira a la Cámara restante, donde es debatido en la Comisión homónima. Esta nueva comisión realiza sus propias instancias de debate y genera su/s dictamen/es, y el proyecto es tratado en sesión. En caso de ser aprobado, recién ahí es elevado al Poder Ejecutivo para que lo promulgue y se convierta en ley.↵
- Como lo planteé previamente, qué serían los “procesos culturales de los humedales” es una pregunta a la que aún no encontré respuesta (habida cuenta de que refiere a los dos elementos constitutivos de un par dicotómico). ↵
- Aunque en el proyecto unificado sólo se planteó que “podrán realizarse en los humedales todos aquellos aprovechamientos tradicionales que no afecten su funcionamiento y sean compatibles con los objetivos de la presente ley”, uno de los anteproyectos presentado (S–3487) definía a las actividades tradicionales como aquellas llevadas a cabo “históricamente por comunidades originarias y campesinas, que se adaptan al funcionamiento ecológico del humedal”. Sin embargo, esa definición fue eliminada al momento de la unificación.↵
- En cambio, esta misma ONG sí aceptaría que la producción forestal sea considerada una actividad tradicional en los siguientes años. Volveremos sobre este punto en el próximo capítulo.↵
- Por esa razón, la autoridad de aplicación de la ley nacional sería la SAyDS. Sin embargo, como toda ley de presupuestos mínimos, podría luego sufrir mutaciones en el movimiento escalar de la política. De hecho, esto mismo se había reflejado en la “Ley de Bosques”: en la ley nacional de presupuestos mínimos la autoridad de aplicación es el MAyDS, pero cada provincia definió cuál fue la autoridad de aplicación de la norma provincial complementaria – en el caso de Buenos Aires, por ejemplo, son el OPDS y el Ministerio de Asuntos Agrarios.↵
- Dado que los isleños demandaban (y continúan demandando) la construcción de “alteos transitables” (tal y como lo mostré en el subapartado previo al analizar el Proyecto de Desarrollo Sustentable del Delta Bonaerense), es evidente que las posiciones de ambos bloques resultaban contrapuestas. ↵
- Cabe señalar que si bien aquí nos focalizamos en las respuestas de los isleños de la Zona Núcleo Forestal a partir de la media sanción de la “Ley de Humedales”, también se expresaron otros procesos de respuesta en otras regiones del país, tal y como lo han estudiado Romero Acuña (2021a) en Santa Fe o De Bianchetti y Chalup (2020) en Corrientes, por ejemplo.↵
- Algo lógico, por cierto, tratándose de una ley nacional de presupuestos mínimos.↵
- Y es que, como lo señalé en capítulos previos, “la isla” representa el ‘lugar’ de los “isleños”, en el sentido dado por Escobar (2000). “La isla” es una categoría que hace referencia a una forma de espacio vivido y enraizado, y las prácticas de los “isleños” son basadas-en-el-lugar (place–based), en tanto producto de los años de habitarla (Ortiz, 2021).↵
- Según el autor, una territorialización puede ser calificada como ‘reactiva’ cuando se expresa a partir de la yuxtaposición conflictiva de territorialidades – usualmente, a partir de una situación de conflicto emergente con actores considerados externos. Las territorializaciones reactivas suelen dar lugar a formas discursivas y materiales que les confieren cierta homogeneidad y coherencia interna, a la vez que marcan activamente la diferencia con las territorialidades otras.↵
- Para este autor, un discurso es dominante en el dominio de las políticas públicas cuando se cumplen dos condiciones: a) hay institucionalización del discurso (esto es, se traduce en políticas concretas y arreglos institucionales específicos); y b) hay estructuración del discurso (esto es, cuando la credibilidad de los actores en ese dominio específico depende de su capacidad de anclar sus enunciados en los postulados y las categorías de dicho discurso).↵
- Utilizo esta categoría siguiendo a Arzeno y Ponce (2013), quienes la utilizan para referir a la superposición contrapuesta y conflictiva de las políticas públicas en un contexto espacial–temporal específico.↵
- Con la única excepción de la “Ley de Bosques”, donde los argumentos jurídicos y la retórica preservacionista fueron utilizados por los legisladores para legitimar la sanción de una ley que se vio fuertemente influencia por el lobby de los grandes desarrolladores inmobiliarios en otras partes de la provincia de Buenos Aires (Straccia, 2019).↵







