Nuestros cursos:

Nuestros cursos:

4 “Isleños” vs “Ambientalistas”

La constitución de bloques antagónicos (2008–2013)

There is an inherent contradiction here. In order to achieve conservation as conservation practitioners see it, one cannot have development as Gimi see it; the two imaginaries of the future are completely different. One is about keeping an imaginary past and one is about striving for an imaginary future, and they both determine how people experience what is actually accessible to them: the present (West, 2006: p. 217)

Introducción

En el capítulo precedente argumenté sobre la necesidad de historizar las formas de producción y apropiación del espacio que son puestas en tensión en el marco de un conflicto dado. Por esa razón, realicé un recorrido histórico por los siglos XIX y XX que permitiera comprender el carácter situado de las prácticas productivas y de vida cuya sustentabilidad es cuestionada en la actualidad por parte de ciertos actores sociales. En este capítulo, el objetivo es analizar la conformación de la arena de conflicto y la constitución de dos coaliciones antagónicas en torno al desarrollo del área actualmente denominada Zona Núcleo Forestal en el período 2008–2013.

En primer lugar, mostraré que los incendios ocurridos durante el año 2008 operaron como hito fundante del conflicto y favorecieron la emergencia y consolidación de la cuestión ambiental en el Delta del Paraná en la agenda pública e institucional. Señalaré cuáles fueron sus consecuencias en términos ecológicos y daré cuenta de las perspectivas de los “isleños” y de los “ambientalistas” sobre quiénes eran sus responsables.

Posteriormente, analizaré las acciones desarrolladas por las agencias estatales que operan en territorio para mostrar cómo el discurso ambiental fue paulatinamente incorporado en la lógica de la producción forestal y silvopastoril. Sostendré que la preocupación por la cuestión ambiental se inscribió en el paradigma de la sustentabilidad, y que la incorporación se produjo bajo postulados de la corriente ecoeficientista.

Finalmente, evidenciaré que en este período se conformaron dos coaliciones discursivas antagónicamente constituidas en torno al modelo de desarrollo al que debía propender la región, generándose una situación de conflicto entre ambos bloques (“isleños” vs “ambientalistas”). Para ello, analizaré los modos en que cada actor procuró imponer una forma específica de construcción del problema, reconociendo que esto implica una particular asignación de responsabilidades, culpabilidades y amenazas. Para ello, y dado que las posiciones se construyen relacionalmente, no sólo daré cuenta de sus afirmaciones sino que también mostraré las maneras en que rebatían los argumentos del bloque contrario. De este modo, en el tercer apartado señalaré que los productores locales (así como los técnicos y funcionarios de instituciones estatales orientadas a la promoción de la forestación y la actividad silvopastoril) se articularon en torno a la coalición “isleños”, y analizaré sus argumentos para caracterizar como adecuadas sus prácticas productivas y de vida en “la isla”. Y en el cuarto y último apartado analizaré los argumentos de aquellos definidos por los lugareños como “ambientalistas” para sostener que dichas prácticas suponían la destrucción de “el humedal” y señalaré cuáles eran las prácticas definidas como sustentables, así como las representaciones sobre el “ser isleño” asociadas a este tipo de planteos.

“Fuego en las islas”: la emergencia de la cuestión ambiental en la Zona Núcleo Forestal como issue

Numerosos autores postulan que a partir de los incendios en las islas del año 2008 la cuestión ambiental del Delta del río Paraná se constituyó como un tema relevante en la agenda pública (Gastellu, 2016; Vizia, 2012). La ocurrencia de incendios masivos en el Delta bonaerense, santafesino y entrerriano, no sólo en el año 2008 (Kandus et al., 2009b) sino también en el trienio 2020/2022 (Barrios, 2022; MAyDS, 2020, 2021), afectaron a grandes superficies del sector insular. Además, pusieron el tema en agenda en las áreas metropolitanas adyacentes a los sectores de islas (Astudillo Pizarro y Fernetti, 2020) y dieron pie al surgimiento de organizaciones no gubernamentales que demandan su fin y abogan por la protección de los humedales de la región (Romero Acuña, 2021a). Sin embargo, como veremos a continuación, ni los incendios ni las respuestas de las poblaciones locales han sido homogéneas en todo el Delta del Paraná, de modo que todo análisis sobre la conflictividad ambiental en la región debe ser necesariamente situado. En esta tesis nos focalizamos específicamente en comprender la emergencia de la cuestión ambiental en la Zona Núcleo Forestal del Delta bonaerense del río Paraná.

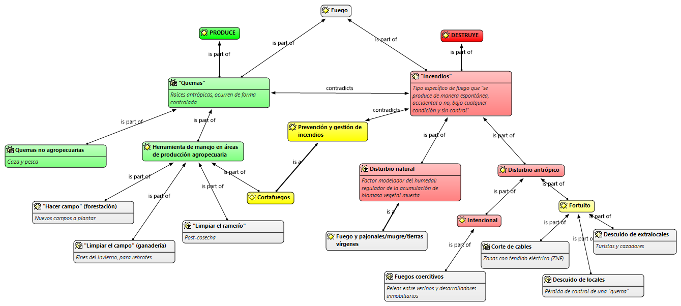
Como planteamos en Pizarro y Straccia (2022), lo primero que cabe señalar es que fuegos, incendios y quemas son categorías locales no sinonímicas. De acuerdo con unos de los técnicos entrevistados, el incendio es un tipo específico de fuego que “se produce de manera espontánea, accidental o no, bajo cualquier condición y sin control. Causa daños importantes al ambiente, suelo e infraestructura, a menudo con pérdidas económicas, y en casos más severos [con] pérdidas humanas” (entrevista virtual, mayo de 2022). En cambio, las quemas tienen raíces antrópicas y ocurren de forma controlada. Así, como mostraré a continuación, en las islas existen diferentes causantes del fuego que, a su vez, pueden o no generar incendios.

Las caracterizaciones ecológicas del Delta del Paraná postulan que el fuego puede ser considerado un disturbio ‘natural’ del paisaje insular, que opera como un factor regulador de la acumulación de biomasa vegetal muerta y que favorece la biodiversidad (Kandus et al., 2009b)[1]. Bajo esta premisa, la alta productividad primaria de este tipo de ecosistemas en períodos húmedos genera acumulación de materia orgánica que se incendia en períodos secos sin necesidad de que haya intervención humana (Gaute et al., 2013; Kunst et al., 2013). En otras palabras, el fuego y el agua serían los dos modeladores de este ambiente y estarían íntimamente relacionados entre sí, asociados a su vez con procesos climáticos definidos por la circulación general de la atmósfera en el marco de la Cuenca del Plata que determinan la ocurrencia de ciclos húmedos y secos que abarcan décadas (Primost, 2016). Los estudios agronómicos de mediados del siglo XX daban cuenta de la ocurrencia de este tipo de incendios de origen natural, especialmente en pajonales, y destacaban la amenaza que representaba para las plantaciones aledañas (Alonzo, 1959). A lo largo de nuestro trabajo de campo, varios isleños refirieron a este tipo de incendios y recordaron situaciones en las que habían visto desde su casa cómo la caída de un rayo había disparado incendios de diferente magnitud. Dentro del dualismo naturaleza/cultura característico de los estudios ecológicos, el fuego (en tanto disturbio natural) sería un elemento propio de la naturaleza.

Los estudios ecológicos plantean también que el fuego es un elemento propio de la cultura/sociedad, dado que las quemas (fuegos controlados de origen antrópico) son reconocidas como práctica históricamente utilizada en la caza de fauna silvestre (Bó y Quintana, 1999) y como herramienta de manejo en áreas de producción agropecuaria en la región (Salvia et al., 2012). Utilizada en agosto/septiembre, la quema es una práctica asociada a la ganadería que permite “limpiar el campo”, es decir, eliminar las especies de bajo valor forrajero y favorecer el crecimiento de especies palatables. Como práctica asociada a la forestación, la quema es utilizada para “hacer campo”[2]: especialmente en áreas forestales bajo manejo limitado, luego de extraída la madera (y antes de iniciar una nueva plantación) se prende fuego a los residuos forestales[3]. Estas quemas pueden realizarse a través de diferentes técnicas, pero siempre bajo ciertas condiciones consideradas localmente apropiadas: si son realizadas en condiciones subóptimas (lo que implicaría hacerlas en períodos de seca, en días con temperaturas superiores a los 30 grados y/o en días con vientos de intensidad media o fuerte), los isleños reconocen que pueden descontrolarse y afectar áreas adyacentes. Por lo tanto, el fuego es también un elemento de carácter sociocultural, cuyas prácticas no sólo se vinculan a saberes ancestrales sino que también están pautadas por una racionalidad técnica que los complementa (Pizarro y Straccia, 2022). Aquí también se incluyen las quemas prescritas comprendidas en la normativa nacional y de algunas provincias[4].

Aunque parezca paradójico, las quemas también son utilizadas como una herramienta de prevención de incendios, especialmente en épocas de sequía. A través de quemas controladas en superficies reducidas se busca evitar la acumulación de materia seca y prevenir la ocurrencia de incendios que puedan afectar a quienes viven y desarrollan sus actividades productivas en las islas, o cuanto menos disminuir su severidad e intensidad en casos de que éstos ocurran (Kunst et al., 2013). En el marco de una tesis doctoral en otra zona del Delta del Paraná, la investigación de Millán et al. (2019) dio cuenta de los modos en que los pobladores locales construyen el territorio a través del uso del fuego en las islas santafesinas. En la Zona Núcleo Forestal, y más allá de la breve síntesis aquí propuesta a partir de los registros de campo y que también hemos desarrollado en Pizarro y Straccia (2022), las formas locales de uso del fuego desde las perspectivas de los propios isleños y su relación con los procesos de construcción del territorio no han sido sistemáticamente estudiadas hasta el momento, y una investigación de esta índole podría luego articularse dentro de un análisis comparativo entre las diferentes áreas del Delta paranaense.

Además de los incendios naturales y las quemas antrópicas (como práctica productiva y como herramienta de gestión del fuego), los isleños señalaron que existen otros tres motivos que explican la ocurrencia de “fuego en las islas” y producen incendios. La tercera razón es el corte accidental de cables en aquellas zonas del Delta del Paraná donde hay energía eléctrica, como lo es buena parte de la Zona Núcleo Forestal. Aun cuando se procura mantener “limpias” las superficies cercanas al tendido eléctrico para reducir la probabilidad de ocurrencia de incendios en caso de corte de cables, muchos isleños señalaron haberse visto afectados por esta cuestión. Además, la existencia de quintas abandonadas atravesadas por el tendido eléctrico profundiza este riesgo, puesto que allí mantener “limpia” la traza es muy dificultoso. En cuarto lugar, los incendios también tienen su origen en zonas donde llegan personas que no son isleños (sea por vía fluvial o terrestre), como turistas, pescadores ocasionales o cazadores furtivos. Generalmente de manera no intencional y por descuidos (como fuegos mal apagados o colillas de cigarrillos), la negligencia de quienes no habitan en “la isla” puede generar incendios.

Finalmente, algunos de nuestros entrevistados hicieron referencia a una quinta causa de incendios que, entienden, puede ser especialmente problemática a futuro: el avance del negocio inmobiliario. En esos casos, la ocurrencia de fuegos de manera consecutiva en una misma área puede ser vista como una estrategia de coerción (como una forma de presionar a los pobladores locales para que vendan sus tierras), e investigaciones en otras partes del Delta bonaerense dan cuenta de este tipo de prácticas como estrategia coercitiva de los desarrolladores inmobiliarios (Astelarra, 2017).

En la Zona Núcleo Forestal esta problemática parece ser relativamente marginal, pero es una amenaza latente: técnicos y funcionarios de distintas instituciones estatales plantearon su preocupación por el hecho de que en áreas del municipio de San Fernando hubo ofrecimientos de compra de terrenos a pobladores locales con el fin de establecer urbanizaciones y clubes de pesca (registro de campo, noviembre de 2017), mientras que en Campana hay “isleños de quinta generación” que están sufriendo “persecución y hostigamiento” por parte de un “grupo desarrollista” que se propone llevar adelante un “megaproyecto inmobiliario” en la zona (La Auténtica Defensa, 2017). Más aún, existen informes de consultoría del municipio de Campana que destinan numerosas páginas a explicar las potencialidades del sector insular en términos de desarrollo inmobiliario (Pons, 2008), en las cuales se afirma que es necesario sugerir “ejes de desarrollo inmobiliarios” y que “plantearlos es inevitable, ya que de no hacerlo [el avance inmobiliario] se dará en forma espontánea al ir expandiéndose las actividades desde los nodos, debido al crecimiento económico de la región” (p. 108). Así, bajo el argumento de la inevitabilidad, la potencialidad del negocio inmobiliario es producida activamente por ciertos actores municipales y se constituye como una amenaza en la región[5].

Retomando las causas que explican los fuegos en las islas del Delta del Paraná, entonces, esquemáticamente serían cinco: 1) incendios de origen natural; 2) incendios de origen fortuito, por corte de cables en zonas con tendido eléctrico; 3) quemas de origen antrópico, realizadas por isleños bajo condiciones controladas; 4) incendios de origen antrópico, inadvertidamente realizados por actores extralocales; y 5) incendios de origen antrópico, intencionadamente realizados por actores extralocales asociados a actividades extractivistas como los emprendimientos inmobiliarios. Así, la distinción entre “quemas” (antrópicas y controladas) e “incendios” (siempre descontrolados, independientemente de su origen) es central para cuestionar aquellas miradas que simplifican una situación compleja y plantean que el fuego en las islas, por definición, destruye. Para los isleños, el fuego (a través de las “quemas”) es una herramienta de manejo, una práctica productiva y de vida en las islas. De hecho, representantes de organizaciones locales han planteado públicamente la necesidad de lograr un manejo ecológica y socialmente aceptable del fuego, tomando como eje la trilogía fuego–gente–ecosistemas (García Conde, 2013): para ellos no se trata de suprimirlo sino de gestionarlo, pues lo que destruye no es el fuego sino el fuego fuera de control – esto es, el “incendio”. Todo lo presentado hasta aquí se sintetiza en la siguiente red (figura 8):

Diagrama  Descripción generada automáticamenteFigura 8. Red de análisis de registros en torno al fuego

Fuente: elaboración propia vía Atlas.Ti 7

Más allá de sus múltiples posibles causas, diferentes investigaciones coinciden en postular que los grandes incendios (como los de 2004, 2008, 2012 y 2020/2022) se explican por la interacción entre factores climáticos y productivos (González, 2010; Kandus et al., 2009b; Taller Ecologista, 2010)[6].

Respecto de los factores climáticos, la combinación de precipitaciones escasas y bajante del río Paraná en épocas de sequía no sólo supone mayor probabilidad de ocurrencia de incendios de origen natural sino que también tiene como consecuencia que “un fuego iniciado en un momento inoportuno pueda causar un incendio de grandes dimensiones”, según un técnico del INTA (mayo de 2022). En palabras de Barrios (2022), las condiciones hídricas anómalas generan las condiciones ideales para la ocurrencia de incendios.

Respecto de los factores productivos, diferentes estudios sostienen que la expansión de la actividad ganadera en el sector de islas es el principal factor que aumenta la frecuencia e intensidad de los incendios. Este argumento se ancla en la afirmación de que entre 1997 y 2007 la cantidad de cabezas de ganado en el Delta del Paraná se multiplicó por diez –de 160.000 a 1.500.000– y hubo cambios en los modos de producción: la ganadería extensiva, de baja carga y con un carácter estacional[7] cedió paso a un esquema intensivo, de alta carga y asociado a sistemas de control del agua a través de terraplenes u obstrucciones de cursos de agua (Quintana et al., 2014). Sin embargo, es necesario aclarar que esta transformación se observaba tanto en el Delta Superior como en el Delta Medio entrerriano, pero no en el Bajo Delta bonaerense. De hecho, en la Zona Núcleo Forestal este esquema no se reproducía: como lo señalé en el capítulo previo, la ganadería se consolidó como una actividad subsidiaria de la producción forestal y, en gran parte, es utilizada precisamente como una herramienta de manejo para la prevención de los incendios.

En este contexto, la magnitud de los incendios ocurridos en el Delta del Paraná en el transcurso del año 2008 alcanzaría un nivel nunca visto hasta ese momento. La sequía a escala regional y la bajante extraordinaria del río Paraná (Kandus et al., 2009b) favorecieron la ocurrencia de incendios masivos, independientemente de su origen. En diciembre de 2007 comenzaron a registrarse algunos focos y por unos meses se mantuvieron dentro de niveles relativamente estables, aunque elevados. Sin embargo, en abril de 2008 la cantidad de incendios creció exponencialmente. A partir del uso de imágenes satelitales, Kandus et al. (2009b) compararon el número de focos de incendios en el Delta del Paraná en el otoño de 2007 y el otoño de 2008, haciendo evidente el carácter excepcional de lo ocurrido ese año. En términos de extensión, las estimaciones iniciales indicaban que la superficie quemada hasta mayo de ese año era de 206.955 hectáreas: la mayor parte en territorio entrerriano y un 16,4% en territorio bonaerense (Kandus et al., 2009b). Entre mayo y junio los incendios lograron ser controlados, pero en julio comenzaron a crecer nuevamente. Entre agosto y noviembre se produjo un nuevo pico en la cantidad de focos, aunque la superficie afectada fue menor que en abril. Así, la estimación es que aproximadamente 280.000 hectáreas se habían incendiado en el transcurso del año 2008 (Taller Ecologista, 2010)[8], aunque no todas las áreas quemadas sufrieron los mismos niveles de intensidad del fuego (Salvia, 2010).

En términos ecológicos, el tipo de vegetación más afectada por estos incendios fueron los juncales (Kandus et al., 2009b; Salvia, 2010). Estas asociaciones vegetales son dominadas por juncos (Schoenoplectus californicus) y están típicamente presentes en los bajos interiores de las islas. Esquemáticamente, la estructura de las islas del Delta Bonaerense presenta una morfología cubetiforme, con costas que corresponden a las zonas más altas (los albardones) y rodean a zonas más bajas en su porción interna (Bonfils, 1962). La vegetación de los bajos interiores está fuertemente influenciada por la dinámica del ciclo hidrológico (Kandus et al., 2003; Pratolongo, 2003), y como están inundados o saturados la mayor parte del tiempo los niveles de disponibilidad de oxígeno son reducidos: en combinación con las altas tasas de productividad primaria neta aérea, la tasa de acumulación de materia orgánica resulta sumamente elevada (Ceballos, 2011; Pratolongo et al., 2008). Tal y como fue discutido en el marco de mi tesina de grado (Straccia, 2014), en nuestro trabajo de campo los isleños sostuvieron que bajo condiciones naturales (o, más precisamente, en ausencia de una gestión antrópica específica) los juncales se incendian periódicamente, y que esto ocurre especialmente en períodos de sequía durante los meses invernales (op. cit., pp. 61–71). En otras palabras, es en los bajos interiores de las islas donde el fuego opera como un factor regulador de la acumulación de biomasa vegetal muerta. Respecto de los incendios de 2008, diferentes estimaciones refieren que prácticamente dos tercios de la superficie incendiada en la provincia de Buenos Aires correspondió a los juncales (Kandus et al., 2009b; Salvia, 2010), con distintos niveles de recuperación al año siguiente de acuerdo con la intensidad del fuego y las condiciones hidrológicas sitio-específicas de los suelos (Salvia et al., 2012). Incluso, aunque parezca paradójico, algunos estudios mostraron impactos positivos sobre la biodiversidad en estos ambientes, cuanto menos a corto plazo (Madanes, 2013).

A partir de lo planteado en los párrafos precedentes, el hecho de que los incendios hayan ocurrido principalmente en zonas de juncales podría implicar que su origen es de tipo natural, o bien que se originó por quemas (intencionales) que se expandieron sin control por estas áreas localmente definidas como “sucias”. Sin embargo, los “ambientalistas” sostuvieron que el hecho de que la mayor parte de los incendios hayan ocurrido en el Delta Medio (donde se focalizó la expansión de la ganadería extrapampeana) y en estos ambientes –considerados típicamente improductivos– era un indicador de que había cierto grado de intencionalidad en ellos, y que el objetivo era convertir a los ecosistemas de humedales en ecosistemas terrestres donde se pudieran llevar adelante prácticas productivas típicas de la región pampeana (registro de campo, entrevista individual realizada octubre de 2016; instancia de observación participante en una charla sobre la “Ley de Humedales”, junio de 2020).

Dado que el análisis de lo acaecido en el Delta Medio excede los límites de esta investigación, lo pertinente en este punto es señalar que los mapas publicados que muestran las zonas afectadas (Kandus et al., 2009b; Salvia, 2010) indican que en la Zona Núcleo Forestal la ocurrencia de incendios en el transcurso del 2008 fue relativamente limitada. A partir de un relevamiento realizado por el encargado de campo de una de las empresas agroindustriales de la región, García Conde (2013) y Kunst et al. (2013) señalaron que se habrían incendiado entre cinco y seis mil hectáreas de plantaciones forestales (concentradas mayormente en los campos de una empresa en particular), generando pérdidas estimadas en cien millones de pesos[9].

A partir de estos eventos, como lo planteó Vizia (2012), el “humo en las islas” comenzó a constituirse como un problema en la agenda pública metropolitana desde abril de 2008. No sólo porque las llamas eran visibles desde Rosario (frente a Victoria, Entre Ríos, donde se produjeron la mayor cantidad de incendios), sino también por el crecimiento de afecciones respiratorias en los centros de salud de dicha ciudad. Es decir, además de los impactos ecológicos en el sector insular y ribereño propiamente dicho, también se registraron efectos sobre las poblaciones de los centros urbanos del eje Buenos Aires–Rosario (Taller Ecologista, 2010)[10]. El 15 de abril, el humo llegó a la Ciudad Autónoma de Buenos Aires, a unos cien kilómetros de distancia de donde estaban los principales focos: la consecuente baja en la visibilidad produjo una serie de choques en cadena en las autopistas cercanas, y los medios de comunicación le otorgaron una cobertura sostenida a lo largo de toda la jornada. En ese mes los periódicos de mayor tirada nacional (Clarín, Infobae, La Nación y Página/12) publicaron numerosas notas sobre la cuestión de los incendios en las islas, e incluso la presidenta de la Nación, Cristina Fernández de Kirchner, visitó el Delta bonaerense el 19 de abril junto al gobernador de la provincia de Buenos Aires, Daniel Scioli (Página/12, 2008)[11]. En los términos de una directora escolar entrevistada por Gastellu (2016), fue “a partir del año 2008 [que] el mundo empezó a mirar a las islas” (p. 58).

Esto no implica afirmar que anteriormente no existían debates en torno a la cuestión ambiental en las islas, pero no se definían en esos términos ni se habían constituido como una cuestión relevante en la agenda pública[12]. Como lo mostré en el capítulo previo, siguiendo a Tamashiro (2021), la ‘naturaleza’ fue históricamente construida de modos diferentes a lo largo del tiempo: como espacio a conquistar (para civilizar) en la segunda mitad del siglo XIX y la primera mitad del siglo XX, y como una fuerza inevitable pero dominable a través de las obras de infraestructura en la segunda mitad del siglo XX. Las disputas sobre la definición de las formas más apropiadas de uso y apropiación del espacio en la Zona Núcleo Forestal recién se configurarían en términos ambientales luego del 2008, a partir de la emergencia del “humo en las islas” como cuestión (Castro et al., 2019; Tamashiro, 2021).

“Isleños”, “ambientalistas” y técnicos y funcionarios de instituciones estatales coincidieron en situar a los incendios de 2008 como punto de partida para la constitución de la cuestión ambiental en el Delta del Paraná como problema en la agenda pública e institucional. Las controversias acerca de cuáles serían las formas más adecuadas de uso y apropiación del ambiente en el Delta del Paraná se problematizaron socialmente, en los términos de Oszlak y O’Donnell (1981), y el fuego en las islas pasó a constituirse como una cuestión que demandaba ser estatalmente gestionada. La institucionalización del PIECAS–DP a nivel regional, la institucionalización de la Dirección Provincial de Islas en la provincia de Buenos Aires y la sanción de la Ley de Presupuestos Mínimos de Protección Ambiental para Control de Actividades de Quema (LN 26.562) a nivel nacional no sólo son productividades institucionales y jurídicas del conflicto –en los términos de Merlinsky (2020b)–, sino también algunos de los elementos que evidencian la transformación del sector de islas en un territorio objeto de intervenciones estatales en materia ambiental, así como de sus habitantes en sujetos de dichos procesos (Gastellu, 2016). Este tipo de cuestiones, vinculadas con el análisis de los procesos de producción de políticas públicas en el período 2008–2013, serán retomadas en el próximo capítulo.

Cabe mencionar también las respuestas generadas en la Zona Núcleo Forestal para la gestión del fuego luego de los incendios del año 2008. Si bien el Consorcio Delta de Lucha y Prevención de Incendios Forestales (localmente conocido como “Consorcio Delta” y constituido por las empresas forestales de la región) se creó formalmente en 2003 (Mujica, Álvarez, et al., 2014), sus raíces pueden rastrearse a la década del ’90 (García Conde, 2013). Luego de estos incendios, se convirtió en una organización central para la gestión del fuego en la región: posee trece torres de vigilancia con cámaras de monitoreo, y su principal objetivo es la prevención y detección rápida de incendios. Aunque se trata de un ejercicio todavía pendiente, analizar sistemáticamente su historia y sus prácticas no sólo es pertinente para comprender la gestión del fuego en la Zona Núcleo Forestal del Delta del Paraná sino también para analizar otras políticas públicas en materia ambiental, como el Programa ‘Faros de Conservación’ implementado en el Delta del Paraná. Y es que, de acuerdo con indagaciones preliminares, este Programa –gestionado por la Administración de Parques Nacionales y generado como respuesta a las quemas producidas en el 2020– encuentra sus bases en el esquema de gestión del fuego oportunamente construido por el Consorcio Delta.

Si bien en la sección 4.3 daré cuenta de las perspectivas de los lugareños sobre las causas de los incendios de 2008, es relevante anticipar que no encontré (ni en el marco de nuestro trabajo de campo ni en el relevamiento de fuentes secundarias) referencias que señalen de forma explícita a quienes viven y producen en la Zona Núcleo Forestal como responsables de los mismos. Sin embargo, el recorrido realizado en esta sección ha sido necesario en tanto es a partir de estos incendios que la cuestión ambiental del Delta del río Paraná se consolidó en la agenda pública, y por lo tanto favoreció modos específicos de problematización de las prácticas productivas en todo el Delta, incluida la Zona Núcleo Forestal. En la siguiente sección, daré cuenta de los modos en que la dimensión ambiental comenzó a incorporarse en la lógica productiva de la región, especialmente a través de las agencias estatales de desarrollo rural.

El INTA EEADP: desarrollo sustentable, ambientalización utilitarista y la incorporación institucional de la dimensión ambiental en clave ecoeficientista

Como planteé en el capítulo previo, el paradigma de la modernización operaba como principio rector en los ámbitos rurales a mediados del siglo XX y el Instituto Nacional de Tecnología Agropecuaria no fue una excepción. En el Delta del río Paraná, la difusión de paquetes tecnológicos anclados en criterios modernos de producción y la generación y transferencia de tecnología de manejo del agua fueron los puntales de la Estación Experimental Agropecuaria Delta del Paraná (EEA–DP) para conducir los procesos estatales de dominio de la naturaleza (Tamashiro, 2021) y de promoción forestal (Moreira, 2018) en la segunda mitad del siglo XX.

En relación con la Zona Núcleo Forestal, la investigación de Moreira (2018) es una referencia ineludible para comprender la centralidad de la EEA–DP en la vida isleña a lo largo del siglo XX. Esa centralidad refiere a un componente que podríamos denominar técnico, dado que “el INTA” (como se señala localmente a la EEA–DP y a la AER–DP[13], sin distinguir entre ellas) impulsó la reconversión hacia la actividad forestal, promovió nuevas tecnologías de manejo de agua que permitieran optimizar la producción forestal (Álvarez et al., 2014; Cobelo, 2005) y favoreció el mejoramiento genético de sauces y álamos en coordinación con los productores de la región (Cerrillo, 2014; Monteverde y Cortizo, 2014). Esta centralidad, a su vez, se vincula también con una dimensión afectiva. Como lo analizó Ortiz (2021), los caminos terrestres en “la isla” condensan recuerdos de experiencias llenas de emociones y afectos, y la proeza de llegar hasta “el INTA” en 1962 atravesando horquetas, bañados y arroyos opera como un hito paisajístico para los “isleños”[14]. Por lo tanto, “el INTA” no es únicamente una agencia estatal de desarrollo rural: es parte del paisaje isleño y la memoria local.

En cada Estación Experimental Agropecuaria hay un Consejo Local Asesor (CLA), del que participan organizaciones locales e instituciones estatales que operan en el territorio. Los actores individuales y colectivos considerados representativos de la comunidad son invitados a participar con el fin de construir objetivos y líneas de trabajo conjuntas y favorecer el acercamiento de los productores con los técnicos (Moreira, 2018). Sin embargo, la participación debe ser objeto de análisis: es necesario identificar quiénes son definidos como representativos de la comunidad y quiénes son dejados por fuera de dicha caracterización. Según Cobelo (2005), el principal interlocutor de la EEA–DP en las décadas del ’80 y ’90 eran los productores forestales de mayor nivel de capitalización, razón por la cual Galafassi (2005) sostuvo que en esa época la institución funcionaba de facto como una empresa de servicios para los grandes productores forestales. En los términos de Moreira (2018), el hecho de que los productores representados en el CLA (y por tanto demandantes de soluciones técnicas) fueran forestales de alto nivel de capitalización definió que esos sectores fueran los protagonistas de los procesos de innovación en la región, y no otros. Volveremos sobre esto en el capítulo 6.

En la actualidad, el rol nodal que ocupa “el INTA” en la vida isleña se evidencia tanto cuantitativa como cualitativamente. El análisis cuantitativo de redes sociales llevado adelante por Kahn (2013) da cuenta de su centralidad como actor de intermediación en diferentes redes. A su vez, políticas públicas localmente relevantes como ProHuerta (García, 2020; Maceira, 2022), Cambio Rural (Taraborrelli, 2016) o los Grupos de Abastecimiento Local (Gutiérrez y Delprino, 2021) son ejecutadas por los técnicos de la institución (Cobelo, 2005). Además, esta centralidad también se refleja en nuestros registros. En las etapas iniciales de nuestro trabajo de campo los técnicos del INTA operaron como porteros (Hammersley y Atkinson, 2007) que nos facilitaron el acceso a diferentes aspectos de la vida social isleña. Posteriormente realizamos un ejercicio consciente y deliberado de construcción de nuestro propio espacio, algo que entendíamos como necesario para poder alcanzar nuestros objetivos de investigación, y no fueron pocas las veces que antes de iniciar los intercambios nos preguntaban si ya habíamos hablado con “el INTA” y/o cuánto habíamos recorrido con ellos antes. En otras palabras, la centralidad de la institución es reconocida por los isleños y está localmente legitimada. Más aún, esto también es reconocido implícitamente (y en ocasiones explícitamente) por técnicos y funcionarios de otras instituciones estatales vinculadas con la zona de estudio, como la Dirección de Bosques y Forestación del Ministerio de Asuntos Agrarios de la provincia de Buenos Aires o la Dirección de Producción Forestal del Ministerio de Agricultura de la Nación que no sólo llevan adelante sus estrategias de intervención en articulación con los técnicos de “el INTA”, sino que incluso muchos de los encuentros que convocan se desarrollan en la sala de reuniones de dicha institución.

Sin embargo, reconocer la centralidad (histórica y actual) de “el INTA” en la región no implica asumir que hay algo en su esencia que lo hace ser ese centro: contrariamente, la pregunta es cómo se constituyó y se constituye ese centro, y quiénes y por qué construyen activamente esa centralidad (Rose y Miller, 1992). En concordancia con las perspectivas teóricas que guían esta investigación, “el INTA” es primariamente un espacio relacional, constituido por relaciones de poder en permanente dinamismo, y también una arena de disputas en torno al poder de lo estatal. Y los documentos que produce deben abordarse como el resultado de esas relaciones que lo constituyen y lo atraviesan, tal y como lo señalaron Muzzopappa y Villalta (2011).

Para comprender las formas específicas de incorporación de la dimensión ambiental en la lógica de la producción forestal y silvopastoril (así como el rol de “el INTA” en estos procesos), es necesario contextualizar estas disputas en un marco más amplio. En nuestro país, las instituciones vinculadas al mundo rural (incluyendo al INTA) comenzaron a cuestionar la modernización agraria tal y como había sido impulsada en el siglo XX y a plantear la necesidad de construir nuevos programas de desarrollo y nuevos mecanismos de vinculación con las comunidades locales desde fines de los ’90 e inicios de los ’00 (Gargicevich et al., 2010; Lattuada et al., 2012; Sili, 2005; Thornton y Cimadevilla, 2003, 2008). En el caso del INTA, este giro se institucionalizó cuando el Plan Estratégico Institucional 2005–2015 adoptó de forma explícita el ‘desarrollo territorial rural’ como nuevo paradigma (Schejtman y Berdegué, 2004, 2006). Desde entonces, las políticas de desarrollo rural se inscribieron en él y referían a un nuevo paradigma de ‘desarrollo’, ahora devenido ‘sustentable’: post consenso de Washington, a las variables económicas se incorporaron cuestiones ambientales, sociales y culturales (Lattuada et al., 2015). Sin embargo, tal y como lo indiqué en el capítulo correspondiente, esto podía ocurrir de formas diversas: en las siguientes páginas, argumentaré que las prácticas institucionales del INTA EEA–DP incorporaron dichas dimensiones en clave tecnocrática y ecoeficientista.

Así, en un territorio ambientalizado[15] como el Delta del Paraná, pude reconocer cuatro elementos que me permiten dar cuenta del modo específico en que el INTA EEA–DP incorporó la cuestión ambiental con posterioridad a los incendios de 2008, a la vez que consolidó al espacio como productivo y especializado en la forestación con salicáceas. Los cuatro elementos son: a) la constitución del Departamento de Recursos Naturales dentro de la EEA–DP; a) la incorporación de la categoría ‘humedal’ como forma de caracterización del espacio en el discurso institucional; b) la institucionalización de un área específica denominada Zona Núcleo Forestal; y d) la incorporación de la retórica de la sustentabilidad en la práctica cotidiana de la institución. Cada uno de estos elementos, mostraré a continuación, pueden ser vistos como componentes de dos estrategias más amplias: por un lado, la imposición de una forma específica de construcción del problema (ambiental) en este sector de islas; y por el otro, la autoasignación de un rol de mediador en el conflicto entre “isleños” y “ambientalistas” (que desarrollaré extensamente en los siguientes dos apartados).

En la EEA–DP, el Departamento de Recursos Naturales se constituyó como tal en el año 2009. La mayor parte de sus integrantes ya formaban parte de la institución y trabajaban sobre diferentes temáticas ambientales (como apicultura, biodiversidad, sistemas de información geográfica, suelos o agua, entre otras), pero no estaban articulados dentro de un área común. Según lo conversado informalmente con técnicos del INTA EEA–DP a lo largo de nuestro trabajo de campo, la constitución del Departamento se vio influenciada por la necesidad de generar algún tipo de respuesta ante los incendios de 2008. Sin embargo, es evidente que tenía un carácter reactivo: en las etapas iniciales de mi investigación, mis registros de observación participante en instancias donde la EEA–DP participó institucionalmente dan cuenta de una clara invisibilización de este Departamento en desmedro de otras áreas, algo reconocido incluso por los propios técnicos afectados (notas de campo, abril de 2014). Es decir, a la vez que se constituyó el Departamento de Recursos Naturales, los representantes de “el INTA” seguían presentándolo primordialmente como una institución técnica destinada a definir (y transferir) las mejores prácticas productivas asociadas a las actividades dominantes (forestación y ganadería, en el caso de la Zona Núcleo Forestal). En cambio, lo ambiental –trabajado en este Departamento– sólo aparecía de forma subsidiaria y –generalmente– sin un reconocimiento institucional explícito. En los siguientes años esta situación se modificaría de forma progresiva.

En relación con los restantes elementos, la relectura de mis registros de campo iniciales me permitió reconocer su anudamiento. En nuestra primera presencia en el campo en el año 2012, técnicos de la institución nos recibieron al grupo de estudiantes y docentes para introducirnos en una primera caracterización del área. Allí, las exposiciones caracterizaron explícitamente al Delta del río Paraná como un “humedal”, definieron al área en la que nos encontrábamos como “la Zona Núcleo Forestal”, y articularon las distintas presentaciones en torno a la actividad forestal y silvopastoril que se lleva a cabo en “la isla” (registro de campo, diciembre de 2012). A lo largo de los años, esta dinámica se sostendría en cada espacio formal pero también en cada charla informal con los técnicos del INTA EEA–DP: “la isla”, “el humedal” y “Zona Núcleo Forestal” como las categorías ordenadoras de la región, las tres coexistentes formas de caracterizar al espacio y hacerlo legible[16].

Respecto de la caracterización del Delta como un ‘humedal’, ya en Straccia (2019) señalé que tanto “isleños” como “ambientalistas” y técnicos de instituciones estatales lo definían de este modo desde las instancias iniciales de nuestro trabajo de campo: aunque diferían respecto de los impactos que tendrían las prácticas productivas y de vida locales o de su condición de amenazado/en peligro, ninguno negaba su condición de ‘humedal’. Sin embargo, como lo señalé en el capítulo anterior, se trataba de un proceso relativamente incipiente: la categoría ‘humedal’ se insertó en la trama discursiva local recién luego de los incendios de 2008 (y a partir de la irrupción de ONG ambientales en el territorio). En un encuentro informal con un técnico del INTA a mediados de 2014, mientras intercambiábamos pareceres sobre cómo el problema de “los humedales” se había construido progresivamente y en ese momento ya era reconocido como tal por los propios isleños, mi interlocutor coincidió con esa postura y señaló que “es increíble, pero hace diez años nadie hablaba de humedales, ninguno, [ni nosotros] ni los productores (…) hoy hasta el junquero habla de humedal” (registro de campo, julio de 2014). En su opinión, “si algo le debemos a las ONG [ambientales] es que ahora todos hablamos de humedal”, y eso era señalado como positivo porque representaba un aporte hacia la construcción de prácticas productivas sustentables[17].

Sin embargo, “el INTA” fue (y continúa siendo) un agente activo en el proceso de inserción de la categoría ‘humedal’ en la trama discursiva local, tanto a través de sus técnicos (como en la presentación previamente reseñada) como de los documentos institucionales que produce. De hecho, hasta los incendios de 2008 los proyectos no utilizaban esta categoría en su caracterización del Delta del Paraná, pero el Proyecto Regional correspondiente al período inmediatamente posterior a dichos incendios (2009–2012) se tituló “Desarrollo de los territorios del humedal del Delta del Paraná”. Sin embargo, esto no implicaba una mera reproducción de los elementos de sentido del discurso ecológico: antes bien, representaba un intento de incorporar la cuestión ambiental subsumida dentro de la lógica institucional preexistente. Ya volveré sobre esto.

Para continuar desarrollando el argumento, también debo referir al proceso de denominación de un área claramente delimitada como “Zona Núcleo Forestal”. En términos institucionales, el primer proyecto que contenía esta referencia es un Proyecto Regional de Enfoque Territorial (PRET) que inició en 2013. Ese año se constituyeron simultáneamente tres PRET (2013–2019), cada uno referido a un área del Delta del Paraná: “Aportes al desarrollo sustentable del territorio Zona Núcleo Forestal del Delta del Paraná” (BANOR–1271411)[18], “Aportes al desarrollo sustentable del territorio islas del Delta Superior del río Paraná” (BANOR–1271410) y “Aportes al desarrollo sustentable del territorio del Delta Frontal” (BANOR–1271406). Cada uno de estos PRET 2013–2019 refería a las áreas de influencia de las diferentes Agencias de Extensión Rural, y en el caso de la AER–DP su área de influencia se denominaría Zona Núcleo Forestal. Esta denominación, podríamos pensar, encuentra su origen en dos clasificaciones preexistentes. Por un lado, de la definición histórica de diferentes “zonas núcleo” a lo largo del país, como la zona núcleo pampeana o la zona núcleo sojera, entre otras. Y por otro lado, de los Núcleos de Extensión Forestal (NEF), constituidos dentro de los Proyectos Forestales de Desarrollo a nivel nacional a fines de la década del ’90 (Peri et al., 2021) y posteriormente incorporados al Área de Extensión Forestal de la Dirección de Producción Forestal del Ministerio de Agricultura, Ganadería y Pesca (Mujica, Álvarez, et al., 2014). De hecho, el NEF Delta del Paraná era uno de los subprogramas más exitosos, según las propias evaluaciones institucionales (Valtriani, 2010). Más allá de todas estas cuestiones, en términos de documentos institucionales formales la referencia a la Zona Núcleo Forestal como tal surge recién en los PRET 2013–2019.

Pese a ello, los técnicos del INTA ya referían sistemáticamente a “la Zona Núcleo Forestal” cuando hicimos nuestra primera aproximación a campo en el año 2012. Más aún, Gastellu (2019) mostró que esta definición se encontraba presente en las reuniones internas institucionales del año 2010, y producciones escritas de técnicos del INTA ese mismo año también utilizan dicha categoría (González, 2010). E incluso uno de los técnicos plantea que la definición de esta región como Zona Núcleo Forestal tiene su origen en las reuniones del Consejo Local Asesor de la EEA–DP del año 2005 (Álvarez, 2012).

Por lo tanto, podemos pensar que ambos elementos (la definición del Delta como ‘humedal’ y la institucionalización de la “Zona Núcleo Forestal”) son simultáneos, paralelos, y parte de un proceso tendiente a orientar la ambientalización del territorio en una dirección determinada: la ‘ambientalización utilitarista’ (Acselrad, 2010). Según este autor, este tipo de ambientalización –vinculada al paradigma ecoeficientista– implica promover el uso racional de los recursos naturales y el desarrollo sustentable a fin de asegurar la continuidad del sistema de producción y acumulación capitalista[19]: así, la cuestión ambiental es incorporada de manera subsumida a la dimensión económica. A su vez, aunque sincrónicos, ambos elementos tienen características diferenciales: mientras la categoría ‘humedal’ fue incorporada en la trama discursiva local (como señalé más arriba, “ahora todos hablamos de humedal”), la categoría ‘Zona Núcleo Forestal’ está presente principalmente en el discurso institucional; a lo largo de nuestro trabajo de campo etnográfico, las referencias a esta categoría fueron sumamente escasas. A su vez, tienen características comunes, como ser disputados en ciertos casos[20].

Cabe destacar que, antes que una lectura mecanicista (los incendios como causa, las prácticas institucionales como consecuencia), considero que estas acciones concretas adquieren sentido a partir de la búsqueda de la institución por ubicarse en el centro del conflicto y constituirse como una referencia mediadora tanto para “isleños” y “ambientalistas” como para otros actores estatales – de este modo, sería factible incorporar de la cuestión ambiental en el Delta del Paraná sin alterar significativamente la trama institucional ni modificar la posición de centralidad ocupada por el INTA EEA–DP. De hecho, podríamos considerar a estas acciones como exitosas, en tanto se trata de categorías lo suficientemente extendidas en la región como para que tanto los documentos institucionales como algunas publicaciones de corte ecológico hagan referencia a ellas de forma simultánea (Ceballos, 2011; Kalesnik et al., 2011; Mujica, Ceballos, et al., 2014).

Mi argumento es que los incendios de 2008 operaron como condición de posibilidad para la consolidación de un proceso que en el Delta del Paraná ya mostraba sus primeros pasos algunos años atrás, la ambientalización utilitarista. El entonces director de la EEA–DP sostuvo que los incendios del 2008 generaron una “conciencia colectiva” en relación con la cuestión ambiental, pero también planteó que desde la institución ya se venía promoviendo la necesidad de generar un nuevo esquema de manejo del agua en las zonas endicadas (tanto forestales como silvopastoriles) y definir prácticas apropiadas para llevar adelante la actividad ganadera, sin que fuera “simplemente meter las vacas y que coman tanto pasto como puedan”[21] (registro de campo, febrero de 2013). Según los documentos institucionales la propia agencia había propuesto un cambio de perfil desde el año 2006, menos ligado a la competitividad de las cadenas productivas forestoindustriales y con un enfoque más territorial (​Folleto de presentación de la Visión Institucional de la EEA–DP distribuido en las Jornadas PRODelta 2010, citado por Gastellu (2019)), en línea con los postulados del Desarrollo Territorial Rural (DTR) dominante a nivel institucional. En palabras de uno de los técnicos coordinadores de Proyecto,

desde hace unos años, [el INTA] cambió (…) y está más enfocado en una visión territorial: hace foco en el desarrollo, teniendo en cuenta la sustentabilidad en el sentido amplio, que incluye la competitividad, la sustentabilidad del uso de los recursos naturales, y la equidad, teniendo en cuenta a todo el espectro de actores de la región (registro de campo, diciembre de 2012).

En línea con el nuevo perfil a nivel nacional, ‘territorio’ –tal y como era definido desde el DTR– y ‘sustentabilidad’ emergieron como categorías ordenadoras de las prácticas institucionales en el Delta del Paraná, mientras que la cuestión ambiental se articuló en clave ecoeficientista.

A partir del análisis del resumen ejecutivo del Proyecto Regional (PR) 2009–2012[22] es posible detectar ciertos elementos que, a modo de huella de operaciones subyacentes que hacen a las condiciones de producción del discurso (Verón, 2004), dan cuenta de las formas singulares en que se construyó la cuestión ambiental y se plantearon alternativas de acción en el Delta del Paraná. Así, se evidencia cómo la cuestión ambiental se incorporó explícitamente en el discurso institucional de forma articulada dentro del discurso de la sustentabilidad en clave ecoeficientista: en el proyecto se planteaba la necesidad de “proponer tecnologías específicas” para establecer “sistemas de producción sustentables” y evitar el desarrollo de “prácticas de manejo inapropiadas” en “los territorios del humedal”[23]. Además, se produjo un desplazamiento de la culpabilidad de estas “prácticas inapropiadas”, que no serían llevadas a cabo por “isleños” sino por sujetos extralocales: en el Proyecto Regional ese tipo de prácticas se vinculaban explícitamente con la “intensificación de la producción ganadera en las islas y la aparición de nuevos actores con una cultura pampeana de producción, desplazando al productor isleño tradicional y su forma de vida” (el resaltado me pertenece).

Este planteo, aunque pareciera similar al realizado por Galafassi (2005) y desarrollado en el capítulo anterior, involucraba un giro sutil pero relevante: esa “cultura pampeana de producción” no era una característica de “la isla” ni de “los isleños”, sino una amenaza de “nuevos actores” que “desplazan al productor isleño tradicional”. De este modo, incorporaba la cuestión ambiental y la problemática de la expansión ganadera en el Delta del Paraná sin generar puntos de conflicto con los “isleños”, ya que ellos coincidían en cuestionar la llegada de actores extralocales con lógicas diferentes a las locales. Así, el cuestionamiento al modo de desarrollo realizado por Galafassi (2005) devenía específicamente en un cuestionamiento a los actores extralocales; los “isleños”, en cambio, nada tendrían que ver con ese proceso histórico puesto en tensión.

A su vez, en el resumen ejecutivo del Proyecto Regional 2009–2012 se planteó la falta de espacios institucionales en los que construir consensuadamente un proyecto histórico orientado hacia el futuro. Ante la ausencia de estos espacios, la multiplicidad de actores “resulta en una fragmentación de visiones acerca del rol, el futuro regional y las estrategias para el desarrollo del Delta”, que a su vez generaba “caminos divergentes, dispersión de esfuerzos, estrategias de corto plazo y una amplia cantidad y variedad de demandas insatisfechas”. De este modo, el PR 2009–2012 insertó la cuestión ambiental dentro de una problemática más amplia: la inexistencia de un modelo de desarrollo para el Delta del río Paraná y sus habitantes. Y a partir de este diagnóstico, la institución se propuso explícitamente “generar un espacio para consensuar visiones, articulando estrategias y acciones con actores clave (provincias, municipios e instituciones) con el fin de promover políticas públicas y estrategias de desarrollo sustentable para los microterritorios[24] del Delta del Paraná”. Es decir, en línea con lo planteado por Muzzopappa y Villalta (2011) respecto del accionar de las instituciones estatales, “el INTA” (en el mismo movimiento de construcción del problema) se construía a sí mismo como parte legítima en la definición de la solución, en tanto “mediador” entre las ONG ambientales, los grupos de investigación, los pobladores locales y las restantes instituciones estatales (entrevista con técnico del INTA EEA–DP, septiembre de 2014).

Como fue planteado previamente, entonces, estas prácticas institucionales se insertaron en una trama de acciones orientadas a asignarse un rol de intermediación en el conflicto[25]. Esto implica que su centralidad es histórica y está localmente legitimada, pero también que se produce activa e intencionadamente. Rose y Miller (1992), en un trabajo seminal en lengua inglesa sobre problemáticas de gobierno en clave foucaultiana, plantearon que el ejercicio de poder es un efecto antes que una esencia: los centros de estas redes no son, sino que se producen a través de múltiples estrategias. En palabras de los autores,

un ‘centro’ se convierte en tal como resultado de su posición en el complejo de tecnologías, agentes y agencias que hacen posible el gobierno (…) [aunque] una vez establecido como tal, [quien ocupa ese espacio] puede asegurarse que ciertos recursos sólo circulen a través y alrededor de esas tecnologías y redes, alcanzando a ciertos agentes y no a otros por medio de una circulación a través ‘del centro’ (p. 189; traducción propia).

Al estar inscripta en redes que están en permanente reconstitución, la centralidad se produce continuamente: las estrategias aquí reseñadas o la articulación del colectivo de identificación “isleño” en los procesos de institucionalización de la “Ley de Bosques”, realizada en torno a “el INTA” (Straccia, 2021a) son sólo dos ejemplos de ello. Retomaré este punto en el próximo capítulo, al analizar los procesos de producción de políticas públicas.

La producción activa e intencionada de la centralidad es especialmente relevante en momentos de crisis, como la derivada de los incendios de 2008, dado que representa una estrategia (o, más precisamente, un conjunto de estrategias) de la institución con el fin de configurar la arena de acción de modo tal que le permita ubicarse en posiciones más favorecidas. En la disputa política por la definición de las formas de uso y apropiación del ambiente esto también facilita la autoasignación de roles específicos (e.g., “mediador”), lo cual ocurre concomitantemente con la definición del problema y del universo de posibles soluciones. Además, habida cuenta de su centralidad histórica, puede leerse también como una estrategia institucional orientada a cuidar su ámbito funcional en desmedro de cualquier otra institución estatal, dada la existencia de una aguda sensibilidad territorial en los términos de Oszlak (2006).

Finalmente, cabe señalar que la Jornada PRODelta 2012, organizada por el INTA EEA–DP bajo el lema “El Delta que queremos: hacia la construcción compartida para el desarrollo sustentable del Delta del Paraná”, también se insertó dentro de este esquema de producción de centralidad. En dicha jornada, organizaciones locales, autoridades estatales de diferentes niveles y ONG ambientales presentaron sus puntos de vista con respecto al desarrollo del Delta (Pizarro y Straccia, 2018). Y aunque ‘sustentabilidad’ emergió como concepto nuclear en todas las intervenciones, el propio documento final reflejó los escasos avances logrados en “la caracterización de qué es o no sustentable” para la región (PRODelta, 2012: p. 32). Más allá de estas cuestiones, lo relevante aquí es identificar en estas acciones institucionales dos huellas que evidencian las estrategias reseñadas: por un lado, la producción intencionada de centralidad, de construcción de “un espacio de intercambio” coordinado por el INTA EEA–DP “que permite dar a conocer las diferentes visiones y proyectos que sobre el desarrollo del Delta tiene cada uno y discutirlos” (op. cit.: p. 7); y por otro lado, la paulatina incorporación de la cuestión ambiental en la Zona Núcleo Forestal mediada por esta institución dentro del paradigma de la sustentabilidad y en clave ecoeficientista. En este mismo sentido, otras prácticas institucionales incorporaban la cuestión ambiental bajo esos mismos esquemas, sin modificar la misión institucional ni modificar la producción del espacio como productivo y orientado a la producción forestal: la promoción de ‘Unidades Productivas Sustentables’, por ejemplo, tenía como objetivo el incremento de la superficie forestada a través de técnicas de manejo del agua que poco se diferenciaban de los esquemas preexistentes (Álvarez, 2012).

Sin embargo, estos procesos no estaban exentos de conflicto. De hecho, los registros de campo producidos en este período dan cuenta de tensiones al interior de la institución entre quienes trabajaban temáticas ambientales y quienes históricamente habían promovido la producción forestal moderna. Es decir, la narrativa institucional había sido exitosa en incorporar la cuestión ambiental dentro de su lógica (y, por extensión, de la lógica productiva) bajo el marco de la sustentabilidad, pero existían dos visiones contrapuestas. Por un lado, quienes veían a esta incorporación como una novedosa retórica legitimadora de un proyecto histórico de continuidad en clave ecoeficientista: la forestación moderna y los esquemas silvopastoriles como actividades productivas dominantes. Y por el otro, quienes tenían más cercanía con las premisas de los “ambientalistas” y veían a esta incorporación como un reconocimiento de que debía construirse un nuevo modelo de desarrollo en el Delta Bonaerense del Paraná: las prácticas productivas existentes tenían impactos negativos sobre el ambiente, y el esquema productivo de la región debía ser repensado.

“No voy a permitir que venga una señora a decirme que yo soy culpable de nada”. La constitución de los “isleños” como bloque antagónico

A partir de los incendios del 2008 y la emergencia de la cuestión ambiental en el Delta del Paraná, las estrategias institucionales reseñadas en los apartados precedentes se inscribieron en una arena de conflicto en el que se encontraba en disputa cuál era el modelo de desarrollo al que debía propender la región. Inicialmente, este conflicto supuso la conformación de dos coaliciones discursivas que se constituyeron como bloques antagónicos (“isleños” vs “ambientalistas”). En este primer período los productores locales y los técnicos y funcionarios de instituciones estatales orientadas a la promoción de la forestación y la actividad silvopastoril conformaron una coalición discursiva articulada en torno al colectivo de identificación “isleños”, por lo que a continuación mostraré sus argumentos para caracterizar como adecuadas sus prácticas productivas y de vida en “la isla” y oponerse a los “ambientalistas”. Y en el próximo apartado, analizaré los argumentos de aquellos definidos por los lugareños como “ambientalistas” para sostener que dichas prácticas suponían la destrucción de “el humedal”, identificaré sus propuestas de intervención en el territorio y evidenciaré por qué esto suponía la conformación de dos coaliciones discursivas antagónicamente constituidas.

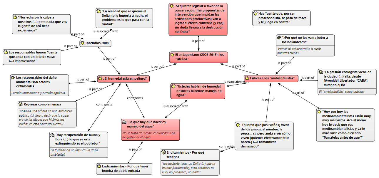
En relación con los incendios del año 2008, la asignación de responsabilidades en el discurso público fue difusa. Si bien no se evidenció de forma concluyente una construcción de los pobladores locales como causantes de los incendios, los isleños aseguraban haber sido injustamente señalados como responsables por la opinión pública. En nuestros acercamientos iniciales a la región, cada uno de los entrevistados postuló –a su modo– su inocencia. En nuestra primera visita a campo, un productor familiar capitalizado planteó que “nos echaron la culpa a nosotros (…) pero nada que ver, la gente de acá tiene experiencia” (registro de campo, diciembre de 2012). Como lo mostré en el apartado 4.1, los pobladores locales utilizan las quemas como práctica productiva y como herramienta de control del fuego (cortafuegos), pero es precisamente por esa razón que aseguran saber cuándo y cómo hacerlas sin que se descontrolen y afecten a sus vecinos. De hecho, a lo largo de nuestro trabajo de campo nos hemos encontrado en más de una ocasión con isleños que estaban llevando adelante quemas (controladas): en algunas ocasiones el objetivo era “limpiar el terreno”, mientras que en otras lo hacían para construir cortafuegos en épocas estivales donde la amenaza de incendios (por sequía y/o altas temperaturas) estaba latente. Por esas razones, sostenían que la ocurrencia de incendios de esa magnitud no podía deberse a estas prácticas enraizadas en los saberes locales.

A su vez, varios entrevistados indicaron que lo extraordinario de los incendios de 2008 no fue su ocurrencia sino dónde se sintieron sus efectos. Aunque indudablemente mayores en extensión respecto de años previos, uno de nuestros interlocutores sostuvo que “[normalmente] en el verano vos hacés así [chasqueando los dedos] y tenés diez columnas de fuego”: en su opinión, el tema había ganado lugar en la agenda pública sólo porque el humo había llegado a centros urbanos cercanos como la Ciudad de Buenos Aires o Rosario, “sino no pasa nada” (registro de campo, entrevista a un encargado de campo de una empresa forestoindustrial, diciembre de 2013). A modo de premonición, para señalar el carácter inevitable de los incendios periódicos producto de los ciclos climáticos, este mismo entrevistado nos dijo que “esto se va a repetir, acuérdense: (…) en diez años vamos a tener otra sequía y vamos a tener fuego”. Efectivamente, una nueva sequía y una bajante extraordinaria del río Paraná fueron el preludio para la ocurrencia de incendios masivos en todo el Delta del Paraná desde el 2020, con impactos que también se sintieron en las áreas urbanas aledañas (MayDS, 2020, 2021)[26].

Aunque los isleños sostenían que los factores climáticos favorecían la ocurrencia de incendios, reconocían que también había factores antrópicos que influían en ello. Sin embargo, sostenían que los culpables eran actores extralocales. Según un productor familiar capitalizado,

les echaban la culpa a los isleños y no eran los isleños (…) [era] gente que anda con un lote de vacas (…) en lugares donde los dueños no están, que el fuego lo prendieron ahí (…) y después se fue el fuego al diablo (registro de campo, diciembre de 2013).

Algunos acusaban a estas personas de ser “improvisadas”, personas que sólo tienen animales en la región y que quisieron hacer quemas de pastizales desconociendo la dinámica propia del lugar: los “isleños”, precisamente por el carácter situado de sus prácticas y saberes, “no tuvimos nada que ver” (entrevista con productor familiar capitalizado, diciembre de 2013).

En otras palabras, los pobladores locales coincidían con quienes postulaban que la combinación de factores ambientales con factores productivos favorecía la ocurrencia de incendios. La diferencia se expresaba en dos dimensiones: por un lado, los “isleños” sostenían que dichos factores productivos no eran vinculables con ellos sino con “improvisados” extralocales que no viven en “la isla”; y por el otro, enfatizando en la heterogeneidad del Delta del río Paraná, sostenían que las quemas extensivas asociadas con la actividad ganadera no tienen lugar en la Zona Núcleo Forestal sino en otras regiones. Así, los isleños de la Zona Núcleo Forestal plantearon que los incendios del año 2008 no tenían ninguna relación con quienes realizan forestación, ganadería y/o silvicultura en dicha región, y por esta razón se sentían injustamente señalados como responsables (González, 2010).

Independientemente de la asignación de responsabilidades, la emergencia de la cuestión ambiental en el Delta del Paraná a partir de los incendios del 2008 implicó la constitución de dos bloques antagónicos en torno al modelo de desarrollo al que debía propender la Zona Núcleo Forestal. En las instancias iniciales de trabajo de campo, en los años 2012 y 2013, los registros producidos por el equipo dan cuenta de esta situación de conflicto entre “isleños” y “ambientalistas” con suma claridad. El antagonismo era evidente, por ejemplo, en las referencias de los pobladores locales a los “ataques ambientalistas”[27]. En palabras de un pequeño productor familiar entrevistado, “hoy por hoy los medioambientalistas están muy, muy mal vistos. Acá al isleño hoy le decís que sos medioambientalista y ya te miró viste como diciendo ‘tomátelas antes de que…’” (registro de campo, diciembre de 2013). A la vez, otro productor (familiar capitalizado) planteó que “lo habrán visto, hablen de ecología y a los productores se les paran los poquitos pelos que les quedan, porque es así” (registro de campo, diciembre de 2013). De hecho, nuestra primera aproximación grupal a “la isla” estuvo signada por este enfrentamiento. Viajando por primera vez en la lancha colectiva que nos llevaría a nuestro destino en “la isla” y con un nivel de desconcentración impropio de un científico social en formación, fue el propio campo quien se manifestó: sin que mediara mayor interacción más que un breve intercambio de ocasión, un “isleño” nos dijo que “el problema en la isla” eran “los ambientalistas”, y procedió luego a un largo relato sobre la isla, sus características y sus problemáticas (registro de entrevista informal con pequeño productor familiar, diciembre de 2012). En las semanas y meses posteriores, tanto este productor como otros isleños plantearían puntos de vista similares. Aunque en ese momento desconocía el sentido de la categoría “ambientalista”[28], el antagonismo entre ambos sectores se hizo evidente desde los momentos iniciales.

Esta situación conflictiva no sólo se expresaba en las entrevistas individuales realizadas a los pobladores locales sino también en la arena pública. Tal y como lo analicé en mi tesis de maestría (Straccia, 2019) y como lo desarrollaré extensamente en el siguiente capítulo, esto se hizo especialmente evidente en los procesos de producción de diferentes políticas públicas, como la “Ley de Bosques”, el Proyecto de Desarrollo Sustentable del Delta Bonaerense o la “Ley de Humedales”. Más aún, nuestra presencia en el campo se vio afectada por el conflicto entre ambos sectores en esta instancia. En diciembre de 2013, y a contramano de lo que había ocurrido hasta ese momento, nuestros intentos por coordinar nuevas visitas con los productores de la región empezaron a encontrar respuestas evasivas. Aprovechando la participación en un encuentro al que habíamos sido invitados, la profesora a cargo del grupo (y directora de esta tesis) intentó una nueva aproximación, y allí el representante de una asociación vecinal le planteó explícitamente que no querían “gente de la universidad en la isla”: según nuestro interlocutor, “la universidad” había asesorado en la formulación de la “Ley de Humedales”, la cual era vista como una amenaza para la vida en “la isla”, y por ello habían decidido no recibir a nadie más que proviniera de allí (registro de campo, diciembre de 2013). Aunque eventualmente la profesora pudo explicar que “la universidad” era una categoría amplia y heterogénea y que ninguno de nosotros había participado en esas instancias (y por lo tanto pudimos tener nuevamente acceso a campo sin mayores dificultades), este evento echó luz sobre el antagonismo entre los “isleños” y los “ambientalistas” en este período (Pizarro, 2015). Veamos, pues, los elementos principales de este antagonismo.

En primer lugar, los isleños de la Zona Núcleo Forestal negaban que las prácticas productivas asociadas a la forestación representaran una amenaza para el ambiente. En un discurso público pronunciado en el Día del Isleño[29] del año 2013, el representante de una organización local sostuvo que los isleños “desde hace más de cien años se han dedicado a [la actividad forestal] sin haber hecho el menor daño ambiental, todo lo contrario, con esfuerzo y trabajo hemos creado este pulmón verde cuidado y mantenido”, que “pocos cuidan su tierra y el ambiente como la hace un isleño” y que “cada isleño es un guardabosque” (registro de campo, noviembre de 2013). Posteriormente, en una entrevista a un programa de TV de relevancia en la zona, el orador desarrolló su argumento y sostuvo que

el productor isleño no hace ningún daño ambiental: es una historia que se está tratando de inventar, porque realmente lo único que hace el isleño es forestar, tratar de producir y realmente sin ningún daño ecológico ni nada parecido. Hace más de cien años que los productores están viviendo en la zona sin ningún daño visible o… es decir, no existe daño (…) y realmente no sé por qué el ambientalismo ataca tanto a un lugar que es toda naturaleza (entrevista al representante de una organización local, noviembre de 2013).

De este modo, el orador reconocía el antagonismo entre ambos sectores a la vez que colocaba al colectivo “isleño” en la posición de víctima (“no sé por qué el ambientalismo ataca”; “tener un ataque ambientalista acá es una cosa que…”). Además, su intervención implicaba la construcción del colectivo local (en este caso, los “isleños”) como guardián de la naturaleza (“cada isleño es un guardabosque”), una estrategia que numerosos investigadores identificaron en diversos conflictos ambientales (Brosius, 1997; Ferrero, 2005b; Nygren, 1999; Wade, 2004). Y, al mismo tiempo, criticaba las premisas fundantes del antagonista: ni la naturaleza está transformada (el Delta es “un lugar que es toda naturaleza”) ni las actividades productivas representan una amenaza para el ecosistema (“el productor isleño no hace ningún daño ambiental”). Este tipo de posiciones también se replicaron en algunas entrevistas individuales: la esposa de un productor familiar capitalizado planteó que “[los ambientalistas] hablan pavadas, grandes pavadas, porque vos que vivís acá en la isla no es que estás destruyendo. No se destruye acá la naturaleza, al contrario”, mientras su esposo reforzó esta postura al sostener que “mejor que uno no van a cuidar[la]” (registro de campo, agosto de 2014).

En una dirección similar, otros entrevistados postularon que los animales de la región no sólo no se veían perjudicados por las prácticas productivas forestales sino todo lo contrario: se veían beneficiados. En palabras de un pequeño productor familiar,

el ciervo (…) busca el monte[30]. ¿Por qué? Porque en el monte sabe que va a estar más cómodo. Porque vos le pisoteás las malezas. El bicho no es tonto, si vos le dejás el pajonal así [de alto], y acá tiene limpio el tipo va a ir al limpio. Se esconde en el pajonal, pero no le gusta vivir toda la vida en el pajonal (registro de campo, diciembre de 2013).

En el mismo sentido, sostuvo también que

las zanjas sirven para el riego de las plantaciones (…) [y] para que el carpincho viva ahí (…) [porque] si tiene su buen pasto, el agua que necesita y está más cómodo acá [en áreas limpias] que allá [en áreas sucias], va a estar acá. No es tonto.

Otro entrevistado, con una lógica similar, indicó que “se llama ciervo de los pantanos [pero] no le gusta el pantano al ciervo”, y explicó que esto se debía al hecho de que “es un rumiante, el rumiante duerme, y le gusta dormir en lo seco para rumiar” (pequeño productor familiar, febrero de 2016). Y un productor familiar empresarial coincidió en señalar el beneficio que la forestación supone para la macrofauna: en su visión, los ciervos

viven igual dentro de la forestación (…) a veces hay mal entendido con alguna gente que dice “pero le sacan el hábitat”… el ciervo, en un campo que no tiene nada de trabajo, que tiene todo pajonal, lleno de agua, no anda ahí adentro. El ciervo anda donde hay pastito fino, y donde va comiendo y tiene agua dentro del campo. Como los campos no se secan el animal anda bien. Carpincho, las nutrias, todo eso, funciona perfectamente (registro de campo, febrero de 2013)

Para los isleños, los beneficios de sus prácticas se observarían no sólo para ciervos y carpinchos sino también para la flora, pues la conversión de los espacios “sucios” en “limpios” favorecía la eliminación de los pajonales “que son todos plumachales” (Maestripieri, 2016).

Esto no implica, sin embargo, que todos los isleños postularan que la actividad antrópica no generaba ningún tipo de impacto. Un productor familiar capitalizado reconocía que “hacer un dique (…) cambia la ecología”. Sin embargo, en su opinión “cualquier cosa que hagas va a alterar el ambiente, eso no cabe duda (…) la actividad humana lo altera, pero hay que alterarlo lo menos posible” (entrevista individual, febrero de 2015), y cuestionaba la lógica preservacionista de que toda alteración supone la destrucción del ecosistema. En esta misma dirección, el encargado de campo de una empresa agroindustrial postuló que “hay estudios que dan índices ecológicos [en las áreas productivas] superiores a los sistemas prístinos, [lo cual se explica] por una cuestión de multiplicidad de hábitats”: en su opinión “hay recuperación de fauna y flora (…), lo que se está extinguiendo es el poblador” (registro de campo, diciembre de 2013; agosto de 2022). En línea con lo analizado en Straccia y Pizarro (2017), nuestro interlocutor resignificó elementos de sentido del discurso ambientalista hegemónico (y, más específicamente, la apelación a parámetros de biodiversidad como indicadores del estado del ecosistema) para argumentar la existencia de impactos positivos de la actividad antrópica sobre la naturaleza[31].

Todos estos elementos, a su vez, se vinculaban con un segundo argumento que los isleños presentaban en este antagonismo: el daño ambiental efectivamente existente (aquello que sí supone la degradación del ecosistema) se generaba en otras partes del Delta y los responsables eran actores extralocales – desarrolladores inmobiliarios, inversionistas ganaderos o quienes quieren plantar soja en la región. En diciembre de 2012, un encargado de campo (quien en todos nuestros intercambios se esforzaba en mostrarse preocupado por las cuestiones ambientales, posiblemente influenciado por nuestra presentación como estudiantes de la Licenciatura en Ciencias Ambientales) sostuvo que “la presión inmobiliaria” es real, pero también planteó que “la presión ecologista viene de la ciudad (…) dicen cosas reales, y [también] dicen boludeces, muchas”: por eso, cada vez que encontraban la oportunidad “les decíamos ‘no nos miren a nosotros los forestales, quienes están haciendo cagadas acá es Nordelta’” (entrevista personal, diciembre de 2012). Para este entrevistado, el problema era “que ponen en la bolsa a todo el Delta como si fuera una unidad homogénea, y no lo es: no es lo mismo la realidad de los inversionistas ganaderos de Baradero que la realidad de [la Zona Núcleo Forestal]” o de los “emprendimientos privados” de Tigre. En el mismo sentido, otro de nuestros interlocutores sostuvo que “enfrente de Rosario (…) [hay] grandes corporaciones que quieren sojizar (…) pero eso pasa allá, acá nadie plantó soja” (entrevista a productor familiar empresarial, diciembre de 2013). Y esa diferencia también se señalaba respecto del Delta Frontal, al argumentar que “los que están destruyendo la naturaleza son los que hacen countries allá [en Tigre], los que se llevan toda la torta” (registro de observación participante en asamblea vecinal, pequeño productor familiar, marzo de 2015).

A la vez que construían como responsables del daño ambiental a los actores extralocales, los isleños también planteaban la necesidad de evaluar los impactos ambientales de lo ocurrido en otras partes de la cuenca. Entre otras cuestiones, varios entrevistados señalaron el impacto de las represas existentes aguas arriba en la cuenca del Paraná (CIC, 2017). Uno de ellos destacó que la construcción de Itaipú (una represa binacional de Paraguay y Brasil) implicó “sacar un pulmón verde de cuarenta mil hectáreas”, que “por eso cuando vienen períodos húmedos estamos abajo del agua acá, porque no tiene retención” aguas arriba, y que “eso fue lo que reventó todo”: con un tono sarcástico, y mostrando su desacuerdo, recordó que “todavía una señora en una audiencia pública que tuvimos acá en Campana vino a decir que la culpa era de los diques que hicimos los isleños en esta parte del Delta…” (pequeño productor familiar, diciembre de 2012).

En tercer lugar, a lo largo de todo el trabajo de campo los isleños no sólo negaron que las técnicas de manejo de agua constituyan una amenaza para el ecosistema sino que sostuvieron que son necesarias tanto para producir como para vivir en “la isla”. Estas afirmaciones se constituían en diálogo con las premisas de los “ambientalistas” (quienes hacen especial énfasis en los impactos ambientales de los endicamientos sobre la dinámica hidrológica) y son una respuesta a ellas: en no pocas ocasiones, como lo evidenciaron Santos y Chouhy (2014), las propuestas de conservación de la naturaleza son interpretadas por las poblaciones que viven en dichas áreas como amenazas para su persistencia. Un pequeño productor familiar planteó este diálogo explícitamente al explicar que “ellos dicen ‘y, se secan los humedales’, y acá no hay forma de secarlo” (registro de campo, diciembre de 2013). En su opinión, y con una elección de palabras sorprendentemente similar a lo planteado en la Ley Provincial N° 3.534 de 1914 (analizada en el capítulo previo), las técnicas de manejo de agua implican darle “al humedal la protección del agua”: es decir, no se trata de “secar” el humedal (lo cual sí representaría una amenaza) sino de gestionar de forma controlada el ingreso y egreso de agua, de forma tal de asegurarse que “si nos viene una marea no perdemos toda la plantación”[32]. Y aunque planteó que “me gustaría tener un Delta (…) que se inunde [totalmente]”, sostuvo que “entonces no vivo, no produzco, no nada” (registro de campo, observación participante en una asamblea vecinal, octubre de 2016). Cabe remarcar el uso de la categoría ‘humedal’ por parte del interlocutor aun cuando su intervención no se inscribiera bajo la lógica de los “ambientalistas”, lo que es una evidencia de su nivel de difusión en los años posteriores a los incendios del 2008. Además, la argumentación fue construida de modo tal de enfatizar que el manejo del agua en “la isla” no representa una mera práctica productiva (“no produzco”) sino una práctica de vida (“no vivo”).

Reforzando este argumento, otros de nuestros entrevistados plantearon que “a veces me río un poco” con quienes “le hacen hincapié al tema de los diques”: sostuvieron que “quieren que desaparezcan todos los diques, todos los caminos, que entre y que salga el agua (…) [y no entienden que] si no lo hacés un manejo al agua (…) no podés forestar, no podés tener ganadería, no podés tener nada” (entrevista a pequeño productor familiar, diciembre de 2012; entrevista a productor familiar capitalizado, diciembre de 2013). De este modo, las técnicas de manejo de agua eran presentadas por los “isleños” como indispensables para la producción y la vida en “la isla”. E incluso quienes aceptaban que las técnicas de manejo de agua en la Zona Núcleo Forestal podrían tener algún tipo de impacto, sostenían que éstos serían muy limitados dado que “el Delta tiene un millón ochocientas mil hectáreas y yo te estoy ocupando cincuenta mil en el mejor de los casos” (entrevista a encargado de campo de empresa agroindustrial, diciembre de 2012). En palabras de un técnico, “el Delta es muy grande [y] quedan muchos lugares [sin endicamientos], no es que está todo el Delta antropizado” (entrevista a técnico del INTA EEA–DP, octubre de 2016).

Más aún, estas técnicas de manejo de agua fueron presentadas también como necesarias para proteger a “la isla”. En el marco de las disputas por la “Ley de Bosques” –que retomaré en el próximo capítulo–, un “isleño” hizo referencia a los técnicos de instituciones estatales ambientales y cuestionó su propuesta de “dejar toda esa parte que están pintando de rojo abandonado”[33]: eso no sólo implicaría “el avance del abandono sobre lo que es productivo” y la expulsión de “los isleños del Delta”, sino que además “al primer loco que venga y meta un fósforo (…) ahí sí que no queda nada” (entrevista con pequeño productor familiar, diciembre de 2012). Por su parte, el representante de una organización de productores del Delta entrerriano sostuvo en su intervención en el Día del Isleño del año 2013 que “si quieren legislar a favor de la conservación, [las propuestas de intervención que impidan las actividades productivas] van a lograr el efecto contrario [y eso] sin duda llevará a la destrucción del Delta” (registro de campo, noviembre de 2013). Para los “isleños”, las actividades productivas (y las técnicas de manejo de agua asociadas) no son sólo un requisito para que poder habitar “la isla”, sino también una forma de protegerla y evitar su “destrucción”.

En la misma dirección, cuestionaron el sentido de las áreas de preservación (las “reservas”) y sostuvieron que atentaban contra el objetivo de proteger el ambiente insular[34]. Expresiones como “las reservas [sólo sirven] para los incendios” (entrevista a pequeño productor familiar, diciembre de 2012), “[dejar un ambiente sin manejo que propicia el fuego] es lo peor que se puede hacer en la isla” (entrevista a pequeño productor familiar, diciembre de 2013) o “el pajonal [la vegetación nativa que habría en las reservas] es una bomba de tiempo [porque] lo dejás, se seca, amontona material ígneo y se te hace un incendio y a la mierda” (registro de campo, observación participante en festividad local, octubre de 2013), aparecen de manera reiterada en nuestros registros. Así, los isleños afirmaban que las técnicas de manejo de agua que permiten la producción y la vida en “la isla” no sólo no representan una amenaza para el Delta del Paraná sino que, contrariamente, permiten que el humedal siga existiendo.

Finalmente, el último elemento de este antagonismo se asociaba al cuestionamiento que hacían los “isleños” respecto de las representaciones de los “ambientalistas” sobre la vida en “la isla”, tanto de la vida “de antes” como en la actualidad. Un pequeño productor familiar, en referencia a un documental que había salido en Canal Encuentro, cuestionó que en todos los productos audiovisuales sobre el Delta del Paraná “siempre sacan los barcos, los juncales, un tipo ahí con una casita hecha de juncos, una nutria colgada, un perro flaco (…) [y] esa no es la isla [ni] la vida del isleño” (registro de campo, diciembre de 2013; agosto de 2014). A continuación, sostuvo que

no podés venir a mostrar la isla de esa forma porque entonces esta gente escribe estas estupideces. Vení a mirar la isla, qué es lo que se produce, qué es lo que se hace. Mostrá la isla, que acá hay un tractor, acá hay una máquina de excavar. No, no somos ese tipo, no somos indios (…) eso molesta. A ciertos isleños nos molesta, y nos molesta mal. Porque no me podés venir a comparar donde yo estoy peleando para tener una sala de computación, para que los pibes tengan computación e Internet; y vos nos vas a ir a filmar y sacás a un tipo que está allá con un perrito y una nutria colgada.

Así, el entrevistado se oponía a este tipo de representaciones esencialistas y romantizadas sobre los “isleños” y la vida en “la isla”[35]. Esto también fue señalado por otros entrevistados, como el encargado de campo de una empresa forestoindustrial que señaló que “pretenden que el Delta sea la imagen del canoero que anda con la canoíta y su construcción de palafitas y cagándose de hambre” (registro de campo, diciembre de 2012). Con una fuerte capacidad de síntesis, el encargado de campo de una empresa familiar sostuvo que ese tipo de representaciones no refleja la realidad isleña, pero “es la foto que gana el concurso” (registro de campo, diciembre de 2013). Puntos de vista similares fueron esbozados también por técnicos del INTA EEA–DP en entrevistas informales: en su opinión, “[los ambientalistas] quieren que [los isleños] vivan de los juncos, el mimbre, la pesca… sí, pero andá a ver cómo viven [esos isleños] (…) romantizan demasiado” (registro de campo, julio de 2019).

Así, los pobladores de la Zona Núcleo Forestal –de un modo similar a lo analizado por Ferrero (2005b) respecto de los colonos en Misiones– sostenían que eran injustamente señalados como responsables de una amenaza que aseguraban no ser tal y cuestionaron las representaciones esencialistas sobre qué es (y qué debería ser) “la vida en la isla”. Nuestros interlocutores confrontaron activamente con este tipo de representaciones, pues bajo la figura de una (supuesta) esencia isleña asociada al junco, la pesca o la caza se invisibiliza “el progreso” en “la isla” (ejemplificado en la cita previa en la negación de la incorporación de tecnología, tanto en términos productivos –tractores, retroexcavadoras– como en términos educativos –computación, internet–) y se condena a los pobladores locales a vivir bajo condiciones de pauperización (con el “perro flaco”, la “nutria colgada” y “cagándose de hambre”). Y es que este tipo de imágenes tienen efectos performativos, dado que ocultan las estructuras existentes de dominación y niegan a las comunidades locales como actores políticos relevantes (Brosius, 1997, 1999a; Dove, 2006)[36].

Los “isleños” legitimaban sus afirmaciones por sus saberes históricos y su pertenencia a “la isla”, a la vez que cuestionaban a los “ambientalistas” (y por extensión a sus premisas) por su carácter de extralocales. La clasificación de un actor como outsider no es una mera distinción, sino una práctica de estigmatización (Elias y Scotson, 1994 [1965]): los outsiders sólo pueden ser construidos como tales por los established, por los integrantes del colectivo de identificación “isleños”, anclado en el sentido de pertenencia al lugar (Straccia, 2019). En las disputas políticas, el énfasis en lo local fue tanto una forma de auto-reconocimiento como una forma de distinción con respecto a los “ambientalistas”. Y si “la isla” es el lugar de los “isleños”, la distinción entre un nosotros locales (los “isleños”) y un ellos extralocales (los “ambientalistas”) respondía a lógicas de (des)calificación de los argumentos que son considerados como opuestos (Adger et al., 2001). Así, como plantean Opotow y Weiss (2000), la clasificación de los “ambientalistas” como outsiders fue un mecanismo por medio del cual los “isleños” buscaban excluirlos de la arena de conflicto, definiéndolos como ilegítimos para participar en ella por su no–pertenencia.

Esta caracterización de los “ambientalistas” como extralocales era producida activamente por los “isleños” y continuamente señalada cada vez que tenían la oportunidad. En su intervención en el Día del Isleño del año 2013, el representante de una organización local de productores sostuvo que “el pseudoambientalismo (…) tiene algún cargo de conciencia por los lugares donde viven y quieren lavar las culpas acá en el Delta” (registro de campo, noviembre de 2013), marcando de este modo su no–pertenencia a la región. Por su parte, otros plantearon que “la presión ecologista viene de la ciudad (…) allá, desde [Avenida] Libertador [en la Ciudad de Buenos Aires], mirando el río” (encargado de campo de empresa agroindustrial, diciembre de 2012).

Eso no implica, sin embargo, que los “isleños” afirmaran que los “ambientalistas” nunca estuvieron en “la isla”. De hecho, varios recuerdan sus inicios (“ellos aprendieron con nosotros”) y el trabajo de campo que realizaron a lo largo de los años. Por esa razón es que otro de los entrevistados sostuvo que “[lo que] da bronca es que (…) no son improvisados, es gente que conoce el terreno y sabe que es bastante complejo (…) no es gente ignorante ni tonta”: lo que no entendía era por qué “para hacer ese proyecto [refiriéndose a la Ley de Humedales] lo simplifican de una manera que uno no entiende cómo un profesional le pone la firma a algo como eso” (productor familiar empresarial, diciembre de 2013). Otros valoraban positivamente la “defensa del recurso natural” que hacen estos sectores, pero también aseguraban que “detrás [de las propuestas de las ONG ambientales] hay un trabajo de consultoría enorme y sistemático” que representa una fuente de financiamiento directa para esos mismos sectores[37] (registro de campo en entrevista grupal a técnicos del INTA EEA–DP, diciembre de 2013; encargado de campo de empresa agroindustrial, diciembre de 2016). Además, cuestionaban que “[los ambientalistas] deciden todo desde un escritorio” (pequeño productor familiar, diciembre de 2013), que “no nos escuchan demasiado” (productor familiar capitalizado, diciembre de 2013) y que muchas decisiones se toman “sin el consenso de los productores, ni de los pobladores, ni nada” (productor familiar capitalizado, diciembre de 2013).

Finalmente, y no sin ironía, uno de los isleños se preguntó “por qué no los van a joder a los holandeses” (pequeño productor familiar, diciembre de 2013). Similarmente, otro señaló que

te quieren imponer legislaciones que ellos mismos no tienen, porque si vos vas a Holanda y le decís ‘legislen humedales’ y tienen que dejar de utilizar sus diques, se muere Holanda. Se hunde. Entonces vienen acá a decirte que hagas cosas que en sus países no hacen no sé con qué criterio, con qué aval, (…) [más que] decir ‘vamos al subdesarrollo a curar nuestras culpas’ (encargado de campo de empresa agroindustrial, diciembre de 2016).

Estas referencias, para nada casuales, se vinculan con el hecho de que Fundación Humedales (la principal ONG ambiental que opera en territorio) tiene su casa matriz en los Países Bajos y se financia en buena medida con aportes de organizaciones privadas e instituciones estatales neerlandesas (Monkes, 2022). También con el hecho de que dicho país, aunque parezca paradójico dado su profuso financiamiento de proyectos de conservación de humedales en el Hemisferio Sur, tiene una extensa historia en la gestión de sistemas de manejo del agua a través de sociedades de drenaje y diques centralizadas en el Estado (Palerm Viqueira, 2015), las cuales aún existen en la actualidad (Zagare, 2020). De hecho, como se mostró en el capítulo previo, fueron instituciones neerlandesas las que participaron en la promoción de las técnicas de control de agua en el Delta Bonaerense del Paraná (Moreira, 2018).

Si bien hasta este punto hice énfasis en las voces de los pobladores locales, los técnicos y funcionarios de las instituciones estatales orientadas a la promoción de la forestación y la actividad silvopastoril también presentaron argumentos similares en esta etapa (pese a que la cuestión ambiental, como vimos en el apartado previo, se había incorporado institucionalmente dentro de la retórica de la sustentabilidad en clave ecoeficientista). Por esa razón, sostengo que pobladores locales y técnicos y funcionarios conformaron una coalición discursiva articulada en torno al colectivo de identificación “isleños”. La línea narrativa producida no negaba la importancia de cuidar el ambiente, pero lo hacía de una forma particular: inscripta dentro del ‘ecologismo de los medios de vida’ (en tanto lo que primaba era el deseo de mantener las formas de vida y sostener los medios que las hacen viables), su argumento principal era que las prácticas productivas locales efectivamente implicaban el cuidado de “la isla” y que la lógica preservacionista de los “ambientalistas” (que evidenciaré en el próximo apartado) no sólo representaba una amenaza para la persistencia de los “isleños” sino también para la existencia del propio humedal.

Cabe señalar, sin embargo, la existencia de ciertos matices al interior de los técnicos y funcionarios de las agencias estatales. Tanto en entrevistas personales y grupales como en diferentes espacios colectivos (como reuniones del Consejo Local Asesor, actividades científicas, talleres de actualización profesional, entrevistas informales en festividades locales, entre otros espacios), algunos de ellos mostraron un abierto rechazo a los postulados de los “ambientalistas”. Un técnico caracterizó a las posiciones de este tipo de sectores como “mesianismo ambiental”[38] (registro de campo en Día del Isleño, noviembre de 2014), de forma similar a un isleño que los definió como “fundamentalistas del ambientalismo” (productor familiar capitalizado, febrero de 2015). Otro técnico sostuvo que era una “vergüenza” que las diferentes instituciones estatales estuvieran enfrentadas “cuerpo a cuerpo” (haciendo referencia al conflicto entre las instituciones estatales orientadas a la promoción de la forestación y aquellas orientadas a la protección del ambiente en torno a la “Ley de Bosques”), y que “agradecía no ser isleño” pues se preguntaba qué haría él si se viera afectado por las propuestas de los “ambientalistas” (entrevista informal, febrero de 2014). E incluso otro enumeró las amenazas que ponen peligro al Delta y refirió a “la soja en expansión que primero hace y después pregunta”, los countries que “vienen avanzando”, y el “ambientalismo”: desde su punto de vista, “[los ambientalistas] se rasgan las vestiduras diciendo que van a conservar la cultura isleña pero los están haciendo mierda, el tipo se tiene que ir, qué va a hacer” (entrevista informal, febrero de 2016; noviembre de 2016).

Otros, en cambio, utilizaban diferentes estrategias discursivas a fin de morigerar ligeramente sus afirmaciones y procurar reducir el nivel de enfrentamiento con los “ambientalistas”. Uno de los técnicos recordó haber leído un documento donde “había cosas que se contradecían, [porque] en un lugar decía que la forestación había destruido todo el monte blanco [y] en otro lugar decía que había que conservar [el monte blanco] (…) uno lee eso y empieza a desconfiar de si eso que dicen es [realmente] así”, y también se preguntó “si escuchan realmente” a “los que tienen que escuchar” (entrevista a técnico del INTA EEA–DP, febrero de 2016). Sin embargo, a continuación planteó que sí “hay que ir por [algún tipo de protección del Delta del Paraná], pero que ese algo no expulse a la gente tampoco”. Y otro valoró positivamente al trabajo de los “ambientalistas”, pero sostuvo también que existía “un conflicto de intereses” dado que “necesitan crear conflictos ambientales para recibir el financiamiento y seguir trabajando”: en su opinión, el trabajo de los “ambientalistas” es “interesante” para apuntar a encontrar relictos del paisaje original y protegerlos, pero no para “volver a esa situación” (registro de campo, entrevista informal a técnico de institución estatal de promoción de la forestación en una jornada científica, marzo de 2014). A modo de síntesis, la figura 9 presenta la red construida en Atlas.Ti que busca dar cuenta de cómo la coalición “isleños” se constituyó como bloque antagónico en este primer período.

Diagrama  Descripción generada automáticamenteFigura 9. La constitución de los “isleños” como bloque antagónico (2008–2013)

Fuente: elaboración propia vía Atlas.Ti 7

“El problema es que el isleño no sabe”. La constitución de los “ambientalistas” como bloque antagónico

Siguiendo a Merlinsky (2013), para que un conflicto se constituya como tal es necesario que los actores sociales formen parte de una arena política común que reconozcan como ámbito de cooperación, competencia y/o enfrentamiento respecto de aquello que está en disputa. Y dado que sus posiciones se construyen en el propio devenir del conflicto, un paso metodológico necesario para su análisis es identificar los elementos constitutivos del antagonismo entre los actores (o los bloques) cuyos intereses y proyectos históricos se contraponen. En este sentido, nuestros registros de campo dan cuenta de que tanto los “isleños” como los “ambientalistas” reconocían la constitución de una situación de antagonismo entre ellos, por lo que retomo la estructura propuesta en el apartado previo y a continuación doy cuenta de los argumentos centrales de los “ambientalistas” en relación con aquello puesto en juego en este campo. Así como aquellos articulados dentro del colectivo “isleños” legitimaban sus posturas ancladas en el sentido de pertenencia al lugar (a “la isla”) y una identidad territorial, en este período los “ambientalistas” sostenían que las prácticas de los pobladores locales suponían la destrucción de “el humedal”, legitimaban sus afirmaciones presentándolas como verdades científicas e inscribían sus enunciados en una lógica asociada a la corriente preservacionista.

En una entrevista realizada en pleno conflicto por la “Ley de Humedales” en el año 2013, uno de ellos planteó que “el productor isleño, y el productor forestal en particular, tiene una particularidad: siempre siente que lo están atacando, (…) cree que [toda propuesta ambiental] es en contra de ellos, y no es en contra de ellos” (registro de campo, diciembre de 2013). La selección de la palabra “ataque” no parece ser casual: no sólo está asociada a una situación de conflicto (en tanto enfrentamiento explícito, abierto, entre al menos dos sectores), sino que además remitía directamente a los puntos de vista de los isleños – como lo mostré en la sección previa, los isleños se quejaban del “ataque” del “ambientalismo”. En el mismo sentido, otro sostuvo en una conversación informal que “no es que simplemente te vas a oponer a todo porque sí”[39], pero que muchos productores piensan que “lo único que te interesa es cuidar a los pajaritos” y que “ellos no van a poder hacer nada” (registro de campo, febrero de 2021). Lo interesante en esta cita es que nos permite poner en tensión las metarrepresentaciones (i.e., las representaciones sobre las representaciones): como lo mostraron Moore Berg et al. (2020), la falta de espacios de articulación política entre bloques antagónicos (como en el caso de estudio en este período) genera metarrepresentaciones que profundizan el enfrentamiento.

Los “ambientalistas”, entonces, reconocían la existencia de una relación antagonista pero sostenían que eso explicaba por las (erróneas) percepciones de los isleños, quienes “sienten” que los están atacando. A su vez, reconocían que el antagonismo no importaba únicamente una discusión con los habitantes locales sino también con los técnicos de las agencias estatales de desarrollo rural, dado que no sólo promovían activamente la actividad forestal sino los esquemas de manejo del agua que ellos señalaban como destructores del humedal. Esto fue explícitamente planteado por uno de ellos en una charla-seminario sobre humedales[40], donde sostuvo que “el INTA (…) se opone a nuestros conceptos y está promoviendo los endicamientos permanentes de las islas como único método [productivo]” (registro de campo, mayo de 2014).

Sin embargo, los “ambientalistas” buscaban evidenciar heterogeneidades al interior del bloque antagónico de dos modos complementarios. Por un lado, marcando diferencias de acuerdo con el tipo de productores. Y por el otro, identificando ciertos cambios a lo largo del tiempo que entendían como auspiciosos.

Respecto del primer punto, los “ambientalistas” sostenían que el antagonismo sería con cierto tipo de productores, y no con otros. Para el orador referido previamente no había ningún conflicto con “el pequeño productor” (que es “el que hacía zanja abierta”), dado que ese esquema de manejo del agua no alteraba la dinámica hidrológica del humedal. Sin embargo, sostuvo que “[el pequeño productor] ya casi desapareció del Delta”, que en la actualidad sólo queda “el gran productor” con su “manera industrial” de pensar su proyecto (esto es, “con un gran dique”), y que eso es lo “que el INTA está fomentando hacer” (registro de campo, mayo de 2014).

En los términos de Videla et al. (2021), quien analizó cómo se representan ‘cultura’ y ‘naturaleza’ en el Parque Nacional Tierra del Fuego, estas representaciones románticas de sujetos sociales que supuestamente habrían desaparecido son ‘elogios negativos’ que silencian sus reclamos actuales y su existencia misma. Se trata de una categoría utilizada principalmente para dar cuenta de los modos en que los museos representan a los pueblos originarios, pero que también es pertinente su activación aquí: esta representación es un elogio, puesto que idealiza al “pequeño productor” y sus técnicas; pero es negativo, es tanto su supuesta desaparición les impide a los sujetos actuales ser reconocidos como parte de ese grupo y por lo tanto invisibiliza sus reclamos. ¿Y por qué sostengo que se trata de una “supuesta” desaparición? Porque es cierto que hoy en día la mayor parte de los productores de la Zona Núcleo Forestal tienen sistemas cerrados o semiabiertos de manejo de agua (es decir, endicamientos o atajarrepuntes), tal y como se evidencia en la figura 6 presentada en el capítulo previo, y que las quintas con sistemas de zanja abierta (sistemas abiertos) son muy pocas. Sin embargo, esto no implica que los pequeños productores hayan “casi desaparecido”: muchos productores familiares (con atajarrepuntes en sus quintas) tienen superficies forestadas muy por debajo de la unidad económica forestal y están en un proceso de descapitalización sostenido; de hecho, son aquellos a quienes tipificamos como pequeños productores familiares. Así, lo que sostengo es que los pares equivalentes endicamientos – productores grandes y zanja abierta – pequeños productores no son localmente pertinentes, y los isleños los cuestionan abiertamente. Para ellos, los sistemas abiertos no son característicos de un tipo de productor en la actualidad sino de todos los tipos de productores en el pasado, pues obedecen a una historia de “sacrificio” que pudo superarse gracias al “progreso” en “la isla”.

Respecto del segundo punto, en esa misma charla-seminario otro científico reconoció el enfrentamiento con las agencias estatales de desarrollo rural, pero morigeró las críticas del orador precedente y sostuvo que “hay muchos colegas del INTA que están cambiando su forma de pensar” (registro de campo, mayo de 2014). Para este orador, el antagonismo con las instituciones de desarrollo rural podía ser una configuración temporal, que diera lugar a mayores (y nuevos) espacios de articulación si estos cambios en “su forma de pensar” se consolidaban.

Para los “ambientalistas” ciertas prácticas locales suponían una amenaza para “el humedal”. Respecto de los incendios, sostenían que en la mayor parte de los casos su origen era intencional y que tenía como fin poder convertir a los humedales en un ecosistema terrestre en el que se pudieran llevar adelante prácticas productivas típicas del sector pampeano (registro de campo, entrevista individual realizada octubre de 2016; instancia de observación participante en una charla sobre la “Ley de Humedales”, junio de 2020). Y en cuanto a los endicamientos, aseguraban que afectaba la dinámica hidrológica del ecosistema y que dicha afectación suponía su destrucción (Baigún et al., 2008; Blanco y Méndez, 2010). De hecho, en no pocas ocasiones se señalaba explícitamente al “isleño” y sus “grandes diques” como culpables de la degradación ambiental: en palabras de uno de los oradores en la charla-seminario previamente mencionada, los “isleños” junto con “el INTA” estaban “secando la isla”[41] (registro de campo, mayo de 2014). Como lo mostré en el capítulo previo, esto se vinculaba con la existencia de una supuesta “imagen reproductiva exitosa pampeana” en el imaginario local, que debían lograr “cambiar” a fin de garantizar “la conservación de la diversidad ecológica, la integridad ecológica y la salud ecológica” (registro de campo, octubre de 2014).

En relación con la pregunta que guía esta investigación, y pese a que el Delta es heterogéneo tanto en términos biofísicos como socioculturales, es necesario destacar que en ciertas ocasiones los “ambientalistas” señalaban explícitamente al sector forestal como (uno de) los responsables de la degradación ambiental, de modo que el antagonismo aquí analizado ganaba aún más fuerza. En una segunda charla-seminario también realizada en 2014[42], un científico sostuvo que

el gran impulsor de ese despoblamiento final [en la isla] es la forestación de salicáceas, que es un monocultivo, [porque] una familia pone estacas de sauce o álamo y tiene que esperar 12 a 15 años para tener rédito económico. Muy pocos pudieron aguantar eso y de ahí que hay un gran despoblamiento masivo (registro de campo, octubre de 2014)

Sin embargo, los isleños niegan la validez de esta explicación mecanicista que señala a la forestación como responsable del despoblamiento, y sostienen que los procesos migratorios de expulsión se explican por los factores reseñados en el capítulo anterior.

Es factible encontrar argumentos similares en publicaciones escritas de ciertas ONG ambientales. En una publicación editada por Fundación Humedales, Gallopín y Nugent (2020) sostuvieron que la forestación impacta “en las prácticas culturales y actividades económicas de la población”, que se trata de un elemento ajeno a “la identidad isleña” e incluso la definieron como “extractiva” en el Delta del Paraná (p. 43)[43]. Aunque los pobladores locales afirman que la forestación es un eje estructurante de la identidad isleña (Maestripieri, 2016; Straccia, 2019), para los “ambientalistas” ese argumento no es válido “porque la identidad isleña desapareció de la isla”: en palabras del científico previamente citado,

el que quedó es un productor que tiene tres generaciones de isla y hay que respetarlo, pero bueno, no nos llevamos muy bien (…) [porque] hace más de ciento cincuenta años que hacen producción forestal, con sus errores y aciertos, pero son más los errores que los aciertos (registro de campo, octubre de 2014).

Así, el reconocimiento a la “identidad isleña” o al “pequeño productor isleño” por parte de los “ambientalistas” sólo es tal en relación con un pasado que ya no es: quien produce en “el humedal” (ya no quien habita en “la isla”) es un “productor” vinculado con la “imagen reproductiva exitosa pampeana”. De este modo, se refuerza la caracterización de este tipo de representaciones como elogios negativos.

Este tipo de posturas esencializantes abonan al argumento de los isleños de que las representaciones de los “ambientalistas” requieren ser cuestionadas, aspecto sobre el cual profundicé en el apartado anterior[44]. Según Nygren (1999), dichas representaciones tienen efectos performativos y orientan la producción de políticas estatales, de modo que deben ser críticamente interpeladas. Como lo indiqué previamente, siguiendo a Maestripieri (2016) y Camarero et al. (2018), la forestación es un eje estructurante de la identidad isleña: vinculada a una lógica del habitar, excede largamente la lógica de reproducción del capital (típica del complejo agroexportador pampeano) y no supone una mera reproducción de la “imagen reproductiva exitosa pampeana”. Y lo propio puede plantearse para las familias que llevan adelante sistemas de ganadería extensiva en la región (Cervio, 2022).

Asimismo, como lo analizaron Dayan y Monkes (2022), las propuestas de los “ambientalistas” solían hacer referencia al carácter virtuoso de las ‘actividades tradicionales’ en la región, que se opondrían a aquellas que pondrían en riesgo al ‘humedal’. Sin embargo, los planteos sobre la importancia de promover las ‘actividades tradicionales’ no suponían ninguna especificación respecto de qué definiría a una actividad como tal (o no). Para dichos autores, esta categoría suele ser utilizada para hacer referencia a aquellas actividades productivas que no implican una gran sistematización del terreno, contraponiéndose así con las actividades realizadas a gran escala. En esta dirección, un tercer científico participante en el seminario previamente mencionado manifestó no estar en contra de las actividades productivas siempre y cuando “no avancen sobre los fondos de islas, conserven [y] no endiquen” (registro de campo, octubre de 2014); además, la ganadería sería una actividad tradicional siempre y cuando se haga “adaptada a cómo funciona el humedal” (registro de campo, mayo de 2014)[45]. Bajo esta lógica, la forestación con salicáceas no sería una actividad tradicional dado que en la actualidad es realizada bajo técnicas de manejo que suponen, entre otras cosas, la sistematización del terreno[46].

El esencialismo subyacente a estas premisas también emergió al cuestionar la pertinencia de la categoría “isleño” para referirse a quienes viven en la Zona Núcleo Forestal. Uno de nuestros interlocutores, en intercambios informales realizados tiempo después, sostuvo que los pobladores de la Zona Núcleo Forestal “son forestadores, no son isleños” (registro de campo, diciembre de 2016). Similarmente, otro consideró la pertinencia de discutir si el habitante de la Zona Núcleo Forestal es isleño o no, porque no se trata de “una producción netamente isleña” y el paisaje “está muy cambiado [y] no parece que fuera el Delta” (registro de campo, febrero de 2021). Así, en estos enunciados se reproduce un esencialismo reiteradamente impuesto sobre las comunidades locales –especialmente las originarias– que reifica su cultura e inmoviliza a sus sociedades (Siffredi y Spadafora, 2001)[47]: en esta ocasión, el “ser isleño” estaría definido por el pasado y se le negaría toda posibilidad de cambio, puesto que toda práctica que no sea coincidente con la imagen (pre)construida y reproduzca dicho pasado es interpretada como la negación de su identidad. Incluso aquellos que procuraban evitar las perspectivas románticas sobre la vida en “la isla” reproducían el esencialismo negador del cambio cultural: en otra publicación editada por Fundación Humedales, Machain et al. (2013) sostuvieron que el “estilo de vida isleño” es de suma “crudeza” por estar “sometido a las inclemencias de las inundaciones y sequías típicas de la región”, lo que justifica su permanencia como “una región poco poblada y marginal” (p. 27). Así, la vida isleña es esencializada y deviene estática (“ser isleño”, aparentemente, sería vivir en esa “crudeza” e “inclemencia”), de modo tal que la posibilidad de cambio se les encontraría vedada.

Lo analizado en estos últimos párrafos permite dar cuenta del hecho de que ciertos elementos de este antagonismo se anclaban sobre posturas simplistas que obturaban el debate sobre el modelo de desarrollo al que debe aspirar la Zona Núcleo Forestal, y más ampliamente el Delta del Paraná. Reiterando lo señalado en el capítulo previo, la crítica realizada por Galafassi (2005) a los documentos institucionales que postulan a las inundaciones como causa única del despoblamiento de la región es indudablemente válida. Sin embargo, lo propio cabe señalar sobre las posturas de los “ambientalistas” que señalan al monocultivo de Salicáceas como causa del despoblamiento de la región. Como lo argumenté en el capítulo previo, tanto el éxodo poblacional como las transformaciones productivas de la región obedecen a factores estructurales y coyunturales que requieren ser analizados con mayores niveles de complejidad. Así, definir a la forestación como una “actividad extractiva” y proponer escenarios románticos donde “se recupera el estilo de vida isleño” asociado a “prácticas artesanales de pesca, cosecha de fibras, apicultura [y] hierbas medicinales” (p. 49), como sostienen Gallopín y Nugent (2020), supone desconocer las singularidades de “la isla” e invisibilizar sus complejidades.

A su vez, la existencia de caminos en la Zona Núcleo Forestal es cuestionada por los “ambientalistas” y señalada como otro elemento constitutivo del antagonismo. En palabras de uno de ellos, “tenemos gente enfrente que dice (…) ‘yo quiero entrar con mi camioneta dentro de las islas’” (registro de campo, octubre de 2014). La referencia a quienes están “enfrente” es una huella más del antagonismo, vinculada en esta ocasión a la red de caminos que permite la movilidad vehicular en este sector de islas del Delta Bonaerense. Otro de los oradores sostuvo que lo que llaman “alteos transitables” son “eufemismos” utilizados para referir a los caminos, y que los responsables “son los productores que están en la región de Carabelas”, esto es, los productores más capitalizados de la Zona Núcleo Forestal: en su opinión, su mera existencia niega toda posibilidad de conservación de la naturaleza (registro de campo, octubre de 2014). Para los “isleños”, como lo mostré en el capítulo previo, la red de caminos es una parte central de las mejoras en las condiciones de vida y de producción en “la isla”. En cambio, para los “ambientalistas” los caminos (y por tanto los endicamientos) “hacen que no entre agua (…) [porque] adentro del dique lo dreno, y entonces transformo el sistema en un sistema terrestre” (registro de campo, mayo de 2014). Si los endicamientos son una de las principales amenazas para la conservación del humedal (Blanco y Méndez, 2010) y la mayor parte de los endicamientos en el Delta del Paraná son de uso forestal (Herrera et al., 2013), entonces los productores forestales y sus caminos/endicamientos son quienes están poniendo en riesgo al ecosistema[48].

Este elemento del antagonismo también se registró en eventos compartidos por “isleños” y “ambientalistas”, como en las Jornadas PRODelta organizadas por el INTA EEA–DP en el año 2012 y a las cuales hicimos referencia en la sección 4.2 (PRODelta, 2012). Allí, mientras los “ambientalistas” plantearon la necesidad de “considerar el carácter de insularidad del Delta del Paraná”, el representante de una organización local respondió que “no permitiremos la condición de insularidad y de aislamiento que pretenden imponernos” (p. 35): pese al origen etimológico común, los “isleños” marcan una clara distinción entre “isla” y aislamiento. A su vez, evidenciando la articulación de los técnicos de las agencias estatales de desarrollo rural dentro de la coalición referenciada en el colectivo “isleño” en esta primera etapa, el propio documento de síntesis generado por la EEA–DP recuerda que la institución “participó activamente en los proyectos de desarrollo local basados en las redes de camino y balseo” (proyectos que analizaré en el próximo capítulo) y que en el año 2011 “la presidenta de la Nación [Cristina Fernández] donó un transbordador para cruzar el río Paraná y así contribuir a mitigar el aislamiento de la población isleña originada en la falta de medios de comunicación” (p. 35).

A su vez, los enunciados de los “ambientalistas” también se construían en respuesta a las afirmaciones de los isleños. Como vimos en la sección anterior, los pobladores locales sostenían que las problemáticas ambientales más acuciantes existían en otras partes del Delta del Paraná e incluso en regiones ajenas al Delta (registro de campo, noviembre de 2013; diciembre de 2016). Ante estos cuestionamientos, los “ambientalistas” sostenían que sus denuncias sobre los impactos de la forestación no implicaban negar la existencia de problemáticas asociadas al cultivo de soja o al avance de los megaemprendimientos inmobiliarios.

En el mismo sentido, también negaban los postulados de los isleños de que la diversidad biológica no se habría visto afectada por los cambios en la matriz del paisaje y/o que incluso se habría visto beneficiada. En sus intervenciones en uno de los seminarios previamente mencionados, uno de los oradores señaló que “la diversidad alfa no cambió” pero sí “cambió la diversidad beta y la gamma”, porque hay un incremento de “especies de sistemas terrestres” en detrimento de las “especies de un humedal”, generando un cambio en los componentes de la biodiversidad existente (registro de campo, mayo de 2014)[49]. Así, se postulaba que la diversidad biológica sí se ve afectada por los cambios en la matriz del paisaje (aun cuando estos cambios no se perciban a menores escalas), lo cual es coincidente con lo planteado por et al. (2010).

Sin embargo, “los ambientalistas” no sostenían que los isleños necesariamente elegían generar un daño sobre el humedal de forma consciente, sino que el problema era que “la gente de acá no ve, no ve lo que no quiere ver, digamos”, y “menos va a ver lo que hay en un pajonal, que en general se tiene una visión negativa”[50] (registro de campo, diciembre de 2013). En otro momento de esa misma entrevista, nuestro interlocutor recreó un diálogo imaginario con un productor típico a fin de mostrar las dificultades con que se encontraba para mostrar la importancia de este tipo de paisajes:

miren, yo sé que ustedes no ven nada, pero hay, les aseguro que hay, y hay un montón de especies que no están en ningún otro lado de la isla, están solo ahí’. Y me discutían, ‘no hay nada’. Les digo ‘mirá, he trabajado en los pajonales, me he metido hasta acá, me han picado las garrapatas y los mosquitos, me he cortado con la cortadera, y te puedo asegurar que hay muchísimas especies…’. ‘No, no hay nada’, me dicen

Como lo planteamos en el capítulo previo, una de las premisas fundantes de los “ambientalistas” (y más ampliamente del discurso científico ecológico) es la existencia de una realidad (biofísica) objetiva y aprehensible a través de conceptos y metodologías propias de la ecología, de modo que el rol de los académicos es caracterizarla. En una dirección similar, como lo mostramos en Straccia y Pizarro (2017), los científicos entrevistados plantearon que su rol es “generar conocimiento con la rigurosidad que implica el trabajo científico”, y que como “el isleño, el de la isla, no sabe (…) entonces somos nosotros los que contribuimos a la toma de decisión” (registro de campo, mayo de 2014). Las lógicas de intervención de las ONG ambientales, orientadas a generar “conciencia” sobre ciertas problemáticas ambientales en “la isla” (las “campañas de concientización”), también reproducen una lógica transferencista anclada en la jerarquización de saberes (D’Alessio y Lartigau, 2013). Incluso ciertos proyectos señalaban al “desconocimiento [local] de la flora nativa” como una de las principales problemáticas regionales a abordar (Kalesnik, Sirolli, et al., 2013), aunque numerosas investigaciones desde las ciencias sociales indican lo contrario (Gastellu, 2016; 2022; Maestripieri, 2016; Pizarro et al., 2019a) y nos invitan a preguntarnos hasta qué punto no se trata de un mero supuesto.

Sin embargo, existen ciertos matices. Para algunos esta caracterización aplica especialmente para los pequeños productores, dado que “tienen un bagaje cultural completamente distinto”: “no es por subestimar[los] pero quizás tienen menos acceso a la información [que los productores grandes]” (registro de campo, diciembre de 2012). Otros, en cambio, sostienen que “el isleño hace cagadas porque no le queda otra, pero sino sabe cómo funciona el humedal” (entrevista personal, noviembre de 2016). Más allá de estas diferencias, sí hay coincidencias entre los “ambientalistas” en plantear que el rol de los científicos sería identificar cuáles son las funciones ecológicas de estos humedales, así como los bienes y servicios ecosistémicos asociados, y “transferir” los conocimientos generados a los tomadores de decisión, consolidando así su rol de promotores de la cuestión ambiental (Weyland y Von Below, 2021).

La lógica preservacionista que caracterizaba a los “ambientalistas”[51] se evidenciaba tanto en las expresiones vertidas en diferentes charlas-seminarios y entrevistas como en aquellas publicaciones donde se proponían elementos para el desarrollo de la región. Aunque en ocasiones se inscribían en la retórica de la sustentabilidad, las referencias a cuestiones socioeconómicas eran prácticamente nulas y el punto de partida siempre era la dimensión biofísica, aprehendida a través de categorías ecológicas como ‘humedales’ y ‘bienes y servicios ecosistémicos’ (aun cuando algunos de ellos cuestionaban su “concepción mercantil”), entre otras. Esto se asociaba estrechamente con una de las premisas fundantes: “lo ecológico” como “la base”, en tanto la protección de la naturaleza eventualmente se traducirá en beneficios socioculturales y económicos[52].

En este sentido, un trabajo presentado en el Simposio Científico–Académico Delta del Paraná del año 2010 resulta paradigmático de esta lógica. Allí, los autores plantearon la necesidad de organizar el espacio para contribuir al desarrollo socioeconómico de la región, propusieron una matriz FODA[53], y sostuvieron que la planificación debía ser participativa, es decir, “decidida, desarrollada, ejecutada y controlada por la propia comunidad local” (Quintana y Astrada, 2013: p. 77). Sin embargo, la matriz FODA (que, afirmaban, “constituye el punto de partida para discutir las posibles estrategias de intervención sobre el territorio”; el resaltado me pertenece) fue realizada exclusivamente por ecólogos, y la acción humana era interpretada como un factor disruptivo sobre una naturaleza que adquiría su sentido dentro del par dicotómico sociedad/naturaleza. Así, la fortaleza del espacio (el ‘humedal’) era la provisión de ‘bienes y servicios ecosistémicos’ y las oportunidades eran ‘la percepción de la región como un sitio natural importante’, lo cual supone: a) la reproducción del esquema dualista naturaleza/cultura; b) la falta de reconocimiento de la apropiación desigual de los bienes y servicios ecosistémicos (Berbés Blázquez et al., 2016); y c) el presupuesto de que los bienes y servicios ecosistémicos sólo tienen impacto de carácter positivo, algo que la propia literatura sobre el tema niega a través de aquello que se ha denominado ‘desservicios ecosistémicos’ (Vaz et al., 2017) y que en el Delta del Paraná se ejemplificaría con el servicio ‘mitigación de inundaciones’[54]. El carácter disruptivo de la actividad humana se evidenciaba en las amenazas, al definir como tales a todas “las acciones que se llevan adelante en la región a fin de transformarla y asimilarla a un sistema terrestre”: si bien no se aclaraba cuáles serían dichas acciones, el recorrido realizado a lo largo de esta sección indica que las prácticas productivas y de vida de los isleños efectivamente representarían una amenaza[55].

Sin embargo, todas estas premisas son activamente disputadas por los pobladores locales, de modo que asumirlas apriorísticamente es en realidad la imposición de un marco interpretativo particular y la negación de racionalidades otras. Al operar como “punto de partida para discutir las posibles estrategias de intervención sobre el territorio”, este tipo de planteos proponían que la participación de los actores locales fuera en los términos “ambientalistas” y (consciente o inconscientemente) negaban la raíz del enfrentamiento entre ambos sectores al asumir a priori (y por tanto imponer) los referenciales del paradigma preservacionista. Por esa razón es que en Straccia e Isla Raffaele (2020) referimos a la condición postpolítica[56], siguiendo a Swyngedouw y Latour: porque los términos de la discusión pretenden estar por fuera del debate público, la contestación y el disenso. Más aún, podría incluso sostener que este tipo de propuestas definen la validez de los puntos de vista locales según cuan coincidentes sean con sus propios puntos de vista, de modo que su supuesta inclusión es, en el mejor de los casos, tutelada. Una situación de esta índole la mostramos en Straccia y Pizarro (2017), al mencionar lo ocurrido en un Taller Participativo donde les pidieron a los productores forestales que hicieran un listado de los bienes y servicios ecosistémicos provistos por el humedal, pero además uno de los organizadores aclaró que “no vale ‘producción de madera’”. Es decir, la consigna no sólo definió que la participación local sea en los términos científicos, sino que además ciertas respuestas fueron explícitamente excluidas del universo de posibilidades.

Este tipo de posturas supone resaltar las virtudes del conocimiento científico en desmedro de los saberes locales (Nygren, 1999), a la vez que se asume al primero como el portador de una verdad única e indiscutible aun cuando los isleños cuestionen sus postulados y los resignifiquen (Straccia y Pizarro, 2017). De hecho, los “ambientalistas” entrevistados reconocían que las posturas de los “isleños” se anclan en sus saberes históricos, pero los consideraban válidos únicamente si confirmaban sus certezas ya existentes: caso contrario, negaban su validez explícita o implícitamente según la ocasión. Un análisis similar realizó Gastellu (2016) en otras regiones del Delta Bonaerense, al identificar las formas en que los “ambientalistas” construyeron una retórica de participación y construcción colectiva de conocimiento a la vez que asimilaban sus principios científicos a “mandamientos bíblicos” (p. 48).

Esto también echa luz sobre las causas subyacentes a las dificultades con que se encontraban los “ambientalistas” para lograr que los pobladores locales pudieran “absorber” los conocimientos transferidos (según lo planteado por un técnico de una agencia de protección ambiental durante una entrevista informal en septiembre de 2014). Como plantearon Mühlhäusler y Peace (2006), los sujetos preocupados por las cuestiones ambientales tienden a asumir que sus mensajes serán efectivamente incorporados por los destinatarios (en tanto sujetos pasivos esperando ser iluminados), aun cuando la falsedad de este supuesto se haga evidente a cada momento. Antes que como una falla en el receptor y/o en el mensaje, quizás sería pertinente reconocer que esa no–“absorción” local de los conocimientos a transferir es en realidad una forma de resistencia al conjunto de premisas impuesto por los “ambientalistas”.

A modo de cierre del apartado, y en diálogo con la última red presentada, la figura 10 muestra la red que da cuenta de cómo se constituyó el bloque antagónico “ambientalistas” en este período.

Diagrama  Descripción generada automáticamente

Figura 10. La constitución de los “ambientalistas” como bloque antagónico (2008–2013)

Fuente: elaboración propia vía Atlas.Ti 7

Conclusiones del capítulo

En este capítulo analicé la confrontación entre dos coaliciones antagónicamente constituidas en las disputas por el desarrollo de la Zona Núcleo Forestal en el período 2008–2013[57]. Para ello, inicialmente mostré cómo los incendios ocurridos a lo largo de todo el año 2008 favorecieron la emergencia de la cuestión ambiental en el Delta del Paraná en la agenda pública. La caracterización de los incendios en términos ecológicos, así como la sistematización de las perspectivas de los “isleños” y los “ambientalistas” sobre sus orígenes y la asignación de responsabilidades, resulta pertinente dado que condicionó la configuración de conflicto en esta etapa. En otras palabras, fueron las formas particulares de construcción del problema y las asignaciones de responsabilidades de los diferentes actores sociales (esto es, el modo específico de construcción discursiva del problema ambiental, en los términos de Langbehn) lo que definió la conformación de dos coaliciones discursivas antagónicamente constituidas en un marco de disputa por el desarrollo de la región.

A fin de evidenciar la existencia de líneas narrativas contrapuestas, en este capítulo mostré cuáles fueron los argumentos de la coalición “isleños” (que incluía tanto a los pobladores locales como a los técnicos y funcionarios de instituciones estatales) para caracterizar como adecuadas sus prácticas de vida en “la isla”, así como para cuestionar las premisas y las representaciones de los “ambientalistas”. De forma complementaria, mostré los argumentos de los “ambientalistas” para sostener que las prácticas locales suponían la destrucción de “el humedal” y definir cuáles sí eran apropiadas, así como sus representaciones (esencializadas) sobre el “ser isleño”. Además, di cuenta de los modos en que las agencias estatales vinculadas con la Zona Núcleo Forestal facilitaron la incorporación del discurso ambiental en la lógica de la producción forestal y silvopastoril, en clave ecoeficientista dentro del paradigma de la sustentabilidad – así, sostuve que favorecieron una forma particular de ambientalización del territorio: una ambientalización utilitarista.

En este sentido, en este capítulo mostré que ambas coaliciones discursivas insertaban sus afirmaciones en la narrativa de la sustentabilidad: las agencias estatales hacían referencia al desarrollo sustentable, los “ambientalistas” sostenían que sus premisas también se inscribían en dicho marco y los “isleños” sostenían que “cuatro o cinco generaciones con explotación dan una idea de sustentabilidad”. Sin embargo, ya a mediados de la década del ’90 Mitcham (1995) había alertado que ‘desarrollo sustentable’ “podía significar prácticamente cualquier cosa [, de modo que] es un cliché ambivalente con el cual todos coinciden aunque esa aprobación universal no suponga acuerdos de ningún tipo” (p. 322, la traducción me pertenece). Así, mientras la coalición “isleños” inscribía sus preocupaciones ambientales en términos de defensa de sus medios de vida en “la isla”, la coalición “ambientalistas” hacía lo propio en términos de defensa del humedal (esto es, la naturaleza) a través de afirmaciones inscriptas en la corriente preservacionista.

En el siguiente capítulo, me centraré en analizar los procesos de producción de políticas públicas y evidenciar los modos en que el conflicto entre “isleños” y “ambientalistas” se expresó en las múltiples interfaces socioestatales.


  1. La única excepción la encontramos en Quintana et al. (2014), donde se niega explícitamente este postulado (p. 97).
  2. “Hacer campo” y “limpiar el campo” son dos categorías locales que hacen referencia al mismo proceso, utilizadas de forma indistinta por los productores entrevistados independientemente de la actividad productiva que llevan a cabo. La segunda expresión se inserta dentro del par clasificador limpio/sucio, un esquema de clasificación que forma parte del universo de sentido local (Maestripieri, 2016), y aparece con más frecuencia especialmente cuando se quieren marcar las diferencias entre los sectores productivos / bajo manejo y los sectores abandonados / sin manejo (Pizarro et al., 2019a).
  3. Los incendios intencionales para favorecer otro tipo de actividades agropecuarias, como la producción de soja (Donadille et al., 2011), ocurren en otras partes del Delta y se vincularían exclusivamente con actores extralocales, pues a lo largo de nuestro trabajo de campo varios de los entrevistados se desmarcaron activamente de este tipo de actividades productivas y de quienes las promueven.
  4. La Ley 26.562 de Presupuestos Mínimos de Protección Ambiental para Control de Actividades de Quema de 2009 prohíbe las quemas en todo el territorio nacional, permitiendo sólo las prescritas o autorizadas, que deberán cumplir con los parámetros establecidos en la ley (mediciones de viento, temperatura y humedad relativa apropiadas, tener personal capacitado y equipos de ataque) y los que se agreguen en las normas provinciales.
  5. Más allá de dicho informe, cabe señalar que ni el relevamiento documental ni las instancias de observación participante en las que coincidimos con funcionarios de los municipios en cuestión me permiten afirmar que haya un accionar municipal favorable a los emprendimientos inmobiliarios, como sí ocurre en otras zonas. Sin embargo, eso no resulta especialmente sorprendente habida cuenta de los conflictos existentes desde hace años en Tigre por esta misma problemática (Astelarra, 2017; Hermite et al., 2011). En ese sentido, se trata de una cuestión latente que amerita ser considerada en profundidad antes de descartarla como una problemática de la región.
  6. Para un análisis de la dinámica espacial y temporal de los incendios en el Delta del Paraná en el período 2001–2020, ver Barrios (2022).
  7. En los meses de verano los animales eran introducidos a las islas favoreciendo su engorde en los pastizales de la región, mientras que en otoño eran trasladados de regreso al continente.
  8. Este número, de por sí enorme (pues representa el 16% de la superficie de islas), se vería posteriormente opacado por los incendios del trienio 2020/2022, caracterizados mediáticamente como un ‘ecocidio’ (Levrand, 2021; Preiti, 2020, 2021). Los registros oficiales del Servicio Nacional de Manejo del Fuego (Ministerio de Ambiente y Desarrollo Sostenible) indican alrededor de 500.000 hectáreas incendiadas en el Delta del río Paraná en el año 2020, 150.000 en el año 2021 y 300.000 hectáreas hasta octubre de 2022. En todos los casos, el mes con mayor extensión de incendios en la región fue agosto.
  9. Tomando como referencia el valor medio del dólar ese año ($8,89), equivale a pérdidas por 11.248.594 USD.
  10. Nótese cómo esta forma de construcción del problema del “humo en las islas” en la agenda pública (impactos ecológicos del fuego + impacto sobre las poblaciones de los centros urbanos aledaños) tiene un grupo social conspicuamente ausente: los propios isleños. Si el humo generó afecciones respiratorias en los habitantes del área continental, es improbable que no haya afectado también a los habitantes del área insular. Sin embargo, por alguna razón, no son dignos de ser considerados dentro de este marco.
  11. Cabe recordar que esta situación se inscribía en un contexto ampliado de enfrentamiento abierto entre las organizaciones que nuclean al sector empresario de la producción agroexportadora y el Poder Ejecutivo Nacional, conocido como “el conflicto del campo” o “el conflicto de la 125” (Giarraca et al., 2008; Varesi, 2014), y este acto político debe comprenderse necesariamente en ese marco. Según Nogueira (2015), dicho conflicto generó numerosas transformaciones en el aparato estatal orientado a la gestión del desarrollo rural.
  12. Cabe señalar que Paschkes Ronis (2013) y Astelarra (2017) dieron cuenta de la emergencia de la cuestión ambiental (en estos términos) en el Delta de Tigre alrededor de las décadas de 1970 y 1980, a partir de la contaminación generada por las industrias del sector continental y vertida en los cursos de agua. A su vez, Roldán y Urcola (2022) evidenciaron que la cuestión ambiental en el Delta Medio emergió en las discusiones por el posible agotamiento del recurso ictícola a inicios de la década de 2000. Sin embargo, en ambos casos eran debates relativamente localizados, vinculados con problemáticas sitio-específicas: es recién luego del 2008 que la cuestión ambiental del Delta del Paraná (en términos amplios y en clave de humedales) se constituyó como una problemática en la agenda pública (e institucional) nacional.
  13. La Agencia de Extensión Rural Delta del Paraná (AER–DP), al igual que la Agencia de Extensión Rural Delta Frontal, estaba bajo la órbita de la EEA–DP y sus técnicos-extensionistas se relacionaban cotidianamente con los isleños y sus organizaciones (M. Fernández, 2014; González y Fernández, 2014). Aunque en 2019 la AER–DP se incorporó estructural y funcionalmente a la EEA–DP, los profesionales continuaron llevando adelante su trabajo dentro del Área de Desarrollo Rural de la EEA–DP (entrevista informal con técnicos de la exAER–DP, noviembre de 2019).
  14. Las oficinas de “el INTA” se ubican sobre la costa del río Paraná de las Palmas, en el sector de islas, de modo que los “isleños” tuvieron que atravesar pajonales, bañados y arroyos a fin de construir un camino terrestre que les permitiera llegar desde sus quintas en tractor o a caballo. De hecho, en varias de las casas de las familias históricas de “la isla” es posible encontrar la fotografía que los “isleños” se tomaron al completar la “hazaña”. Para más detalles, ver Ortiz (2021: pp. 91–92)
  15. Siguiendo a autores de la antropología y la sociología brasileña, la ‘ambientalización’ (de los territorios, los sujetos y las luchas sociales) refiere a la emergencia de la cuestión ambiental como nueva fuente de legitimidad y argumentación en los conflictos territoriales (Acselrad, 2010; Leite Lopes, 2006; Teisserenc, 2010).
  16. Aunque en ese momento no lo percibí, la relectura de los registros de campo da cuenta de una clara excepción. En la presentación de un especialista en cuestiones ecológicas, se caracterizó al Delta como un “mosaico de humedales” pero la forestación se presentó como una actividad que genera “impacto”; además, la presentación se articuló en torno a la “la biodiversidad en el Delta”, a “el Delta Inferior natural” y sus “ambientes típicos naturales”. Así, la categoría ‘natural’ adquirió sentido dentro del par dicotómico natural/no–natural, en oposición a lo forestado, lo plantado, lo endicado, en una construcción de sentido marcadamente diferente a la de los restantes técnicos de la institución y con claras similitudes con la articulación de los “ambientalistas” (registro de campo, diciembre de 2012). Siguiendo a Videla et al. (2021), y como lo retomaré más adelante, estas categorías son propias de las lógicas preservacionistas.
  17. Esta afirmación del entrevistado buscaba, en cierto modo, morigerar algunos comentarios negativos que había realizado previamente en relación con estas ONG. En el momento más álgido de la disputa por la posible sanción de la “Ley de Humedales”, estas perspectivas estaban muy presentes entre los isleños y muchos otros técnicos de instituciones estatales (Straccia, 2019). A través de esta afirmación, desde una posición conciliadora, reconocía los años de trabajo de estas organizaciones y ciertas consecuencias positivas de su presencia.
  18. Disponible en https://inta.gob.ar/proyectos/BANOR–1271411 [consultado por última vez el 9 de enero de 2023].
  19. A diferencia de la perspectiva contracultural, que cuestiona el modo de producción y consumo fordista y, más ampliamente, el estilo de vida occidental moderno.
  20. En un encuentro informal con un representante de una asociación de productores donde debatíamos sobre las problemáticas de la región, planteó que “hay que cortarla con la boludez de la Zona Núcleo Forestal” ya que “es una región técnica” que en su opinión sirvió únicamente para trabajar sólo con los grandes productores de la zona y dejar por fuera al resto de los productores (registro de campo, observación participante en un taller sobre forestación, mayo de 2019).
  21. Aunque las entrevistas con los técnicos de la institución no lo reflejan, no todos los isleños operaban con esta lógica. En una asamblea de una asociación de vecinos pudimos registrar cómo uno de ellos señalaba con cierta dosis de sarcasmo que “después de 55 años el INTA se dio cuenta de que se podía tener vacas [en la producción forestal] para evitar los incendios” (registro de campo, asamblea de septiembre de 2013). Esto da cuenta de la existencia de un debate de larga data sobre las prácticas ganaderas en la región, antes que de un proceso unidireccional de transferencia de nuevas prácticas asociadas a la ganadería en forestación.
  22. Disponible en https://inta.gob.ar/proyectos/BANOR–710122 [consultado por última vez el 9 de enero de 2023].
  23. Como mostraré en el capítulo 6, en los siguientes años esto se plasmaría en la construcción de numerosos Manuales de Buenas Prácticas.
  24. Esta referencia buscaba evidenciar la heterogeneidad del Delta del río Paraná en términos de actividades productivas, sujetos sociales, amenazas, etc. Dicha heterogeneidad se hizo más clara en la posterior construcción de los tres PRET 2013–2019 ya mencionados.
  25. A la vez, “el INTA” es también un objeto de disputa y funciona como arena política, dado que los actores en conflicto buscan influir en la definición de las formas de nominación del espacio por parte de esta institución. Volveré sobre este ítem en el capítulo 6.
  26. En una conversación informal que tuvimos años después, dicho entrevistado planteó que “[en 2008] hasta que no se tapó de humo el Obelisco no hubo acción ni respuestas (…) este año [2022] fue principalmente Rosario (…) en realidad que se queme el Delta no le importa a nadie, el problema es lo que pasa con la ciudad” (registro de campo, octubre de 2022).
  27. “Con la fachada del pseudoambientalismo atentan contra la actividad económica de los productores (…) realmente tener un ataque ambientalista acá es una cosa que… [no se puede creer]” (entrevista a un representante de una organización local en un programa de TV, noviembre de 2013).
  28. Como fue planteado en el capítulo metodológico, la situación vivida fue especialmente preocupante habida cuenta de que la mayor parte de los allí presentes éramos estudiantes de la Licenciatura en Ciencias Ambientales de la FAUBA. Sin embargo, siendo la primera vez que cruzábamos el río Paraná, nos parecía evidente que no éramos nosotros el problema: en esas semanas, parte de nuestro desafío fue identificar qué y quiénes eran “los ambientalistas” y cuál era la razón por la que eran señalados como un problema.
  29. Siguiendo a Ortiz (2021), el Día del Isleño “no es un lugar de memoria sólo por ser un momento de encuentro en el que se reaviva la memoria mediante la percepción del paisaje [, sino que] es en sí mismo un lugar en el que se fija la memoria colectiva de los isleños, una celebración que condensa una síntesis espaciotemporal, física, social, y simbólica, de aspectos relevantes para la comunidad” y donde “se pone en juego la narrativa de trabajo y sacrificio del ser isleño” (p. 99). Es decir, se trata de una celebración en la que se despliegan múltiples referencias simbólicas de la identidad isleña.
  30. El monte refiere a las áreas con bosques cultivados (plantaciones de álamos y sauces – las áreas limpias), en contraposición al pajonal (las áreas sucias). Ver Pizarro et al. (2019a).
  31. En un contexto sociocultural completamente diferente, argumentos similares también fueron reconocidos por Bird et al. (2016). En términos ecológicos, estas afirmaciones derivan de la hipótesis de disturbio intermedio y la producción de una mayor heterogeneidad del paisaje, puesto que una matriz heterogénea se asocia con mayores niveles de complejidad funcional y estructural de los ecosistemas. De hecho, estudios en el Delta del Paraná dan cuenta de esta situación: Quintana et al. (2014) señalaron que la mayor diversidad de especies se observa con bajas cargas ganaderas y no con la exclusión completa de esta actividad, mientras que et al. (2010) reconocieron que la biodiversidad no se reduce significativamente bajo el esquema forestal moderno (aunque sostuvieron que sí cambia su composición). Retomaré estas cuestiones en el próximo apartado, al caracterizar las posiciones de “los ambientalistas” respecto de ellas.
  32. Nótese la similitud en los argumentos respecto del vínculo con el agua y con el fuego: así como no se trata de suprimir el fuego sino de gestionarlo, no se trata de prohibir el ingreso de agua (secar el humedal) sino de gestionar su dinámica – en términos locales, lo que hay que hacer es “manejo del agua”.
  33. “Pintar de rojo” hacía referencia al ordenamiento territorial de los bosques nativos: las zonas rojas del inventario serían las zonas de preservación, en las que estaría prohibido cualquier tipo de actividad productiva.
  34. Este argumento era una respuesta a aquellos que fomentaban la creación de nuevos espacios de protección de la naturaleza en el Delta del Paraná, tal y como había sucedido en el 2000 con la Reserva de Biósfera Delta del Paraná en el municipio bonaerense de San Fernando (Camarero, 2011; Otero y Malvárez, 2000), en el 2001 con el Sitio Ramsar Jaaukanigás en la provincia de Santa Fe (Giraudo y Arzamendia, 2014) o en el 2010 con el Parque Nacional Islas de Santa Fe en la provincia homónima (Abregú, 2022; Ferrero et al., 2021). Para uno de los isleños entrevistados, “conservarlo naturalmente, como está la reserva ahí [haciendo referencia a la exReserva Natural Otamendi, hoy Parque Nacional Ciervo de los Pantanos, situado en la margen opuesta del río Paraná de las Palmas frente a la Zona Núcleo Forestal], no sirve para nada [ni] ayuda a nadie” (entrevista con pequeño productor familiar, diciembre de 2012).
  35. A la vez que reproducía las representaciones esencialistas sobre el ser indio.
  36. Diferentes investigaciones inscriptas en el campo de la antropología del ambientalismo han planteado que las representaciones esencialistas que las ONG ambientales hacen de las comunidades locales encuentran sus raíces en el ‘noble salvaje’ de Rousseau (Brosius, 1997, 1999a; Siffredi y Spadafora, 2001; Wade, 2004), y que presuponen una compatibilidad entre ciertos modos nativos de utilizar los recursos y los postulados conservacionistas occidentales (Wilde, 2008). Sin embargo, los estudios también evidencian que las comunidades locales no las aceptan pasivamente: las disputan, las reproducen y/o las resignifican según el espacio y el lugar (Ferrero, 2005b; Hale, 2006).
  37. En el caso específico de la Ley de Humedales, allí se establecía la necesidad de realizar un inventario nacional de humedales. Y lo que plantearon nuestros entrevistados es que las ONG ambientales (promotoras de dicha ley) serían posiblemente las encargadas de realizar dicho inventario. Así, la sanción de la ley tendría como correlato la firma de un convenio con financiamiento entre las instituciones estatales ambientales y dichas ONG. Volveré sobre ello en el próximo capítulo.
  38. Que, según R. Fernández (2014), es uno de los elementos característico del “ambientalismo estéril”. Para una revisión crítica sobre el mesianismo en el pensamiento ambiental latinoamericano, ver Sánchez Buitrago (2007).
  39. En una elección de palabras, nuevamente, sorprendentemente similar a afirmaciones de algunos pobladores locales, como aquel que planteó que “los ambientalistas medio que se oponen a todo, en todos lados” (entrevista a productor familiar capitalizado, febrero de 2020).
  40. Esta charla-seminario, realizado en mayo de 2014, fue organizada por uno de los grupos de investigación que trabajan en el Delta del río Paraná desde perspectivas ecológicas. Si bien la temática de la charla era sobre humedales en sentido amplio, la mayor parte de las intervenciones se vincularon al Delta del Paraná y las problemáticas en torno a la “Ley de Bosques” y la “Ley de Humedales”.
  41. Afirmación que, como mostré en el apartado anterior, era activamente contestada por los isleños.
  42. Esta segunda charla-seminario, realizada en octubre de 2014, se llevó a cabo en la Facultad de Ciencias Exactas y Naturales de la UBA con la participación de académicos y activistas socioambientales de distintas partes del Delta del Paraná. Esta charla fue parte del VI Encuentro SocioAmbiental de Buenos Aires” (ESABA), una serie de encuentros sobre diversas problemáticas ambientales bonaerenses (agroecología, territorios en disputa, humedales, fumigación, etc.) en los que sectores académicos y organizaciones de base debaten sobre ellas.
  43. Es difícil comprender el sentido detrás de la adjetivación ‘extractiva’ para la actividad forestal en la región. Si retomamos la definición de García Linera (2013) de extractivismo como extracción de materias primas sin transformación posterior (sin valor agregado) no sería precisa, puesto que la madera producida en el Delta se destina a la producción de papel y a la producción de tablas, generalmente en aserraderos que son de las propias familias “isleñas”. Tampoco puede ser considerada una práctica neoextractivista en los términos de Svampa (2017), puesto que no implica la exportación de bienes primarios a gran escala ni se trata de megaemprendimientos capital-intensivos. Así, pues, el sentido de la adjetivación resulta incomprensible.
  44. A través del análisis de los documentos de constitución de la Reserva de Biósfera Delta del Paraná, autores como Papalia (2014) coinciden en la necesidad de problematizar las construcciones reificantes de los “isleños”, y especialmente de aquellos definidos como “pequeños productores”.
  45. Generalmente referida como “ganadería de islas de baja carga”, a fin de diferenciarla de los esquemas ganaderos típicos del continente.
  46. Esas mismas técnicas fueron caracterizadas como “adecuadas” por técnicos y funcionarios de la Dirección de Producción Forestal (Borodowski y Signorelli, 2011), lo que evidenciaba los contrastes entre quienes abogaban por la protección del humedal y quienes fomentaban la forestación en las islas. En palabras de uno de los técnicos del INTA EEA–DP entrevistado, “[decir] ‘que el río entre todos los días’ [hace] casi imposible llevar adelante la actividad [forestal], salvo que lo hagas en cierta época del año y cargando troncos al hombro con el agua hasta la cintura” como se hacía a mediados del siglo XX, razón por la cual las técnicas adecuadas de manejo son un requisito indispensable para llevar adelante esta actividad en la actualidad. Pero, además, en su opinión este tipo de premisas supone representaciones románticas sobre la vida “de antes” en “la isla”, las cuales no son compartidas por la población isleña: para ellos, tal y como lo reseñé en el apartado previo, “eso hoy es impensable, es inhumano” (registro de campo, febrero de 2016).
  47. Por esta razón, autores como Alcântara Guanaes (2019) sostienen que las referencias a las poblaciones tradicionales / actividades tradicionales en el contexto de áreas protegidas no sólo no contribuyen a la garantía de los derechos de las poblaciones locales sino que muchas veces las lesionan, al ocultar sus heterogeneidades y sus conflictos.
  48. Aunque esto parecería inconsistente con lo planteado en páginas previas cuando afirmé que la figura 7 mostraba que la superficie endicada se divide grosso modo en un esquema de tercios (un tercio corresponde a superficie ganadera en distintas partes de Entre Ríos, un tercio a superficie forestal y silvopastoril mayormente en el área actualmente denominada Zona Núcleo Forestal, y un tercio sin datos en el Delta Entrerriano y la zona norte del Delta bonaerense), hay que tener en cuenta la temporalidad en la construcción de los endicamientos. Para Herrera et al. (2013), hacia esos años la mayor parte de los endicamientos en el Delta del Paraná eran de uso forestal y se concentraban en buena medida en la Zona Núcleo Forestal. En cambio, en los últimos años el avance de los endicamientos se está produciendo mayormente en la parte entrerriana (Minotti, 2019).
  49. Sintéticamente, la diversidad alfa refiere a la riqueza (esto es al número de especies) de una comunidad ecológica particular mientras que la diversidad beta refiere al recambio de especies a lo largo de varias comunidades adyacentes, de modo que da cuenta de la heterogeneidad a nivel de paisaje; finalmente, la diversidad gamma refiere al número de especies total presente en una región o un paisaje, integrando la alfa y la beta diversidad (Ferriol Molina y Merle Farinós, 2012; Rodríguez, 2006).
  50. Para un registro detallado de las representaciones locales asociadas a los pajonales, ver Maestripieri (2016) y Pizarro et al. (2019a).
  51. Quienes, como mostré previamente, sostenían que la conservación de la biodiversidad y la protección de la naturaleza eran obligaciones – en línea con la corriente preservacionista, estas prescripciones se vinculan con una lógica de acción que consiste en seguir preceptos morales.
  52. A modo de ejemplo, mi registro de campo en un seminario realizado en junio de 2020 sobre la problemática de los humedales da cuenta de esta situación. Luego de caracterizar a los humedales como “sistemas socioecológicos o socioecosistemas”, un “ambientalista” procedió a mencionar sus características ecológicas durante veinticinco minutos. A continuación, comentó que “bueno, obviamente son espacio de cultura, de historia”, y procedió en la misma línea de antes durante todo el resto de su intervención. Así, más allá de expresiones aisladas, es evidente que “el humedal” es tal en términos biofísicos y ecológicos.
  53. Se trata de una matriz orientada a la identificación de Fortalezas, Oportunidades, Debilidades y Amenazas para la consecución de objetivos previamente definidos.
  54. Los ‘desservicios ecosistémicos’, según los autores, son aquellas funciones, procesos y atributos del ecosistema que resultan en impactos negativos sobre el bienestar humano. La categoría adquiere su sentido dentro del esquema conceptual de ‘bienes y servicios ecosistémicos’, y es utilizada para responder a la crítica de que los efectos negativos de los ecosistemas sobre las sociedades no eran adecuadamente tenidos en cuenta. En el caso específico de la mitigación de inundaciones, la provisión de este servicio para los habitantes que estén en las porciones inferiores de la cuenca sólo puede ocurrir a costa de la provisión de un disservicio para los habitantes de “la isla”: en otras palabras, lo que está implícitamente dicho al señalar el “efecto esponja” del humedal es que es apropiado que el isleño se vea afectado por las inundaciones. Independientemente de mi postura sobre este planteo, me parece extraña su omisión en la matriz habida cuenta de que este marco conceptual tiene elementos para incorporarlo.
  55. ¿Amenazas para el desarrollo sustentable de “la isla”? ¿o para la preservación de “el humedal”?
  56. Cabe aclarar que esto no implica asignar intencionalidad en los científicos en sí mismos, dado que nuestras propias subjetividades son constituidas en este universo de sentido hegemónico en el que se insertan los procesos de despolitización de “lo natural” y “lo técnico”. Para una reflexión sobre la condición postpolítica y los procesos de despolitización, ver Straccia e Isla Raffaele (2020).
  57. En este punto, cabe aclarar que algunas citas textuales corresponden a registros producidos luego del año 2013 aun cuando en este capítulo se analizó el antagonismo entre “isleños” y “ambientalistas” entre los años 2008 y 2013. Esto se debe a dos razones. Por un lado, porque en los años posteriores nuestros interlocutores hicieron referencia en varias ocasiones a cómo había sido el enfrentamiento en la primera etapa. Y por el otro, porque como mostraré en el capítulo 7 no todos los “isleños” (ni todos los “ambientalistas”) modificaron sus posiciones a lo largo del tiempo, de modo que en esos casos ciertas expresiones textuales de años posteriores son de utilidad para dar cuenta de las disputas bajo análisis. De todos modos, en todos los casos fue necesario realizar un ejercicio reflexivo sobre los contextos de producción de cada registro antes de su utilización, pues caso contrario se corre el riesgo de olvidar que los relatos sobre el pasado son recreados desde un presente de enunciación necesariamente distinto.


Deja un comentario